Posted inAI AI Visual Modeling UML
Der ultimative Leitfaden zu UML-Aktivitätsdiagrammen: Erstellung, Best Practices und künstliche Intelligenz-gestütztes Modellieren mit dem Visual Paradigm-Ökosystem
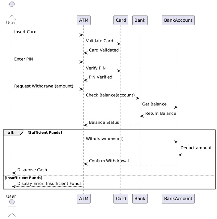
UML-Aktivitätsdiagramme gehören zu den vielseitigsten Werkzeugen im Unified Modeling Language (UML 2.x)-Toolkit. WährendSequenzdiagramme sich auf Objektinteraktionen konzentrieren undZustandsmaschinen-Diagramme auf interne Zustände abzielen, überzeugen Aktivitätsdiagramme bei der Visualisierung vonwieein Prozess von…






