Fallstudie: Geldautomaten-Abhebungsprozess

Einführung

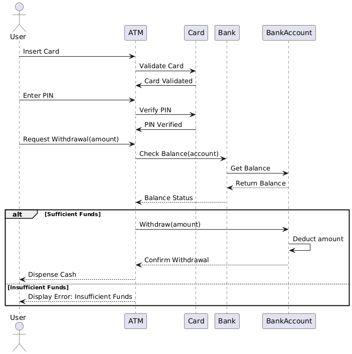
Diese Fallstudie konzentriert sich auf den Geldautomaten-Abhebungsprozess und zeigt, wie ein Benutzer mit einem Geldautomaten interagiert, um Bargeld abzuheben. Das UML-Sequenzdiagramm bietet eine visuelle Darstellung der Interaktionen zwischen Benutzer, Geldautomat, Karte, Bank und Bankkonto. Diese Fallstudie erläutert die wichtigsten Konzepte von UML-Sequenzdiagrammen und deuten das Diagramm an, um den Geldautomaten-Abhebungsprozess zu verstehen.

Wichtige Konzepte von UML-Sequenzdiagrammen

UML-Sequenzdiagramm

Ein UML-Sequenzdiagramm ist eine Art Interaktionsdiagramm, das zeigt, wie Objekte in einer sequenziellen Reihenfolge kommunizieren. Es erfasst das Verhalten eines Systems, indem es die Reihenfolge der Nachrichten darstellt, die zwischen Objekten über die Zeit ausgetauscht werden.

Wichtige Elemente

  1. Aktoren: Stellen externe Entitäten dar, die mit dem System interagieren (z. B. Benutzer).
  2. Lebenslinien: Senkrechte Linien, die die Existenz eines Objekts oder Aktors über die Zeit darstellen.
  3. Nachrichten: Horizontale Pfeile, die die Kommunikation zwischen Lebenslinien darstellen.
  4. Aktivitätsbalken: Dünne Rechtecke auf Lebenslinien, die den Zeitraum anzeigen, in dem ein Objekt aktiv ist.
  5. Alternativrahmen: Stellen alternative Abläufe oder bedingte Verzweigungen im Ablauf dar.

Deutung des Diagramms des Geldautomaten-Abhebungsprozesses

Aktoren und Lebenslinien

  • Benutzer: Die externe Entität, die mit dem Geldautomaten interagiert.
  • Geldautomat: Der automatisierte Geldautomat, der den Abhebungsprozess unterstützt.
  • Karte: Die Bankkarte des Benutzers, die zur Authentifizierung verwendet wird.
  • Bank: Die Finanzinstitution, die die Transaktion verarbeitet.
  • Bankkonto: Das Bankkonto des Benutzers, von dem Geld abgehoben wird.

Ablauf der Ereignisse

  1. Karte einlegen: Der Benutzer steckt die Karte in den Geldautomaten.
  2. Karte überprüfen: Der Geldautomat überprüft die Karte, indem er mit der Bank kommuniziert.
  3. Karte überprüft: Die Bank bestätigt die Gültigkeit der Karte.
  4. PIN eingeben: Der Benutzer gibt die PIN ein.
  5. PIN überprüfen: Der Geldautomat überprüft die PIN mit der Bank.
  6. PIN überprüft: Die Bank bestätigt die Gültigkeit der PIN.
  7. Abhebeantrag (Betrag): Der Benutzer beantragt die Abhebung eines bestimmten Betrags.
  8. Kontostand prüfen (Konto): Der Geldautomat prüft den Kontostand mit der Bank.
  9. Kontostand abrufen: Die Bank ruft den Kontostand ab.
  10. Kontostand zurückgeben: Die Bank gibt den Kontostand an den Geldautomaten zurück.
  11. Kontostandstatus: Der Geldautomat bewertet den Kontostandstatus.

Alternative Abläufe

  • Ausreichendes Guthaben:

    1. Abheben (Betrag): Der Geldautomat startet den Abhebevorgang.
    2. Betrag abbuchen: Die Bank zieht den Betrag vom Konto ab.
    3. Abhebung bestätigen: Die Bank bestätigt die Abhebung.
    4. Geld auszahlen: Der ATM gibt das Geld dem Benutzer aus.
  • Unzureichende Mittel:

    1. Fehler anzeigen: Unzureichende Mittel: Der ATM zeigt eine Fehlermeldung an, die auf unzureichende Mittel hinweist.

Fazit

Das UML-Sequenzdiagramm für den ATM-Abhebevorgang bietet eine klare und detaillierte Darstellung der Interaktionen zwischen Benutzer, ATM, Karte, Bank und Bankkonto. Es hebt die sequenziellen Schritte und bedingten Verzweigungen im Abhebevorgang hervor, wodurch die Analyse und das Verständnis des Systemverhaltens erleichtert werden. Diese Fallstudie zeigt die Bedeutung von UML-Sequenzdiagrammen zur Visualisierung und Kommunikation der Dynamik der Interaktionen innerhalb eines Systems.

Referenz

  1. Einführung in UML-Diagramme in Visual Paradigm
    Ein Überblick über verschiedene von Visual Paradigm unterstützte UML-Diagramme, einschließlich Sequenzdiagrammen, und ihre Anwendungen bei der Modellierung von Systeminteraktionen.
  2. Was ist ein Sequenzdiagramm
    Eine detaillierte Erklärung von Sequenzdiagrammen, ihren Komponenten und deren Nutzung zur Modellierung der zeitlich geordneten Interaktionen zwischen Objekten in einem System.
  3. Verwendung von Use-Case-, Klassen- und Sequenzdiagrammen
    Ein Leitfaden zur effektiven Nutzung von Use-Case-, Klassen- und Sequenzdiagrammen gemeinsam zur Modellierung von Systemanforderungen und Interaktionen.
  4. Beispiel für ein Sequenzdiagramm
    Ein Beispiel, das ein Sequenzdiagramm veranschaulicht und zeigt, wie Operationen ausgeführt werden und wie Nachrichten zwischen Objekten ausgetauscht werden.
  5. Unterbrechung des Kommunikationsfragment – Visual Paradigm Community Circle
    Ein Beispiel, das die Verwendung von Kommunikationsfragmenten in Sequenzdiagrammen zur Modellierung alternativer und optionaler Szenarien zeigt.
  6. Kompletter Leitfaden zu Visual Paradigm für TOGAF ADM, ArchiMate, BPMN und UML
    Ein detaillierter Blick auf die Funktionen von Visual Paradigm, einschließlich Unterstützung für Sequenzdiagramme, und deren Integration mit verschiedenen Modellierungssprachen.
  7. Einführung von UML in agile Projekte mit Visual Paradigm
    Ein Tutorial zur Integration von UML-Modellierung, insbesondere Sequenzdiagrammen, in agile Projektworkflows mit Visual Paradigm.
  8. UML navigieren: Ein Überblick über die 14 Diagrammtypen und ihre Relevanz in agilen Umgebungen
    Ein Überblick über UML-Diagrammtypen, einschließlich Sequenzdiagrammen, und ihre Anwendung in agilen Softwareentwicklungsprozessen.
  9. Sequenzdiagramme: Wesentliche Techniken für die UML-Modellierung
    Eine detaillierte Untersuchung von Sequenzdiagrammen, einschließlich ihres Zwecks, ihrer Komponenten und bewährter Praktiken für eine effektive Modellierung.
  10. UML-Sequenzdiagramme: Schlüsselkonzepte und umfassender Leitfaden
    Ein umfassender Leitfaden zu UML-Sequenzdiagrammen, der Schlüsselkonzepte behandelt und erläutert, wie sie zur Visualisierung der Reihenfolge der Nachrichten verwendet werden, die zwischen Objekten über die Zeit ausgetauscht werden.
  11. Modellierung von Schleifen- und Iterationslogik mithilfe von UML-Sequenzdiagrammen
    Eine Diskussion darüber, wie Schleifen- und Iterationslogik mithilfe von UML-Sequenzdiagrammen modelliert werden können, wobei die Funktionen von Visual Paradigm zur Erstellung und Verwaltung dieser Diagramme hervorgehoben werden.
  12. Komplette Anleitung zu Sequenzdiagrammen
    Ein detaillierter Überblick über Sequenzdiagramme, einschließlich Tipps und Tricks zur Erstellung effektiver Diagramme, die die dynamische Funktionsweise Ihres Systems klar vermitteln.
  13. Ein umfassender Leitfaden zum Erlernen von UML mit Visual Paradigm
    Eine umfassende Einführung in die Verwendung von Visual Paradigm für UML-Modellierung, die verschiedene Diagrammtypen und Funktionen abdeckt.
  14. Verständnis von UML-Sequenzdiagrammen: Eine umfassende Anleitung Ein Überblick über Sequenzdiagramme, ihre Komponenten und ihre Verwendung in verschiedenen Phasen der Systemgestaltung.
  15. Aufdecken von Anwendungsfällen mit Sequenzdiagrammen: Eine praktische Anleitung Eine praktische Anleitung, wie Sequenzdiagramme verwendet werden können, um Anwendungsfälle zu erläutern, wodurch das Verständnis des Systemverhaltens verbessert wird.
  16. Modellierung von Verhalten mit UML: Eine umfassende Anleitung Eine Erkundung verschiedener UML-Diagramme, einschließlich Sequenzdiagrammen, und ihrer Rolle bei der Modellierung von Systemverhalten.
  17. Tutorial zu Sequenzdiagrammen
    Ein detaillierter Leitfaden, der Sequenzdiagramme vorstellt, ihren Zweck erläutert und zeigt, wie sie mit Visual Paradigm erstellt werden können.
  18. Was ist ein Sequenzdiagramm?
    Eine Erklärung von Sequenzdiagrammen, die ihre Komponenten detailliert beschreibt und erläutert, wie sie den Nachrichtenfluss zwischen Objekten über die Zeit modellieren.
  19. Wie zeichnet man ein UML-Sequenzdiagramm?
    Ein Schritt-für-Schritt-Leitfaden zur Erstellung von UML-Sequenzdiagrammen, einschließlich Tipps zur effektiven Nutzung der Funktionen von Visual Paradigm.
  20. Sequenzdiagramm – Visual Paradigm Community Circle
    Eine Sammlung von Beispielen für Sequenzdiagramme, die verschiedene Szenarien veranschaulichen und zeigen, wie sie mit Visual Paradigm modelliert werden können.
  21. Sequenzdiagramm, Beispiel für UML-Diagramme: Verwendung von Referenzen
    Ein Beispiel, das zeigt, wie Referenzen in Sequenzdiagrammen verwendet werden können, um komplexe Interaktionen zwischen Objekten darzustellen.
  22. Verzweigungen mit opt und alt
    Ein Beispiel für ein Sequenzdiagramm, das die Verwendung von ‘opt’- und ‘alt’-Rahmen zur Darstellung von optionalen und alternativen Szenarien zeigt.
  23. Auswahl und Schleifen in Kombination
    Ein Beispiel, das zeigt, wie Auswahl- und Schleifenkonstrukte innerhalb von Sequenzdiagrammen modelliert werden können.
  24. Bestellung aufgeben – Sequenzdiagramm
    Ein praktisches Beispiel für ein Sequenzdiagramm, das den Prozess des Aufgebens einer Bestellung darstellt und die wichtigsten Interaktionen hervorhebt.
  25. Sequenzdiagramm – Werkzeug für die Unified Modeling Language
    Ein Überblick über Sequenzdiagramme, einschließlich ihrer Definition und der Unterstützung durch Visual Paradigm bei ihrer Erstellung.
  26. Sequenzdiagramm in Visual Paradigm
    Ein Benutzerhandbuch, das erklärt, wie man Sequenzdiagramme in Visual Paradigm erstellt, einschließlich der Verwendung von Diagrammen und Editor.
  27. Erstellen von Sequenzdiagrammen in UML: Ein umfassender Leitfaden
    Ein umfassender Leitfaden zum Erstellen von Sequenzdiagrammen in UML, der Notationen, Elemente und die beteiligten Schritte abdeckt.
  28. Wie erstelle ich ein Sequenzdiagramm aus einer Benutzerstory?