शुरुआत करने वालों के लिए UML का व्यापक मार्गदर्शिका

शुरुआत करने वालों के लिए UML का व्यापक मार्गदर्शिका

यूनिफाइड मॉडलिंग भाषा (UML) सॉफ्टवेयर प्रणालियों के दृश्यीकरण और डिजाइन के लिए एक शक्तिशाली उपकरण है। यह सॉफ्टवेयर के लिए नक्शे बनाने का एक मानकीकृत तरीका प्रदान करता है, जिससे…

व्यापक पाठ्यक्रम: व्यावसायिक प्रक्रिया मॉडलिंग के लिए UML एक्टिविटी डायग्राम बनाम BPMN

व्यावसायिक प्रक्रियाओं का मॉडलिंग संगठनों के लिए एक महत्वपूर्ण कार्य है जो अपने संचालन को अनुकूलित करने, दक्षता में सुधार करने और प्रवाह में स्पष्टता सुनिश्चित करने के लिए लक्ष्य…

BPMN और UML एक्टिविटी डायग्राम्स की तुलना: व्यापार प्रक्रिया मॉडलिंग के लिए BPMN के लाभ

BPMN (व्यापार प्रक्रिया मॉडल और नोटेशन) की तुलना UML एक्टिविटी डायग्राम्स के साथ करते समय, कई लाभ ऐसे हैं जो BPMN को विशेष प्रकार के मॉडलिंग के लिए अधिक उपयुक्त…
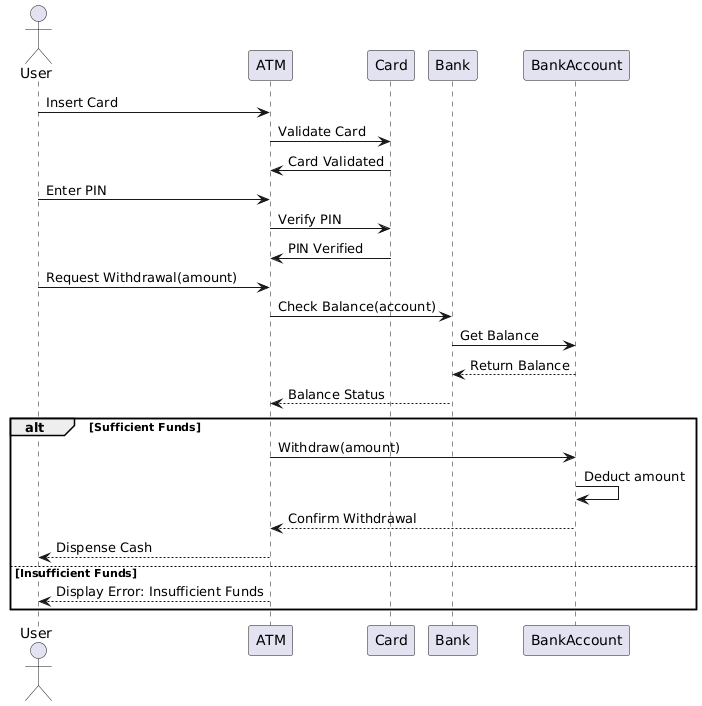
केस स्टडी: एटीएम निकास प्रक्रिया

केस स्टडी: एटीएम निकास प्रक्रिया

परिचय यह केस स्टडी एटीएम निकास प्रक्रिया पर केंद्रित है, जो उपयोगकर्ता द्वारा एटीएम के साथ निकास के लिए बातचीत करने के तरीके को दर्शाती है। यूएमएल सीक्वेंस डायग्राम उपयोगकर्ता,…
UML संयुक्त संरचना आरेखों का व्यापक गाइड

UML संयुक्त संरचना आरेखों का व्यापक गाइड

परिचय UML संयुक्त संरचना आरेख (CSDs) एक क्लास की आंतरिक संरचना और उसके भागों के बीच रनटाइम पर अंतरक्रिया का विस्तृत दृश्य प्रदान करते हैं। क्लास आरेखों के विपरीत जो…

UML संयुक्त संरचना आरेखों का उपयोग करने का मार्गदर्शिका

UML संयुक्त संरचना आरेख क्या है? UML संयुक्त संरचना आरेख (CSD) एक प्रकार का आरेख है जिसका उपयोग संयुक्त मॉडलिंग भाषा (UML) में एक वर्गीकरण की आंतरिक संरचना को दर्शाने…
विजुअल पैराडाइम के व्यापार प्रक्रिया मॉडलिंग के लिए व्यापक गाइड

विजुअल पैराडाइम के व्यापार प्रक्रिया मॉडलिंग के लिए व्यापक गाइड

परिचय विजुअल पैराडाइम एक शक्तिशाली सॉफ्टवेयर टूल है जिसका उद्देश्य बुद्धिमान और पेशेवर डायग्राम बनाने के माध्यम से व्यापार प्रक्रिया मॉडलिंग को सुगम बनाना है। इसमें BPMN (व्यापार प्रक्रिया मॉडल…
विजुअल पैराडाइम का व्यापक गाइड

विजुअल पैराडाइम का व्यापक गाइड

परिचय कॉर्पोरेट आर्किटेक्चर और सॉफ्टवेयर विकास के गतिशील माहौल में, प्रभावी मॉडलिंग और सहयोग व्यवसाय रणनीतियों को आईटी क्षमताओं के साथ मैच करने के लिए आवश्यक है। विजुअल पैराडाइम एक…

UML इंटरैक्शन ओवरव्यू डायग्राम्स के लिए व्यापक गाइड

परिचय इंटरैक्शन ओवरव्यू डायग्राम्स (IODs) एक प्रकार के हैंयूनिफाइड मॉडलिंग भाषा (UML) डायग्राम जो इंटरैक्शन मॉडल के उच्च स्तरीय दृश्य को प्रदर्शित करते हैं। वे इंटरैक्शन या इंटरैक्शन उपयोग के…

🚀 विजुअल पैराडाइग्म ऑनलाइन के मुफ्त उपयोग केस डायग्राम टूल के साथ अपनी रचनात्मकता को छोड़ दें!

विजुअल पैराडाइग्म ऑनलाइन (वीपी ऑनलाइन) एक शक्तिशाली, विविध प्लेटफॉर्म है जिसका उद्देश्य विभिन्न प्रकार के डायग्राम और मॉडल बनाने के लिए है। चाहे आप एक पेशेवर, छात्र या शौकीन हों,…