Skip to content
Method Post Japanese | Your Daily Guide to AI & Software Solutions

Method Post Japanese | Your Daily Guide to AI & Software Solutions

  • Home
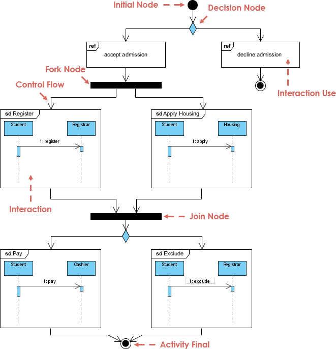
クラス図とシーケンス図:適切なツールを選択するための簡単な比較
Posted inUML

クラス図とシーケンス図:適切なツールを選択するための簡単な比較

ソフトウェアアーキテクチャとシステム設計の世界では、明確さが…
決定的な概要:クラス図とは何か、情報システムにおいてなぜ重要なのか
Posted inUML

決定的な概要:クラス図とは何か、情報システムにおいてなぜ重要なのか

ソフトウェア工学および情報システムの複雑な領域において、明確…
クラス図のトラブルシューティング:関係性が失敗する理由とその修正方法
Posted inUML

クラス図のトラブルシューティング:関係性が失敗する理由とその修正方法

堅牢なソフトウェアアーキテクチャを設計するには明確さが不可欠…
包括的なガイド:高度なクラス図技術を用いたeコマースプラットフォームのモデリング
Posted inUML

包括的なガイド:高度なクラス図技術を用いたeコマースプラットフォームのモデリング

スケーラブルなeコマースプラットフォームを設計するには、しっ…
理論から実践へ:クラス図のコンセプトをあなたの最初のキャピストーンプロジェクトに適用する
Posted inUML

理論から実践へ:クラス図のコンセプトをあなたの最初のキャピストーンプロジェクトに適用する

キャピストーンプロジェクトに取り組むことは、学術的・職業的な…
クラス図のベストプラクティス:コード構造をクリーンかつスケーラブルに保つための5つのルール
Posted inUML

クラス図のベストプラクティス:コード構造をクリーンかつスケーラブルに保つための5つのルール

ソフトウェアアーキテクチャは明確なコミュニケーションに大きく…
コンピュータサイエンス専攻生のためのユーザーストーリー形式の決定版ガイド
Posted inUser Story

コンピュータサイエンス専攻生のためのユーザーストーリー形式の決定版ガイド

学術的なプロジェクトからプロフェッショナルなソフトウェア開発…
ユーザーストーリーテンプレート:異なるプロジェクトタイプに合わせたフォーマットのカスタマイズ
Posted inUser Story

ユーザーストーリーテンプレート:異なるプロジェクトタイプに合わせたフォーマットのカスタマイズ

ソフトウェア開発およびプロダクトマネジメントの複雑な環境にお…
多重性の解読:1:N、1:1、N:N関係をマスターするためのシンプルなガイド
Posted inUML

多重性の解読:1:N、1:1、N:N関係をマスターするためのシンプルなガイド

ソフトウェアアーキテクチャとデータモデリングの文脈において、…
大規模ソフトウェアシステムにおけるユーザーストーリーマッピングの未来
Posted inUser Story

大規模ソフトウェアシステムにおけるユーザーストーリーマッピングの未来

ソフトウェアエコシステムが分散型アーキテクチャやマイクロサー…

投稿のページ送り

Previous page 1 2 3 4 5 6 … 40 Next page
カテゴリー
  • AI
  • AI Chatbot
  • AI Visual Modeling
  • Animated Video Maker
  • ArchiMate
  • BPMN
  • C4 Model
  • Cloud Architecture Diagram
  • Content & Visual
  • Customer Journey Mapping
  • DFD
  • Flipbook Tool
  • Flowchart
  • OpenDocs
  • Project Management
  • Strategic Analysis
  • SysML
  • TOGAF
  • UML
  • Uncategorized
  • User Story
  • Visual Paradigm
You May Have Missed
初心者のためのビジネスモデルキャンバス:スタートアップのアイデアを検証するためのステップバイステップガイド
Posted inStrategic Analysis

初心者のためのビジネスモデルキャンバス:スタートアップのアイデアを検証するためのステップバイステップガイド

ビジネスモデルキャンバスを記入する際、起業家がよく犯す10の一般的なミス(そしてその修正方法)
Posted inStrategic Analysis

ビジネスモデルキャンバスを記入する際、起業家がよく犯す10の一般的なミス(そしてその修正方法)

あなたのビジネスモデルキャンバスが失敗する理由と、その原因を正確に診断する方法:トラブルシューティングマニュアル
Posted inStrategic Analysis

あなたのビジネスモデルキャンバスが失敗する理由と、その原因を正確に診断する方法:トラブルシューティングマニュアル

誤解を解く収益モデル:ビジネスモデルキャンバスに関する一般的な誤解を解説
Posted inStrategic Analysis

誤解を解く収益モデル:ビジネスモデルキャンバスに関する一般的な誤解を解説

Copyright 2026 — Method Post Japanese | Your Daily Guide to AI & Software Solutions. All rights reserved.
Scroll to Top