html
想象一下,你被要求设计一个新电子商务平台的架构。你完全清楚业务运作方式:客户将商品加入购物车,下单,支付处理的同时库存也会更新。然而,将这种思维模型转化为结构化的技术图表,通常需要花费数小时拖动图形并手动绘制箭头。借助 AI 数据流图生成 的功能在 Visual Paradigm,这一繁琐的过程被转化为一次简单的对话。
这款强大的 绘图软件允许用户用通俗英语描述系统,并立即获得专业级别的数据流图(DFD)。无论你是业务分析师在梳理需求,还是学生在学习系统设计,这款工具都能弥合你的想法与可视化文档之间的差距。
快速概览:核心要点
- 即时可视化: 可自动将自然语言文本转换为结构化的 DFD。
- 灵活的符号表示: 支持标准、Gane-Sarson、Yourdon & Coad 以及 Yourdon DeMarco 风格。
- 智能解析: 可自动识别外部实体、处理过程、数据存储和数据流。
- 完全可编辑: 生成的结果是一个原生图表,可以进一步优化、编辑和扩展。
- 层级支持:可根据详细信息生成上下文(第0级)和第1级图表。
步骤1:描述系统逻辑
旅程始于一张空白画布和一个清晰的想法。在 Visual Paradigm Desktop 中,您无需从调色板中选择工具开始。相反,您可以使用 AI 图表生成功能。界面简洁明了,只需输入您需要的图表类型以及您正在构建的内容的描述。
在下面的例子中,我们正在为一个电子商务平台创建一个模型。我们选择了“数据流图”作为类型,并将深度设置为“第一级(第1级)”。最重要的是系统名称或提示。此处用户输入了:“生成一张数据流图,以可视化数据在在线购物系统中的流动方式。”这条简单的指令就足以让 AI 开始分析图表所需的逻辑连接。

AI 如何理解您的请求
当您点击“确定”时,AI 驱动的图表工具通过先进的自然语言处理技术分析您的文本。它会解析句子结构,以理解数据的“谁”、“什么”和“何处”:
- 名词变为实体或存储:像“客户”或“管理员”这样的词被识别为外部实体。“数据库”或“库存”被识别为数据存储。
- 动词变为处理过程:像“处理付款”或“更新目录”这样的操作被转换为处理气泡。
- 上下文变为数据流:这些元素之间的关系决定了箭头的方向(数据流)。
步骤2:审查生成的图表
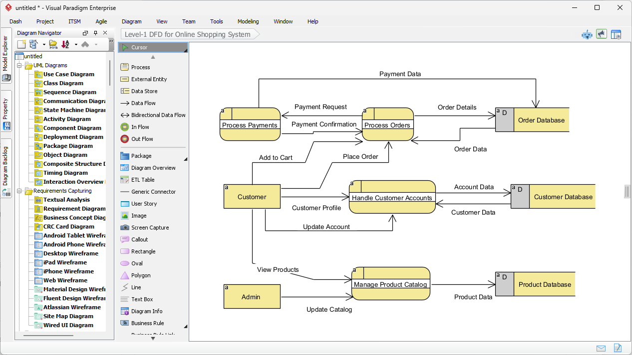
提交描述后不久,Visual Paradigm 就呈现了一个完整的第1级数据流图。结果不仅是一张静态图像,更是一个完全可编辑的模型。如生成的输出所示,AI 已将在线购物系统的复杂性逻辑地组织成一种清晰、易读的视觉格式。
请注意图表如何捕捉关键的交互。左侧的“客户”实体连接到“处理客户账户”过程。数据流被正确地标记为“客户资料”和“账户数据”等数据包。系统还智能地将数据存储放置在右侧,例如“订单数据库”和“产品数据库”,确保布局遵循标准设计规范,即数据从左侧(源)流向右侧(存储)。

理解视觉元素
生成的图表使用特定符号来表示系统的不同部分。在此特定视图中,软件采用了类似于Gane-Sarson的记号风格,其中过程用圆角矩形表示,数据存储用开口矩形表示。
- 过程(圆角矩形): 黄色形状,如“处理付款”和“管理产品目录”,表示数据被转换的位置。
- 外部实体(矩形): “客户”和“管理员”框代表与主系统交互的、处于控制范围之外的用户或系统。
- 数据流(箭头): 线条显示了信息的传递路径,例如“付款请求”从付款过程流向订单数据库。
优化和标准化你的模型
这一专业设计工具 的突出特点之一是其在记号标准上的灵活性。尽管AI生成了坚实的基础,但你可能正在从事一个需要特定学术或行业标准的项目。Visual Paradigm支持多种DFD记号,包括:
- Yourdon & Coad: 使用圆圈表示过程。
- Yourdon DeMarco: 使用圆圈表示过程,使用通用曲线表示数据流。
- Gane-Sarson: 如上所示,使用圆角矩形。
由于生成的图表已完全集成到编辑器中,你可以轻松地进一步分解这些过程。例如,你可以点击“处理订单”,生成一个子图表,以精确展示订单是如何被验证、拣选和打包的。这使其成为系统分析师的理想解决方案 需要从高层次视图开始,然后深入到细节中的人。
结论
使用AI在Visual Paradigm中生成数据流图,将重点从绘制转向设计。只需描述一个在线购物系统,我们能够在几秒钟内生成一个全面的1级DFD。这种工作流程消除了面对空白页面的困扰,确保您的文档结构清晰、标准化,并为开发做好准备。
准备好优化您的系统分析和绘图工作流程了吗?今天就开启您的设计之旅吧。
相关链接
数据流图(DFD)是用于业务信息系统中可视化数据在系统中如何流动的图形表示,展示关键流程、数据存储和外部实体。Visual Paradigm提供了一个全面的数据流图建模生态系统,提供桌面版和基于网络的解决方案,支持协作以及专业级别的文档编制。最近的更新通过集成人工智能驱动的自动化,使用户能够从自然语言描述即时生成可编辑的数据流图。通过利用专业的拖放编辑器以及一个庞大的预设模板库,架构师和业务分析师可以揭示复杂信息流的奥秘,并确保系统设计符合运营需求。
-
交互式数据流图制作工具:一款强大的在线工具,旨在以清晰且易于使用的方式创建专业的DFD。
-
什么是数据流图?——全面指南:基础资源,解释DFD在系统建模中的符号、标记及其作用。
-
逐步数据流图教程指南:面向初学者的教程,引导用户逐步构建有效的数据流模型。
-
高级数据流图工具功能:概述平台内高级编辑、共享及精准建模功能。
-
免费在线DFD绘图解决方案:一种完整的基于浏览器的解决方案,无需本地安装即可创建和共享DFD。
-
通过Visual Paradigm解锁数据流图(DFD)的潜力:探讨Visual Paradigm生态系统如何支持DFD项目的高效设计与团队协作。
-
通过DFD揭示信息流的奥秘:一份详细指南,介绍DFD如何表示信息在各个系统组件间的流动。
-
数据流图模板 – Visual Paradigm在线:一个可直接使用的模板库,用于加速业务信息系统的设计。
-
如何绘制数据流图(DFD)——官方用户指南:技术文档,提供使用直观设计工具绘制和自定义DFD的逐步操作说明。
-
AI 图表生成器 – 从文本即时创建数据流图:介绍最新的AI功能,使用户能够从简单的文本提示自动生成结构化的数据流图。