Полное руководство по анализу разрыва в TOGAF с использованием Visual Paradigm
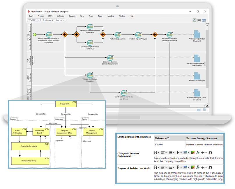
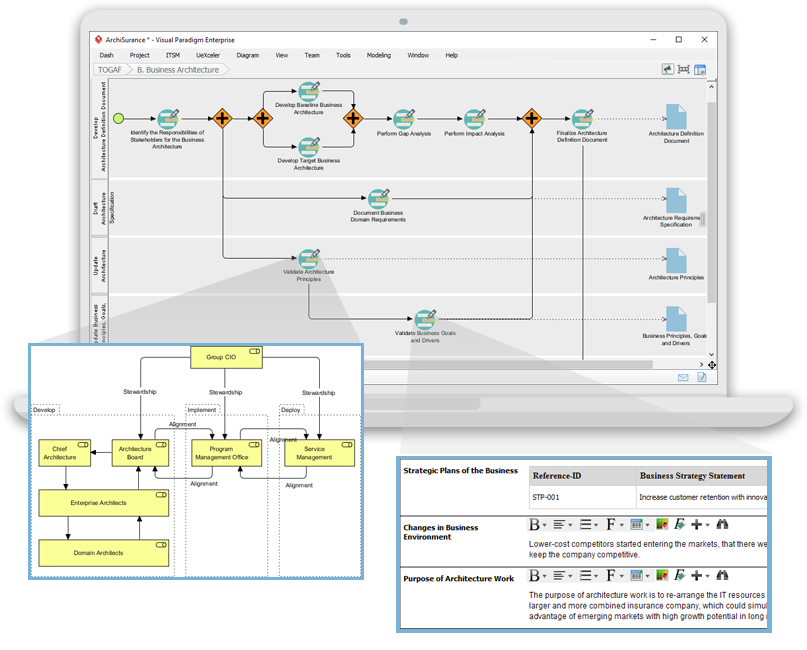
Введение Анализ разрыва — это важная техника в рамках методологии разработки архитектуры (ADM) TOGAF (архитектурная рамка The Open Group). Он помогает организациям выявлять расхождения между их текущей (базовой) и желаемой…






