Опубликовано вUML
Полное руководство: моделирование платформы электронной коммерции с использованием передовых техник диаграмм классов
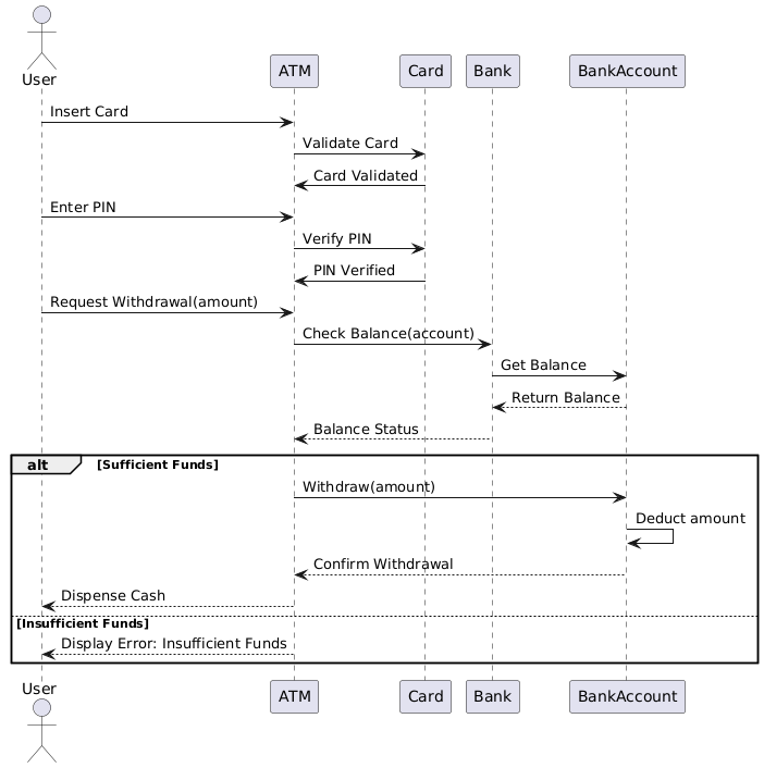
Проектирование масштабируемой платформы электронной коммерции требует прочной основы. Прежде чем писать код, архитекторы должны визуализировать структуру системы. Диаграмма классов UML эффективно решает эту задачу. Она выступает в роли чертежа для…









