Опубликовано вUML
Диаграмма классов против диаграммы последовательности: простое сравнение, чтобы помочь вам выбрать правильный инструмент
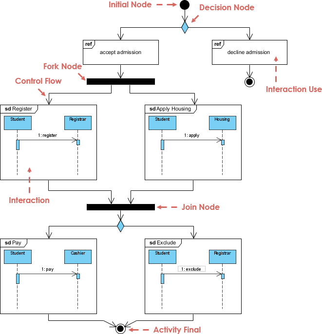
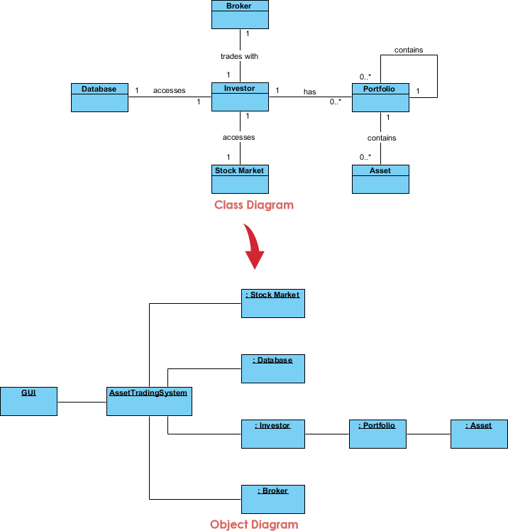
В мире архитектуры программного обеспечения и проектирования систем ясность — это царь. Когда вы начинаете моделировать сложную систему, огромное количество возможных диаграмм может ошеломить. Две наиболее важные инструменты в арсенале…













