html
Hãy tưởng tượng bạn được giao nhiệm vụ thiết kế kiến trúc cho một nền tảng thương mại điện tử mới. Bạn biết rõ cách hoạt động của doanh nghiệp: khách hàng thêm sản phẩm vào giỏ hàng, đặt đơn hàng và thanh toán được xử lý trong khi kho hàng được cập nhật. Tuy nhiên, việc chuyển mô hình tư duy đó thành một sơ đồ kỹ thuật có cấu trúc thường đòi hỏi hàng giờ kéo các hình dạng và định tuyến mũi tên thủ công. Với tính năng tạo sơ đồ luồng dữ liệu AI trong Visual Paradigm, quá trình nhàm chán này được chuyển thành một cuộc trò chuyện đơn giản.
Phần mềm vẽ sơ đồ mạnh mẽ nàyphần mềm vẽ sơ đồgiúp người dùng mô tả hệ thống bằng tiếng Anh đơn giản và ngay lập tức nhận được một sơ đồ luồng dữ liệu chuyên nghiệp (DFD). Dù bạn là một chuyên gia phân tích kinh doanh đang xác định yêu cầu hay một sinh viên đang học thiết kế hệ thống, công cụ này nối liền khoảng cách giữa ý tưởng của bạn và tài liệu trực quan.
Tóm tắt nhanh: Những điểm chính
- Trực quan hóa tức thì:Chuyển đổi văn bản ngôn ngữ tự nhiên thành các sơ đồ DFD có cấu trúc một cách tự động.
- Các ký hiệu linh hoạt:Hỗ trợ các phong cách chuẩn, Gane-Sarson, Yourdon & Coad và Yourdon DeMarco.
- Phân tích thông minh:Tự động xác định các Entiti bên ngoài, quá trình, kho dữ liệu và luồng dữ liệu.
- Khả năng chỉnh sửa toàn diện:Kết quả được tạo ra là một sơ đồ bản địa có thể được tinh chỉnh, chỉnh sửa và mở rộng.
- Hỗ trợ cấp độ:Có khả năng tạo sơ đồ ngữ cảnh (cấp độ 0) và sơ đồ cấp độ 1 dựa trên chi tiết.
Bước 1: Mô tả logic hệ thống
Hành trình bắt đầu từ một bảng vẽ trống và một ý tưởng rõ ràng. Trong Visual Paradigm Desktop, bạn không cần bắt đầu bằng cách chọn công cụ từ bảng công cụ. Thay vào đó, bạn truy cập tính năng tạo sơ đồ bằng AI. Giao diện sạch sẽ và trực quan, chỉ yêu cầu bạn xác định loại sơ đồ cần và mô tả về hệ thống bạn đang xây dựng.
Trong ví dụ dưới đây, chúng tôi đang tạo một mô hình cho một nền tảng thương mại điện tử. Chúng tôi đã chọn “Sơ đồ luồng dữ liệu” là loại và xác định “Cấp độ đầu tiên (cấp độ 1)” cho độ sâu. Phần quan trọng nhất là tên hệ thống hoặc lời nhắc. Ở đây, người dùng đã nhập:“Tạo một sơ đồ luồng dữ liệu để trực quan hóa cách dữ liệu di chuyển qua một hệ thống mua sắm trực tuyến.”Lệnh đơn giản này là tất cả những gì AI cần để bắt đầu phân tích các kết nối logic cần thiết cho sơ đồ.

Cách AI hiểu yêu cầu của bạn
Khi bạn nhấp vào “Đồng ý,”Công cụ sơ đồ được hỗ trợ bởi AIphân tích văn bản của bạn bằng công nghệ xử lý ngôn ngữ tự nhiên tiên tiến. Nó phân tích cấu trúc câu để hiểu được “ai,” “cái gì,” và “ở đâu” của dữ liệu của bạn:
- Danh từ trở thành Các thực thể hoặc Kho lưu trữ:Các từ như “Khách hàng” hoặc “Quản trị viên” được xác định là Các thực thể bên ngoài. “Cơ sở dữ liệu” hoặc “Kho hàng” được nhận diện là Các kho lưu trữ dữ liệu.
- Động từ trở thành Các quá trình:Các hành động như “Xử lý thanh toán” hoặc “Cập nhật danh mục” được chuyển đổi thành các hình tròn quá trình.
- Ngữ cảnh trở thành Luồng:Mối quan hệ giữa các yếu tố này xác định hướng của các mũi tên (Luồng dữ liệu).
Bước 2: Xem xét sơ đồ đã được tạo
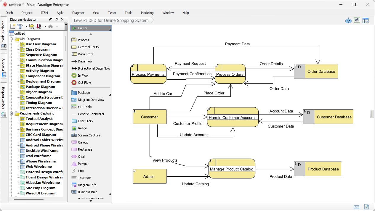
Vài giây sau khi gửi mô tả, Visual Paradigm hiển thị một sơ đồ luồng dữ liệu cấp độ 1 được xây dựng hoàn chỉnh. Kết quả không chỉ là một hình ảnh tĩnh, mà còn là một mô hình có thể chỉnh sửa hoàn toàn. Như được thấy trong đầu ra đã tạo, AI đã sắp xếp hợp lý các phức tạp của hệ thống mua sắm trực tuyến thành một định dạng trực quan rõ ràng và dễ đọc.
Hãy chú ý cách sơ đồ ghi lại các tương tác thiết yếu. Thực thể “Khách hàng” ở bên trái kết nối với quá trình “Xử lý tài khoản khách hàng”. Các luồng được gán nhãn chính xác với các gói dữ liệu như “Hồ sơ khách hàng” và “Dữ liệu tài khoản”. Hệ thống cũng đã đặt thông minh các Kho lưu trữ dữ liệu ở bên phải, chẳng hạn như “Cơ sở dữ liệu đơn hàng” và “Cơ sở dữ liệu sản phẩm”, đảm bảo bố cục tuân theo các nguyên tắc thiết kế chuẩn, nơi dữ liệu di chuyển từ trái (nguồn) sang phải (lưu trữ).

Hiểu các yếu tố trực quan
Sơ đồ được tạo ra sử dụng các ký hiệu cụ thể để biểu diễn các phần khác nhau của hệ thống. Trong góc nhìn cụ thể này, phần mềm đã sử dụng phong cách ký hiệu tương tự Gane-Sarson, đặc trưng bởi các hình chữ nhật tròn để biểu diễn các quá trình và các hình chữ nhật hở để biểu diễn các kho dữ liệu.
- Các quá trình (hình chữ nhật tròn):Các hình dạng màu vàng như “Xử lý thanh toán” và “Quản lý danh mục sản phẩm” biểu diễn nơi dữ liệu được chuyển đổi.
- Các thực thể bên ngoài (hình chữ nhật):Các hộp “Khách hàng” và “Quản trị viên” biểu diễn người dùng hoặc hệ thống bên ngoài phạm vi kiểm soát, tương tác với hệ thống chính.
- Dòng dữ liệu (mũi tên):Các đường nét thể hiện hành trình của thông tin, chẳng hạn như “Yêu cầu thanh toán” di chuyển từ quá trình thanh toán đến cơ sở dữ liệu đơn hàng.
Tinh chỉnh và chuẩn hóa mô hình của bạn
Một trong những tính năng nổi bật của công cụ này làcông cụ thiết kế chuyên nghiệplà tính linh hoạt trong việc tuân thủ các chuẩn ký hiệu. Trong khi AI tạo ra nền tảng vững chắc, bạn có thể đang làm một dự án yêu cầu một chuẩn học thuật hoặc ngành cụ thể. Visual Paradigm hỗ trợ nhiều phong cách ký hiệu DFD, bao gồm:
- Yourdon & Coad:Sử dụng hình tròn cho các quá trình.
- Yourdon DeMarco:Sử dụng hình tròn cho các quá trình và các đường cong tổng quát cho các luồng.
- Gane-Sarson:Như đã hiển thị ở trên, sử dụng hình chữ nhật tròn.
Vì sơ đồ được tạo ra được tích hợp hoàn toàn vào trình soạn thảo, bạn có thể dễ dàng phân tích sâu hơn các quá trình này. Chẳng hạn, bạn có thể nhấp vào “Xử lý đơn hàng” và tạo một sơ đồ con để hiển thị chính xác cách một đơn hàng được xác thực, lấy hàng và đóng gói. Điều này làm cho nó trở thành giải pháp lý tưởng chocác nhà phân tích hệ thống những người cần bắt đầu bằng cái nhìn tổng quan cấp cao và đi sâu vào chi tiết.
Kết luận
Sử dụng AI để tạo sơ đồ luồng dữ liệu trong Visual Paradigm chuyển trọng tâm từ vẽ sang thiết kế. Bằng cách mô tả đơn giản luồng của mộthệ thống mua sắm trực tuyến, chúng tôi đã có thể tạo ra một sơ đồ DFD cấp 1 toàn diện trong vài giây. Quy trình này loại bỏ hiện tượng “trang trắng” và đảm bảo tài liệu của bạn được cấu trúc rõ ràng, chuẩn hóa và sẵn sàng cho phát triển.
Sẵn sàng để tối ưu hóa quy trình phân tích hệ thống và vẽ sơ đồ của bạn? Bắt đầu hành trình thiết kế của bạn ngay hôm nay.
Thử phiên bản miễn phí Desktop của Visual Paradigm
Các liên kết liên quan
Sơ đồ luồng dữ liệu (DFD)là các biểu diễn đồ họa được sử dụng trong các hệ thống thông tin kinh doanh để trực quan hóacách dữ liệu di chuyển qua một hệ thống, minh họa các quy trình chính, kho dữ liệu và các thực thể bên ngoài. Visual Paradigm cung cấp mộthệ sinh thái toàn diện cho mô hình hóa DFD, cung cấp cả giải pháp trên máy tính để bàn và dựa trên web, hỗ trợhợp tácvà tài liệu chuyên nghiệp. Những cập nhật gần đây đã nâng cao hơn nữa các công cụ này bằng cách tích hợptự động hóa dựa trên AI, cho phép người dùng tạo các sơ đồ DFD có thể chỉnh sửa ngay lập tức từmô tả bằng ngôn ngữ tự nhiên. Bằng cách sử dụng cáccác trình soạn thảo kéo và thảvà một thư viện quy mô lớn các mẫu có sẵn, các kiến trúc sư và chuyên gia phân tích kinh doanh có thể làm rõ các luồng thông tin phức tạp và đảm bảo rằng thiết kế hệ thống phù hợp với các yêu cầu vận hành.
-
Công cụ tạo sơ đồ luồng dữ liệu tương tác: Một công cụ trực tuyến mạnh mẽ được thiết kế để tạo các sơ đồ DFD chuyên nghiệp với độ rõ ràng và dễ sử dụng.
-
Sơ đồ luồng dữ liệu là gì? – Hướng dẫn toàn diện: Một nguồn tài nguyên nền tảng giải thích ký hiệu, biểu tượng và vai trò của DFD trong mô hình hóa hệ thống.
-
Hướng dẫn học tập từng bước về sơ đồ luồng dữ liệu: Một hướng dẫn thân thiện với người mới, dẫn dắt người dùng qua quy trình xây dựng các mô hình luồng dữ liệu hiệu quả.
-
Tính năng nâng cao của công cụ sơ đồ luồng dữ liệu: Một cái nhìn tổng quan về các khả năng chỉnh sửa nâng cao, chia sẻ và mô hình hóa chính xác trong nền tảng.
-
Giải pháp vẽ sơ đồ DFD trực tuyến miễn phí: Một giải pháp hoàn chỉnh dựa trên trình duyệt để tạo và chia sẻ sơ đồ DFD mà không cần cài đặt cục bộ.
-
Khơi dậy sức mạnh của sơ đồ luồng dữ liệu (DFD) với Visual Paradigm: Khám phá cách hệ sinh thái Visual Paradigm hỗ trợ thiết kế hiệu quả và hợp tác nhóm cho các dự án DFD.
-
Làm rõ luồng thông tin bằng sơ đồ luồng dữ liệu: Một hướng dẫn chi tiết về cách DFD biểu diễn sự di chuyển của thông tin qua các thành phần hệ thống khác nhau.
-
Mẫu sơ đồ luồng dữ liệu – Visual Paradigm Online: Một kho lưu trữ các mẫu có sẵn để tăng tốc quá trình thiết kế các hệ thống thông tin kinh doanh.
-
Làm thế nào để vẽ sơ đồ luồng dữ liệu (DFD) – Hướng dẫn người dùng chính thức: Tài liệu kỹ thuật cung cấp hướng dẫn từng bước về việc vẽ và tùy chỉnh DFD bằng các công cụ thiết kế trực quan.
-
Trình tạo sơ đồ AI – Tạo sơ đồ luồng dữ liệu tức thì từ văn bản: Thông tin về các tính năng AI mới nhất giúp người dùng tạo các sơ đồ DFD có cấu trúc tự động từ các lời nhắc văn bản đơn giản.