html
Imaginez que vous devez concevoir l’architecture d’une nouvelle plateforme de commerce électronique. Vous savez exactement comment fonctionne l’entreprise : les clients ajoutent des articles à un panier, passent des commandes et les paiements sont traités tandis que le stock est mis à jour. Toutefois, traduire ce modèle mental en un diagramme technique structuré implique généralement des heures de glisser-déposer de formes et de routage manuel des flèches. Avec la génération de diagrammes de flux de données par IA fonctionnalités dans Visual Paradigm, ce processus fastidieux se transforme en une simple conversation.
Ce logiciel puissant logiciel de création de diagrammespermet aux utilisateurs de décrire les systèmes en langage courant et de recevoir instantanément un diagramme de flux de données de qualité professionnelle (DFD). Que vous soyez un analyste métier cartographiant les exigences ou un étudiant apprenant la conception de systèmes, cet outil comble le fossé entre vos idées et la documentation visuelle.
Résumé rapide : points clés
- Visualisation instantanée :Convertit automatiquement le texte en langage naturel en diagrammes de flux de données structurés.
- Notations flexibles :Prend en charge les styles standard, Gane-Sarson, Yourdon & Coad et Yourdon DeMarco.
- Analyse intelligente :Identifie automatiquement les entités externes, les processus, les magasins de données et les flux.
- Éditabilité complète :Le résultat généré est un diagramme natif pouvant être affiné, modifié et étendu.
- Niveau de support :Capable de générer des diagrammes de contexte (niveau 0) et de niveau 1 à partir de détails.
Étape 1 : Décrire la logique du système
Le parcours commence avec une feuille blanche et une idée claire. Dans Visual Paradigm Desktop, vous n’avez pas besoin de commencer par sélectionner des outils dans une palette. Au lieu de cela, vous accédez à la fonctionnalité de génération de diagrammes par IA. L’interface est simple et directe, ne demandant que le type de diagramme dont vous avez besoin et une description de ce que vous construisez.
Dans l’exemple ci-dessous, nous créons un modèle pour une plateforme de commerce électronique. Nous avons sélectionné « Diagramme de flux de données » comme type et précisé « Niveau 1 (premier niveau) » pour la profondeur. La partie la plus importante est le nom du système ou la requête. Ici, l’utilisateur a saisi :« Générer un diagramme de flux de données pour visualiser le déplacement des données à travers un système de vente en ligne. » Cette instruction simple est tout ce dont l’IA a besoin pour commencer à analyser les connexions logiques nécessaires au diagramme.

Comment l’IA comprend votre demande
Lorsque vous cliquez sur « OK », le outil de diagramme alimenté par l’IA analyse votre texte à l’aide d’un traitement avancé du langage naturel. Il décompose la structure de la phrase pour comprendre le « qui », le « quoi » et le « où » de vos données :
- Les noms deviennent des Entités ou des Stockages :Des mots comme « Client » ou « Administrateur » sont identifiés comme Entités externes. « Base de données » ou « Inventaire » sont reconnus comme Stockages de données.
- Les verbes deviennent des Processus :Des actions telles que « Traiter le paiement » ou « Mettre à jour le catalogue » sont converties en bulles de processus.
- Le contexte devient un flux :La relation entre ces éléments détermine la direction des flèches (flux de données).
Étape 2 : Examiner le diagramme généré
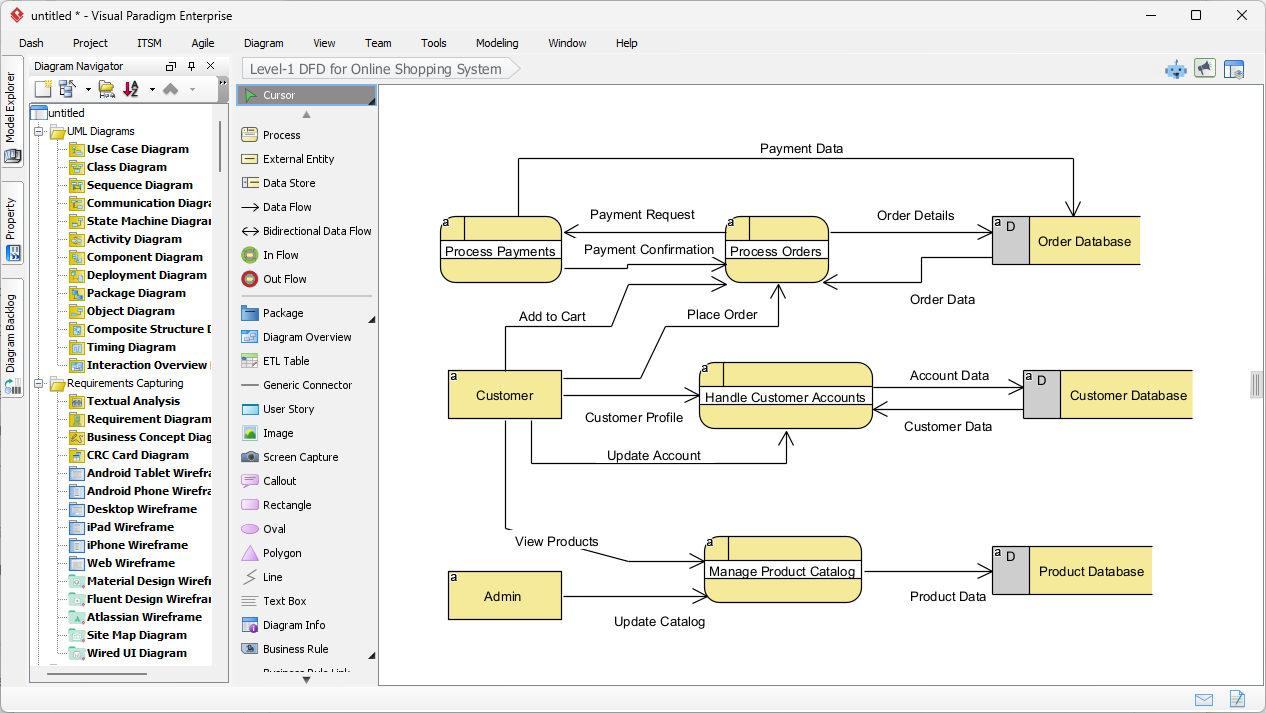
Quelques instants après avoir soumis la description, Visual Paradigm présente un diagramme de flux de données de niveau 1 entièrement construit. Le résultat n’est pas seulement une image statique, mais un modèle entièrement éditable. Comme le montre la sortie générée, l’IA a logiquement organisé la complexité d’un système de vente en ligne en un format visuel clair et lisible.
Remarquez comment le diagramme capture les interactions essentielles. L’entité « Client » située à gauche est connectée au processus « Gérer les comptes clients ». Les flux sont correctement étiquetés avec des paquets de données comme « Profil client » et « Données du compte ». Le système a également placé intelligemment les stockages de données à droite, tels que la « Base de données des commandes » et la « Base de données des produits », en veillant à ce que la mise en page suive les pratiques de conception standard où les données circulent de gauche (source) vers la droite (stockage).

Comprendre les éléments visuels
Le diagramme généré utilise des symboles spécifiques pour représenter différentes parties du système. Dans cette vue particulière, le logiciel a utilisé un style de notation similaire à Gane-Sarson, caractérisé par des rectangles arrondis pour les processus et des rectangles ouverts pour les magasins de données.
- Processus (rectangles arrondis) : Les formes jaunes telles que « Traiter les paiements » et « Gérer le catalogue de produits » représentent les endroits où les données sont transformées.
- Entités externes (rectangles) : Les boîtes « Client » et « Administrateur » représentent des utilisateurs ou des systèmes situés en dehors du périmètre de contrôle qui interagissent avec le système principal.
- Flux de données (flèches) : Les lignes indiquent le trajet de l’information, par exemple « Demande de paiement » qui se déplace du processus de paiement à la base de données des commandes.
Affiner et standardiser votre modèle
L’une des caractéristiques marquantes de cet outiloutil de conception professionnel réside dans sa flexibilité concernant les normes de notation. Bien que l’IA génère une base solide, vous pourriez travailler sur un projet qui exige une norme académique ou industrielle spécifique. Visual Paradigm prend en charge plusieurs notations DFD, notamment :
- Yourdon & Coad : Utilise des cercles pour les processus.
- Yourdon DeMarco : Utilise des cercles pour les processus et des courbes génériques pour les flux.
- Gane-Sarson : Comme indiqué ci-dessus, en utilisant des rectangles arrondis.
Comme le diagramme généré est entièrement intégré à l’éditeur, vous pouvez facilement décomposer davantage ces processus. Par exemple, vous pouvez cliquer sur « Traiter les commandes » et générer un diagramme enfant pour montrer précisément comment une commande est validée, sélectionnée et emballée. Cela en fait une solution idéale pourles analystes système qui doivent commencer par une vue d’ensemble et descendre vers les détails.
Conclusion
Utiliser l’IA pour générer des diagrammes de flux de données dans Visual Paradigm déplace l’accent de la dessin au design. En décrivant simplement le flux d’un système de vente en ligne, nous avons pu produire en quelques secondes un DFD de niveau 1 complet. Ce flux de travail élimine le syndrome de la page blanche et garantit que votre documentation est structurée, standardisée et prête à être développée.
Prêt à simplifier votre workflow d’analyse de système et de création de diagrammes ? Commencez votre parcours de conception dès aujourd’hui.
Essayez gratuitement Visual Paradigm Desktop
Liens connexes
Diagrammes de flux de données (DFD) sont des représentations graphiques utilisées dans les systèmes d’information commerciaux pour visualiser la manière dont les données circulent dans un système, illustrant les processus clés, les entrepôts de données et les entités externes. Visual Paradigm propose un écosystème complet pour la modélisation DFD, offrant des solutions tant bureau que basées sur le web qui permettent la collaboration et une documentation de qualité professionnelle. Les mises à jour récentes ont encore amélioré ces outils en intégrant automatisation pilotée par l’IA, qui permet aux utilisateurs de générer instantanément des DFD éditables à partir de des descriptions en langage naturel. En utilisant des outils spécialisés éditeurs par glisser-déposer et une vaste bibliothèque de modèles prêts à l’emploi, les architectes et les analystes métier peuvent démystifier les flux d’information complexes et s’assurer que les conceptions de systèmes s’alignent sur les exigences opérationnelles.
-
Outil interactif de création de diagrammes de flux de données: Un outil en ligne puissant conçu pour créer des DFD professionnels avec clarté et facilité d’utilisation.
-
Qu’est-ce qu’un diagramme de flux de données ? – Guide complet: Une ressource fondamentale expliquant la notation, les symboles et le rôle des DFD dans la modélisation des systèmes.
-
Guide pas à pas pour apprendre à créer des DFD: Un tutoriel convivial pour les débutants qui guide les utilisateurs dans la création de modèles de flux de données efficaces.
-
Fonctionnalités avancées de l’outil de diagramme de flux de données: Un aperçu des fonctionnalités avancées d’édition, de partage et de modélisation précise disponibles sur la plateforme.
-
Solution en ligne gratuite pour dessiner des DFD: Une solution complète basée sur navigateur pour créer et partager des DFD sans installation locale.
-
Libérez le pouvoir des diagrammes de flux de données (DFD) avec Visual Paradigm: Explore comment l’écosystème Visual Paradigm soutient la conception efficace et la collaboration d’équipe pour les projets DFD.
-
Démystifier le flux d’information avec les DFD: Un guide détaillé sur la manière dont les DFD représentent le mouvement de l’information à travers divers composants système.
-
Modèles de diagrammes de flux de données – Visual Paradigm en ligne: Un répertoire de modèles prêts à l’emploi pour accélérer la conception des systèmes d’information métier.
-
Comment dessiner un diagramme de flux de données (DFD) – Guide officiel de l’utilisateur: Une documentation technique fournissant des instructions étape par étape pour dessiner et personnaliser des DFD à l’aide d’outils de conception intuitifs.
-
Générateur de diagrammes IA – Création instantanée de diagrammes de flux de données à partir de texte: Informations sur les dernières fonctionnalités d’IA qui permettent aux utilisateurs de créer automatiquement des diagrammes de flux de données structurés à partir de simples requêtes textuelles.











