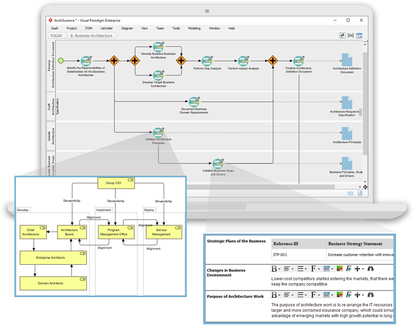
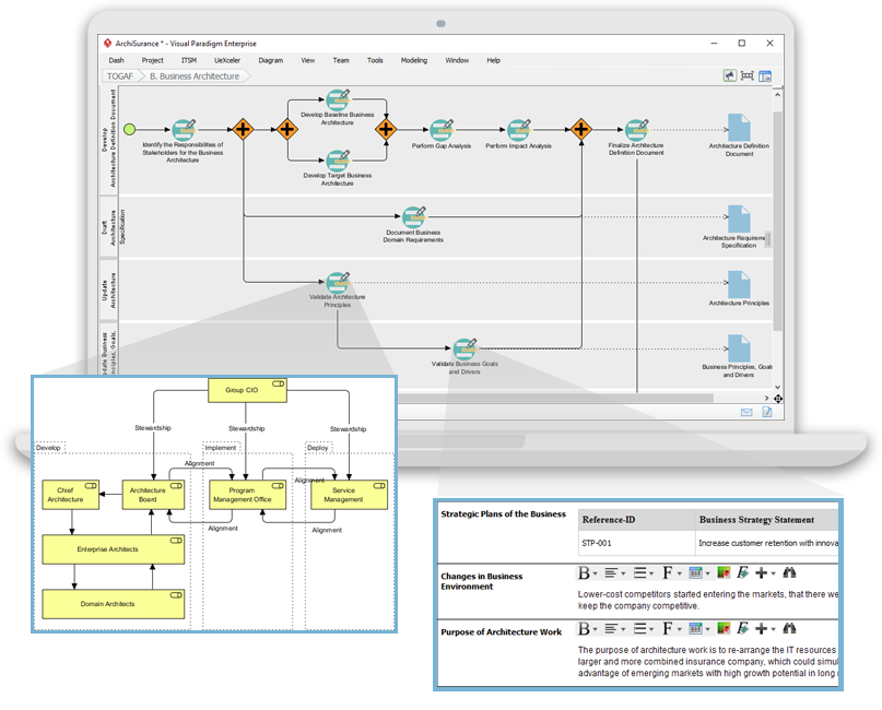
Le guide-à-travers du processus TOGAF ADM alimenté par l’IA : un guide complet pour la gestion d’entreprise moderne
Introduction Le Processus de guide-à-travers de la méthode de développement d'architecture TOGAF (ADM) est une méthodologie structurée et étape par étape conçue pour simplifier l'exécution du cycle ADM complexe à 10 phases.…





