Визуализация потоков данных при онлайн-покупках: Руководство по генерации диаграмм потоков данных с использованием ИИ в Visual Paradigm

html



Визуализация потоков данных при онлайн-покупках: Руководство по генерации диаграмм потоков данных с использованием ИИ в Visual Paradigm

Представьте, что вам поручили разработать архитектуру новой платформы электронной коммерции. Вы точно знаете, как работает бизнес: клиенты добавляют товары в корзину, размещают заказы, а платежи обрабатываются при одновременном обновлении инвентаря. Однако преобразование этой концептуальной модели в структурированную техническую диаграмму обычно требует часов, чтобы перетаскивать фигуры и вручную прокладывать стрелки. С помощью генерации диаграмм потоков данных с использованием ИИ возможностей в Visual Paradigm, этот утомительный процесс превращается в простой разговор.

Этот мощныйпрограммное обеспечение для создания диаграммпозволяет пользователям описывать системы на простом английском языке и мгновенно получать профессиональную диаграмму потоков данных (DFD). Независимо от того, являетесь ли вы бизнес-аналитиком, составляющим требования, или студентом, изучающим проектирование систем, этот инструмент устраняет разрыв между вашими идеями и визуальной документацией.

Краткое резюме: основные выводы

  • Мгновенная визуализация: Автоматически преобразует текст на естественном языке в структурированные диаграммы потоков данных.
  • Гибкие нотации: Поддерживает стандартные, стили Гейна-Сарсона, Юрдона и Коада, а также Юрдона Демарко.
  • Умный анализ: Автоматически определяет внешние сущности, процессы, хранилища данных и потоки.
  • Полная редактируемость: Полученный результат — это нативная диаграмма, которую можно улучшить, отредактировать и расширить.
  • Поддержка уровней:Способен генерировать диаграммы контекста (уровень 0) и уровень 1 на основе деталей.

Шаг 1: Описание логики системы

Путь начинается с пустого холста и четкой идеи. В Visual Paradigm Desktop вам не нужно начинать с выбора инструментов из палитры. Вместо этого вы получаете доступ к функции генерации диаграмм с использованием ИИ. Интерфейс прост и понятен, он запрашивает только тип диаграммы, которую вы хотите создать, и описание того, что вы строите.

В приведенном ниже примере мы создаем модель для платформы электронной коммерции. Мы выбрали тип «Диаграмма потоков данных» и указали «Первый уровень (уровень 1)» для глубины. Самым важным является имя системы или запрос. Здесь пользователь ввел:«Создать диаграмму потоков данных для визуализации того, как данные перемещаются через систему онлайн-покупок.» Это простое указание — всё, что нужно ИИ, чтобы начать анализ логических связей, необходимых для диаграммы.

This is a screenshot of Visual Paradigm (aka. Visual Paradigm Desktop). It is now showing the use of AI diagram generation to

Как ИИ понимает ваш запрос

Когда вы нажмете «ОК»,инструмент диаграмм с использованием ИИ анализирует ваш текст с использованием передовых технологий обработки естественного языка. Он разбивает структуру предложения, чтобы понять «кто», «что» и «где» ваших данных:

  • Существительные становятся сущностями или хранилищами:Слова, такие как «Покупатель» или «Администратор», идентифицируются как внешние сущности. «База данных» или «Инвентарь» распознаются как хранилища данных.
  • Глаголы становятся процессами:Действия, такие как «Обработать оплату» или «Обновить каталог», преобразуются в элементы процессов.
  • Контекст становится потоком: Связь между этими элементами определяет направление стрелок (потоки данных).

Шаг 2: Просмотр сгенерированной диаграммы

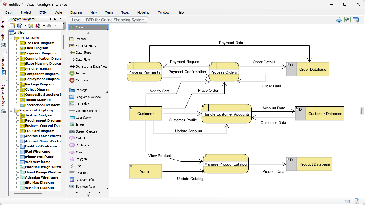
Мгновенно после отправки описания Visual Paradigm представляет полностью построенную диаграмму потоков данных уровня 1. Результат — не просто статическое изображение, а полностью редактируемая модель. Как видно на сгенерированном выводе, ИИ логически организовал сложности системы онлайн-покупок в четкий, понятный визуальный формат.

Обратите внимание, как диаграмма отражает ключевые взаимодействия. Сущность «Покупатель» слева соединяется с процессом «Обработка учетных записей клиентов». Потоки правильно обозначены пакетами данных, такими как «Профиль клиента» и «Данные учетной записи». Система также интеллектуально разместила хранилища данных справа, например «База данных заказов» и «База данных продуктов», обеспечивая, чтобы макет соответствовал стандартным практикам проектирования, при которых данные перемещаются слева (источник) направо (хранилище).

This is the screenshot of Visual Paradigm Desktop. It shows a Data Flow Diagram generated by AI, based on the description sup

Понимание визуальных элементов

Сгенерированная диаграмма использует определенные символы для представления различных частей системы. В этом конкретном представлении программа использует стиль обозначений, схожий с Gane-Sarson, который характеризуется закругленными прямоугольниками для процессов и прямоугольниками с открытыми концами для хранилищ данных.

  • Процессы (закругленные прямоугольники):Желтые фигуры, такие как «Обработка платежей» и «Управление каталогом товаров», обозначают места, где происходит преобразование данных.
  • Внешние сущности (прямоугольники):Коробки «Пользователь» и «Администратор» представляют пользователей или системы вне сферы контроля, которые взаимодействуют с основной системой.
  • Потоки данных (стрелки):Линии показывают путь информации, например, «Запрос на оплату», перемещающийся от процесса оплаты к базе данных заказов.

Уточнение и стандартизация вашей модели

Одной из выдающихся особенностей этогопрофессионального инструмента проектированияявляется гибкость в использовании стандартов обозначений. Хотя ИИ создает прочную основу, вы можете работать над проектом, который требует конкретного академического или отраслевого стандарта. Visual Paradigm поддерживает несколько стилей обозначений DFD, включая:

  • Yourdon & Coad:Использует круги для процессов.
  • Yourdon DeMarco:Использует круги для процессов и общие кривые для потоков.
  • Gane-Sarson: Как показано выше, с использованием закругленных прямоугольников.

Поскольку сгенерированная диаграмма полностью интегрирована в редактор, вы можете легко дополнительно разбить эти процессы. Например, вы можете нажать на «Обработка заказов» и создать дочернюю диаграмму, чтобы показать, как именно заказ проверяется, выбирается и упаковывается. Это делает его идеальным решением длясистемных аналитиков которым нужно начать с обзора высокого уровня и углубиться в детали.

Заключение

Использование ИИ для создания диаграмм потоков данных в Visual Paradigm смещает акцент с рисования на проектирование. Просто описав поток системы онлайн-покупок, мы смогли за секунды создать всестороннюю диаграмму потока данных уровня 1. Этот рабочий процесс устраняет синдром пустого листа и гарантирует, что ваша документация структурирована, стандартизирована и готова к разработке.

Готовы оптимизировать свой процесс анализа системы и создания диаграмм? Начните свой путь проектирования уже сегодня.

Попробуйте Visual Paradigm Desktop бесплатно

Связанные ссылки

Диаграммы потоков данных (DFD) являются графическими представлениями, используемыми в бизнес-информационных системах для визуализации как данные перемещаются через систему, иллюстрируя ключевые процессы, хранилища данных и внешние сущности. Visual Paradigm предоставляет всестороннюю экосистему для моделирования DFD, предлагающую как настольные, так и веб-решения, поддерживающие сотрудничество и профессиональную документацию. Недавние обновления дополнительно улучшили эти инструменты за счёт интеграции автоматизации, управляемой ИИ, которая позволяет пользователям мгновенно создавать редактируемые DFD из описаний на естественном языке. Используя специализированныередакторы перетаскивания и обширная библиотека готовых шаблонов, архитекторы и бизнес-аналитики могут раскрыть сложные потоки информации и обеспечить соответствие системных проектов операционным требованиям.

  1. Интерактивный инструмент для создания диаграмм потоков данных: Мощный онлайн-инструмент, разработанный для создания профессиональных диаграмм потоков данных с ясностью и простотой использования.

  2. Что такое диаграмма потоков данных? – Полное руководство: Основной ресурс, объясняющий нотацию, символы и роль диаграмм потоков данных в моделировании систем.

  3. Пошаговое руководство по созданию диаграмм потоков данных: Удобное для новичков руководство, которое сопровождает пользователей через процесс создания эффективных моделей потоков данных.

  4. Продвинутые функции инструмента диаграмм потоков данных: Обзор продвинутых возможностей редактирования, совместного использования и точного моделирования в рамках платформы.

  5. Бесплатное онлайн-решение для создания диаграмм потоков данных: Полное решение, основанное на браузере, для создания и обмена диаграммами потоков данных без необходимости локальной установки.

  6. Раскройте потенциал диаграмм потоков данных (DFD) с помощью Visual Paradigm: Рассматривает, как экосистема Visual Paradigm способствует эффективному проектированию и совместной работе команды над проектами диаграмм потоков данных.

  7. Раскрытие потоков информации с помощью диаграмм потоков данных: Подробное руководство о том, как диаграммы потоков данных отображают движение информации между различными компонентами системы.

  8. Шаблоны диаграмм потоков данных – Visual Paradigm Online: Хранилище готовых к использованию шаблонов для ускорения проектирования бизнес-информационных систем.

  9. Как создавать диаграммы потоков данных (DFD) – Официальное руководство пользователя: Техническая документация, содержащая пошаговые инструкции по созданию и настройке диаграмм потоков данных с использованием интуитивно понятных инструментов проектирования.

  10. Генератор диаграмм на основе ИИ — мгновенное создание диаграмм потоков данных из текста: Информация о последних функциях ИИ, которые позволяют пользователям автоматически создавать структурированные диаграммы потоков данных из простых текстовых запросов.