html
Представьте, что вам поручили разработать архитектуру новой платформы электронной коммерции. Вы точно знаете, как работает бизнес: клиенты добавляют товары в корзину, оформляют заказы, а платежи обрабатываются при обновлении инвентаря. Однако преобразование этой мысленной модели в структурированную техническую диаграмму обычно требует часов, чтобы перетаскивать фигуры и вручную прокладывать стрелки. С возможностями генерации диаграмм потоков данных с искусственным интеллектом в Visual Paradigm, этот утомительный процесс превращается в простой разговор.
Этот мощный программное обеспечение для создания диаграммпозволяет пользователям описывать системы на простом английском языке и мгновенно получать профессиональную диаграмму потоков данных (DFD). Независимо от того, являетесь ли вы бизнес-аналитиком, составляющим требования, или студентом, изучающим проектирование систем, этот инструмент мостит разрыв между вашими идеями и визуальной документацией.
Краткое резюме: Ключевые выводы
- Мгновенная визуализация: Преобразует текст на естественном языке в структурированные диаграммы потоков данных (DFD) автоматически.
- Гибкие нотации: Поддерживает стандартные, стили Гейна-Сарсона, Юрдона и Коада, а также Юрдона Демарко.
- Умный анализ: Автоматически определяет внешние сущности, процессы, хранилища данных и потоки.
- Полная редактируемость: Полученный результат — это нативная диаграмма, которую можно улучшить, отредактировать и расширить.
- Поддержка уровней: Способен генерировать диаграммы контекста (уровень 0) и уровень 1 в зависимости от детализации.
Шаг 1: Описание логики системы
Путь начинается с чистого холста и четкой идеи. В Visual Paradigm Desktop вам не нужно начинать с выбора инструментов из палитры. Вместо этого вы получаете доступ к функции генерации диаграмм с искусственным интеллектом. Интерфейс прост и понятен, он запрашивает только тип диаграммы, которую вы хотите создать, и описание того, что вы строите.
В приведённом ниже примере мы создаём модель платформы электронной коммерции. Мы выбрали «Диаграмма потоков данных» как тип и указали «Первый уровень (уровень 1)» как глубину. Самым важным является имя системы или запрос. Здесь пользователь ввёл:«Создайте диаграмму потоков данных для визуализации того, как данные перемещаются через систему электронной коммерции.» Это простое указание — всё, что нужно ИИ, чтобы начать анализ логических связей, необходимых для диаграммы.

Как ИИ понимает ваш запрос
Когда вы нажимаете «ОК», инструмент диаграмм с искусственным интеллектом анализирует ваш текст с использованием передовых технологий обработки естественного языка. Он разбивает структуру предложения, чтобы понять «кто», «что» и «где» вашей информации:
- Существительные становятся сущностями или хранилищами:Слова, такие как «Пользователь» или «Администратор», идентифицируются как внешние сущности. «База данных» или «Инвентарь» распознаются как хранилища данных.
- Глаголы становятся процессами:Действия, такие как «Обработать оплату» или «Обновить каталог», преобразуются в элементы процессов.
- Контекст становится потоком: Связь между этими элементами определяет направление стрелок (потоки данных).
Шаг 2: Просмотр сгенерированной диаграммы
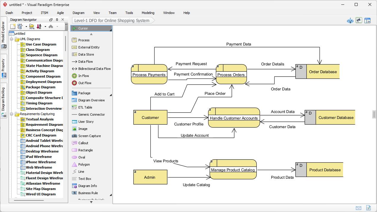
Мгновенно после отправки описания Visual Paradigm представляет полностью построенную диаграмму потоков данных уровня 1. Результат — не просто статическое изображение, а полностью редактируемая модель. Как видно на сгенерированном выводе, ИИ логически структурировал сложности системы онлайн-покупок в четком, легко читаемом визуальном формате.
Обратите внимание, как диаграмма отражает ключевые взаимодействия. Сущность «Пользователь» слева соединяется с процессом «Управление учетными записями пользователей». Потоки правильно обозначены пакетами данных, такими как «Профиль пользователя» и «Данные учетной записи». Система также интеллектуально разместила хранилища данных справа, например, «База данных заказов» и «База данных продуктов», обеспечивая соответствие стандартным практикам проектирования, при которых данные перемещаются слева (источник) направо (хранилище).

Понимание визуальных элементов
Сгенерированная диаграмма использует специфические символы для представления различных частей системы. В этом конкретном представлении программное обеспечение использовало стиль нотации, схожий с Gane-Sarson, характеризующийся закругленными прямоугольниками для процессов и прямоугольниками с открытым концом для хранилищ данных.
- Процессы (закругленные прямоугольники):Желтые фигуры, такие как «Обработать оплату» и «Управление каталогом продуктов», представляют места, где происходит преобразование данных.
- Внешние сущности (прямоугольники):Коробки «Пользователь» и «Администратор» представляют пользователей или системы вне сферы контроля, взаимодействующие с основной системой.
- Потоки данных (стрелки):Линии показывают путь информации, например, «Запрос на оплату», перемещающийся от процесса оплаты к базе данных заказов.
Уточнение и стандартизация вашей модели
Одной из выдающихся особенностей этогопрофессионального инструмента проектированияявляется гибкость в использовании стандартов нотации. Хотя ИИ создает прочную основу, вы можете работать над проектом, требующим конкретного академического или отраслевого стандарта. Visual Paradigm поддерживает несколько нотаций диаграмм потоков данных, включая:
- Yourdon & Coad:Использует круги для процессов.
- Yourdon DeMarco:Использует круги для процессов и общие кривые для потоков.
- Gane-Sarson: Как показано выше, с использованием закругленных прямоугольников.
Поскольку сгенерированная диаграмма полностью интегрирована в редактор, вы можете легко дополнительно разбить эти процессы. Например, вы можете нажать на «Обработка заказов» и создать дочернюю диаграмму, чтобы показать, как именно заказ проверяется, выбирается и упаковывается. Это делает его идеальным решением длясистемных аналитиков которым нужно начать с обзора высокого уровня и углубиться в детали.
Заключение
Использование ИИ для создания диаграмм потоков данных в Visual Paradigm смещает акцент с рисования на проектирование. Просто описав поток системы онлайн-покупок, мы смогли за секунды создать всестороннюю диаграмму потоков данных уровня 1. Этот рабочий процесс устраняет синдром пустого листа и гарантирует, что ваша документация структурирована, стандартизирована и готова к разработке.
Готовы оптимизировать свой процесс анализа системы и создания диаграмм? Начните свой путь проектирования уже сегодня.
Попробуйте Visual Paradigm Desktop бесплатно
Связанные ссылки
Диаграммы потоков данных (DFD) являются графическими представлениями, используемыми в бизнес-информационных системах для визуализации как данные перемещаются через систему, иллюстрируя ключевые процессы, хранилища данных и внешние сущности. Visual Paradigm предоставляет всестороннюю экосистему для моделирования DFD, предлагающую как настольные, так и веб-решения, поддерживающие сотрудничество и профессиональную документацию. Недавние обновления дополнительно улучшили эти инструменты за счёт интеграции автоматизации, управляемой ИИ, которая позволяет пользователям мгновенно создавать редактируемые DFD из описаний на естественном языке. Используя специализированные редакторы перетаскивания и обширную библиотеку готовых шаблонов, архитекторы и бизнес-аналитики могут раскрыть сложные потоки информации и обеспечить соответствие проектов систем требованиям эксплуатации.
-
Интерактивный инструмент для создания диаграмм потоков данных: Мощный онлайн-инструмент, разработанный для создания профессиональных DFD с ясностью и простотой использования.
-
Что такое диаграмма потоков данных? – Полное руководство: Основной ресурс, объясняющий нотацию, символы и роль DFD в моделировании систем.
-
Пошаговое руководство по созданию DFD: Удобное для новичков руководство, которое сопровождает пользователей по процессу создания эффективных моделей потоков данных.
-
Продвинутые функции инструмента диаграмм потоков данных: Обзор продвинутых возможностей редактирования, обмена и точного моделирования в рамках платформы.
-
Бесплатное онлайн-решение для создания диаграмм потоков данных: Полное решение, основанное на браузере, для создания и обмена диаграммами потоков данных без необходимости локальной установки.
-
Откройте возможности диаграмм потоков данных (DFD) с помощью Visual Paradigm: Рассматривает, как экосистема Visual Paradigm способствует эффективному проектированию и совместной работе команды над проектами диаграмм потоков данных.
-
Разъяснение потока информации с помощью диаграмм потоков данных: Подробное руководство о том, как диаграммы потоков данных отображают перемещение информации между различными компонентами системы.
-
Шаблоны диаграмм потоков данных – Visual Paradigm Online: Хранилище готовых шаблонов для ускорения проектирования бизнес-информационных систем.
-
Как создавать диаграммы потоков данных (DFD) – официальное руководство пользователя: Техническая документация, содержащая пошаговые инструкции по созданию и настройке диаграмм потоков данных с использованием интуитивно понятных инструментов проектирования.
-
Генератор диаграмм на основе ИИ – мгновенное создание диаграмм потоков данных из текста: Информация о последних функциях ИИ, которые позволяют пользователям автоматически создавать структурированные диаграммы потоков данных из простых текстовых запросов.









