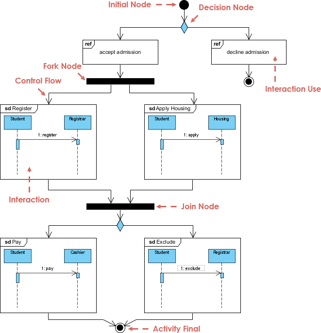
Идеальный гид по C4-PlantUML Studio: революция в проектировании архитектуры программного обеспечения
В современной среде быстрой разработки программного обеспечения ясная, поддерживаемая и совместная документация архитектуры больше не является необязательной — она необходима. Представляем C4-PlantUML Studio, революционный инструмент от Visual Paradigm который сочетает проверенную C4 model архитектуры программного…




