Posted inUML
Thiết kế các Hệ thống ATM Hiệu quả: Một Phương pháp Sơ đồ Trường hợp Sử dụng Toàn diện
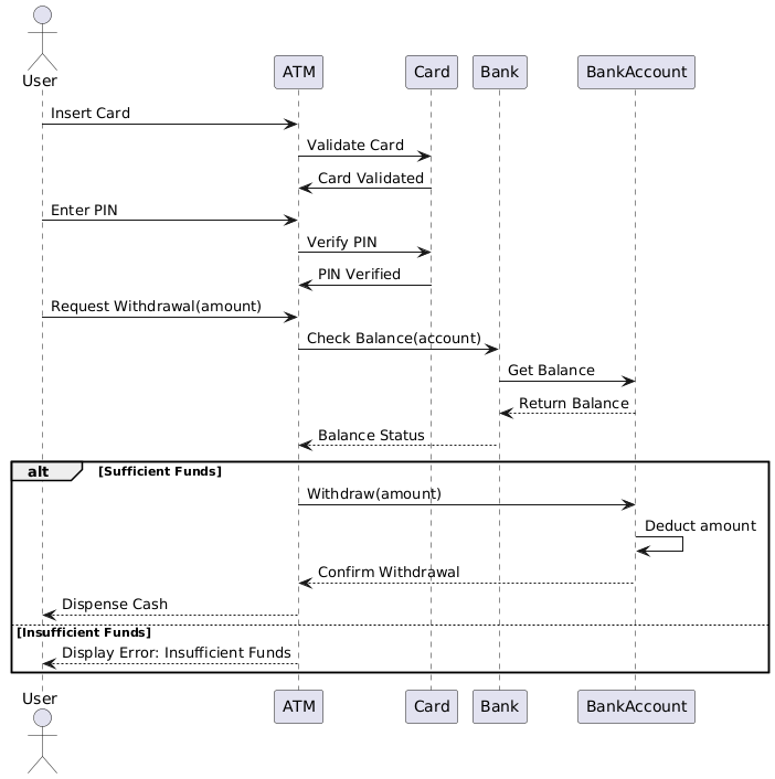
Giới thiệu Máy rút tiền tự động (ATM) là một thành phần quan trọng trong ngân hàng hiện đại, cung cấp cho khách hàng khả năng truy cập thuận tiện…






