Giới thiệu
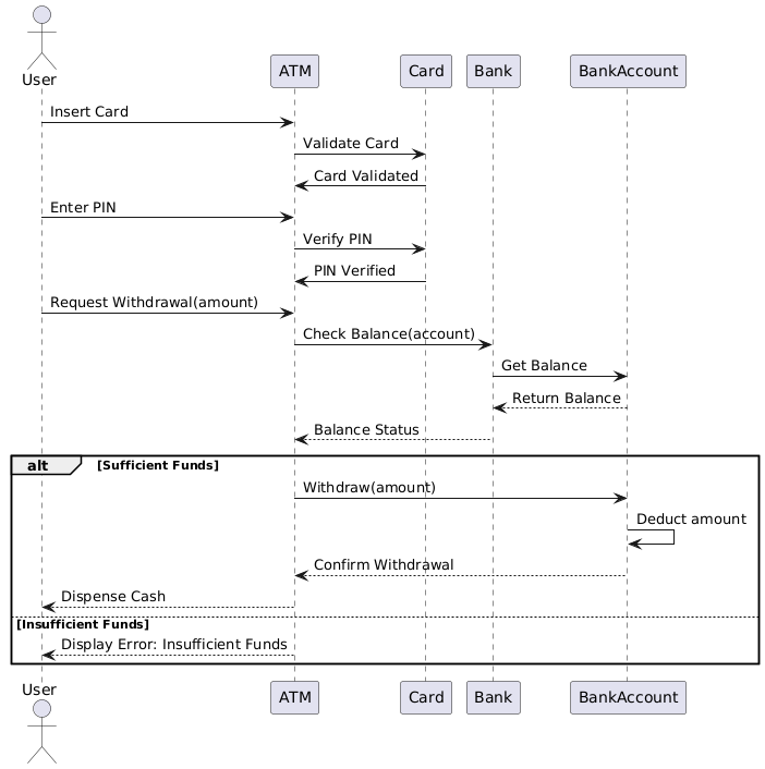
Nghiên cứu trường hợp này tập trung vào quy trình rút tiền từ ATM, minh họa cách người dùng tương tác với ATM để rút tiền mặt. Sơ đồ tuần tự UML cung cấp một biểu diễn trực quan về các tương tác giữa người dùng, ATM, thẻ, ngân hàng và tài khoản ngân hàng. Nghiên cứu trường hợp này sẽ giải thích các khái niệm chính của sơ đồ tuần tự UML và phân tích sơ đồ để hiểu rõ quy trình rút tiền từ ATM.
Các khái niệm chính của sơ đồ tuần tự UML
Sơ đồ tuần tự UML
Sơ đồ tuần tự UML là một loại sơ đồ tương tác thể hiện cách các đối tượng giao tiếp theo thứ tự tuần tự. Nó ghi lại hành vi của hệ thống bằng cách minh họa trình tự các thông điệp được trao đổi giữa các đối tượng theo thời gian.
Các yếu tố chính
- Người dùng: Đại diện cho các thực thể bên ngoài tương tác với hệ thống (ví dụ: Người dùng).
- Đường sống: Các đường thẳng đứng đại diện cho sự tồn tại của một đối tượng hoặc người dùng theo thời gian.
- Thông điệp: Các mũi tên ngang đại diện cho sự giao tiếp giữa các đường sống.
- Thanh kích hoạt: Các hình chữ nhật mỏng trên đường sống chỉ thời gian mà một đối tượng đang hoạt động.
- Khung lựa chọn: Đại diện cho các luồng thay thế hoặc nhánh điều kiện trong trình tự.
Phân tích sơ đồ quy trình rút tiền từ ATM

Người dùng và đường sống
- Người dùng: Thực thể bên ngoài tương tác với ATM.
- ATM: Máy rút tiền tự động hỗ trợ quá trình rút tiền.
- Thẻ: Thẻ ngân hàng của người dùng dùng để xác thực.
- Ngân hàng: Tổ chức tài chính xử lý giao dịch.
- Tài khoản ngân hàng: Tài khoản ngân hàng của người dùng mà từ đó tiền được rút.
Trình tự sự kiện
- Thẻ vào máy: Người dùng đưa thẻ vào máy ATM.
- Xác minh thẻ: Máy ATM xác minh thẻ bằng cách liên lạc với ngân hàng.
- Thẻ đã được xác minh: Ngân hàng xác nhận tính hợp lệ của thẻ.
- Nhập mã PIN: Người dùng nhập mã PIN.
- Xác minh mã PIN: Máy ATM xác minh mã PIN với ngân hàng.
- Mã PIN đã được xác minh: Ngân hàng xác nhận tính hợp lệ của mã PIN.
- Yêu cầu rút tiền (số tiền): Người dùng yêu cầu rút một số tiền cụ thể.
- Kiểm tra số dư (tài khoản): Máy ATM kiểm tra số dư tài khoản với ngân hàng.
- Lấy số dư: Ngân hàng truy xuất số dư tài khoản.
- Trả lại số dư: Ngân hàng trả lại số dư cho máy ATM.
- Trạng thái số dư: Máy ATM đánh giá trạng thái số dư.
Các luồng thay thế
-
Số dư đủ:
- Rút tiền (số tiền): Máy ATM khởi động quá trình rút tiền.
- Trừ số tiền: Ngân hàng trừ số tiền từ tài khoản.
- Xác nhận rút tiền: Ngân hàng xác nhận việc rút tiền.
- Rút tiền mặt: Máy ATM rút tiền mặt cho người dùng.
-
Số dư không đủ:
- Hiển thị lỗi: Số dư không đủ: Máy ATM hiển thị thông báo lỗi cho thấy số dư không đủ.
Kết luận
Sơ đồ tuần tự UML cho quy trình rút tiền tại máy ATM cung cấp một biểu diễn rõ ràng và chi tiết về các tương tác giữa người dùng, máy ATM, thẻ, ngân hàng và tài khoản ngân hàng. Nó làm nổi bật các bước tuần tự và các nhánh điều kiện liên quan đến quy trình rút tiền, giúp việc hiểu và phân tích hành vi của hệ thống trở nên dễ dàng hơn. Nghiên cứu trường hợp này minh họa tầm quan trọng của sơ đồ tuần tự UML trong việc trực quan hóa và truyền đạt các động lực tương tác trong hệ thống.
Tham khảo
- Giới thiệu về sơ đồ UML trong Visual Paradigm
Tổng quan về các sơ đồ UML được hỗ trợ bởi Visual Paradigm, bao gồm sơ đồ tuần tự, và các ứng dụng của chúng trong việc mô hình hóa các tương tác trong hệ thống. - Sơ đồ tuần tự là gì
Giải thích chi tiết về sơ đồ tuần tự, các thành phần của chúng và cách chúng mô hình hóa các tương tác theo thứ tự thời gian giữa các đối tượng trong hệ thống. - Sử dụng sơ đồ trường hợp sử dụng, sơ đồ lớp và sơ đồ tuần tự
Hướng dẫn cách sử dụng đồng thời sơ đồ trường hợp sử dụng, sơ đồ lớp và sơ đồ tuần tự để mô hình hóa hiệu quả các yêu cầu và tương tác trong hệ thống. - Ví dụ về sơ đồ tuần tự
Một ví dụ minh họa sơ đồ tuần tự, thể hiện cách các thao tác được thực hiện và cách các thông điệp được trao đổi giữa các đối tượng. - Phân đoạn giao tiếp ngắt quãng – Cộng đồng Visual Paradigm
Một ví dụ minh họa cách sử dụng các phân đoạn giao tiếp trong sơ đồ tuần tự để mô hình hóa các kịch bản thay thế và tùy chọn. - Hướng dẫn toàn diện về Visual Paradigm cho TOGAF ADM, ArchiMate, BPMN và UML
Một cái nhìn sâu sắc về các tính năng của Visual Paradigm, bao gồm hỗ trợ cho sơ đồ tuần tự, và sự tích hợp với các ký pháp mô hình hóa khác nhau. - Áp dụng UML cho các dự án Agile với Visual Paradigm
Một bài hướng dẫn về việc tích hợp mô hình hóa UML, đặc biệt là sơ đồ tuần tự, vào quy trình làm việc của dự án Agile bằng cách sử dụng Visual Paradigm. - Điều hướng UML: Tổng quan về 14 loại sơ đồ và tính ứng dụng của chúng trong môi trường Agile
Tổng quan về các loại sơ đồ UML, bao gồm sơ đồ tuần tự, và các ứng dụng của chúng trong phát triển phần mềm Agile. - Sơ đồ tuần tự: Các kỹ thuật thiết yếu cho mô hình hóa UML
Một nghiên cứu sâu sắc về sơ đồ tuần tự, bao gồm mục đích, các thành phần và các phương pháp tốt nhất để mô hình hóa hiệu quả. - Sơ đồ tuần tự UML: Các khái niệm chính và hướng dẫn toàn diện
Một hướng dẫn toàn diện về sơ đồ tuần tự UML, bao gồm các khái niệm chính và cách chúng được sử dụng để trực quan hóa thứ tự các thông điệp được trao đổi giữa các đối tượng theo thời gian. - Mô hình hóa logic vòng lặp và lặp lại bằng sơ đồ tuần tự UML
Một cuộc thảo luận về cách mô hình hóa logic vòng lặp và lặp lại bằng sơ đồ tuần tự UML, nhấn mạnh các tính năng của Visual Paradigm để tạo và quản lý các sơ đồ này. - Hướng dẫn toàn diện về sơ đồ tuần tự
Một cái nhìn tổng quan chi tiết về sơ đồ tuần tự, bao gồm các mẹo và thủ thuật để tạo ra các sơ đồ hiệu quả, truyền đạt rõ ràng hành vi động của hệ thống của bạn. - Hướng dẫn toàn diện để học UML với Visual Paradigm
Một giới thiệu toàn diện về việc sử dụng Visual Paradigm cho mô hình hóa UML, bao gồm các loại sơ đồ và tính năng khác nhau. - Hiểu rõ sơ đồ tuần tự UML: Hướng dẫn toàn diện Một cái nhìn tổng quan về sơ đồ tuần tự, các thành phần của chúng và cách chúng được sử dụng trong các giai đoạn khác nhau của thiết kế hệ thống.
- Giải mã các trường hợp sử dụng bằng sơ đồ tuần tự: Hướng dẫn thực tiễn Một hướng dẫn thực tiễn về cách sử dụng sơ đồ tuần tự để chi tiết hóa các trường hợp sử dụng, nâng cao sự hiểu biết về hành vi của hệ thống.
- Mô hình hóa hành vi bằng UML: Hướng dẫn toàn diện Một cuộc khám phá về các sơ đồ UML khác nhau, bao gồm sơ đồ tuần tự, và vai trò của chúng trong việc mô hình hóa hành vi hệ thống.
- Hướng dẫn sơ đồ tuần tự
Một hướng dẫn chi tiết giới thiệu sơ đồ tuần tự, mục đích của chúng và cách tạo chúng bằng Visual Paradigm. - Sơ đồ tuần tự là gì?
Một giải thích về sơ đồ tuần tự, chi tiết các thành phần của chúng và cách chúng mô hình hóa luồng tin nhắn giữa các đối tượng theo thời gian. - Làm thế nào để vẽ sơ đồ tuần tự UML?
Một hướng dẫn từng bước về việc tạo sơ đồ tuần tự UML, bao gồm các mẹo về cách sử dụng hiệu quả các tính năng của Visual Paradigm. - Sơ đồ tuần tự – Cộng đồng Visual Paradigm
Bộ sưu tập các ví dụ sơ đồ tuần tự minh họa các tình huống khác nhau và cách mô hình hóa chúng bằng Visual Paradigm. - Sơ đồ tuần tự, ví dụ sơ đồ UML: Sử dụng tham chiếu
Một ví dụ minh họa cách sử dụng tham chiếu trong sơ đồ tuần tự để biểu diễn các tương tác phức tạp giữa các đối tượng. - Rẽ nhánh với opt và alt
Một ví dụ sơ đồ tuần tự minh họa việc sử dụng các khung ‘opt’ và ‘alt’ để biểu diễn các tình huống tùy chọn và thay thế. - Chọn lọc và vòng lặp trong một kết hợp
Một ví dụ minh họa cách mô hình hóa các cấu trúc chọn lọc và vòng lặp trong sơ đồ tuần tự. - Đặt hàng – Sơ đồ tuần tự
Một ví dụ thực tế về sơ đồ tuần tự mô tả quy trình đặt hàng, làm nổi bật các tương tác chính. - Sơ đồ tuần tự – Công cụ Ngôn ngữ mô hình hóa thống nhất
Một cái nhìn tổng quan về sơ đồ tuần tự, bao gồm định nghĩa của chúng và cách Visual Paradigm hỗ trợ việc tạo chúng. - Sơ đồ tuần tự trong Visual Paradigm
Hướng dẫn người dùng chi tiết cách tạo sơ đồ tuần tự trong Visual Paradigm, bao gồm cách sử dụng sơ đồ và trình chỉnh sửa. - Tạo sơ đồ tuần tự trong UML: Một hướng dẫn toàn diện
Một hướng dẫn toàn diện về cách tạo sơ đồ tuần tự trong UML, bao gồm các ký hiệu, thành phần và các bước thực hiện. - Làm thế nào để tạo sơ đồ tuần tự từ truyện người dùng?











