html
Imagina que te encargan diseñar la arquitectura de una nueva plataforma de comercio electrónico. Sabes exactamente cómo funciona el negocio: los clientes agregan artículos al carrito, realizan pedidos y se procesan los pagos mientras se actualiza el inventario. Sin embargo, traducir ese modelo mental en un diagrama técnico estructurado suele implicar horas de arrastrar formas y rutas manuales de flechas. Con la generación de diagramas de flujo de datos con IAcapacidades en Visual Paradigm, este proceso tedioso se transforma en una conversación sencilla.
Este potente software de diagramaciónpermite a los usuarios describir sistemas en inglés sencillo y recibir instantáneamente un diagrama de flujo de datos de calidad profesional (DFD). Ya sea que seas un analista de negocios que mapea requisitos o un estudiante que aprende diseño de sistemas, esta herramienta pone un puente entre tus ideas y la documentación visual.
Resumen rápido: puntos clave
- Visualización instantánea:Convierte automáticamente el texto en lenguaje natural en DFDs estructurados.
- Notaciones flexibles:Admite estilos estándar, Gane-Sarson, Yourdon & Coad y Yourdon DeMarco.
- Análisis inteligente:Identifica automáticamente Entidades externas, Procesos, Almacenes de datos y Flujos.
- Total editabilidad:El resultado generado es un diagrama nativo que puede ser refinado, editado y ampliado.
- Nivel de soporte:Capaz de generar diagramas de contexto (nivel 0) y nivel 1 basados en detalles.
Paso 1: Descripción de la lógica del sistema
El viaje comienza con una hoja en blanco y una idea clara. En Visual Paradigm Desktop, no necesitas comenzar seleccionando herramientas de una paleta. En su lugar, accedes a la función de generación de diagramas con IA. La interfaz es limpia y sencilla, solicitando únicamente el tipo de diagrama que necesitas y una descripción de lo que estás construyendo.
En el ejemplo siguiente, estamos creando un modelo para una plataforma de comercio electrónico. Hemos seleccionado «Diagrama de flujo de datos» como tipo y especificado «Nivel primero (nivel 1)» para la profundidad. La parte más importante es el nombre del sistema o el prompt. Aquí, el usuario ha introducido:«Generar un diagrama de flujo de datos para visualizar cómo los datos se mueven a través de un sistema de compras en línea.»Esta instrucción sencilla es todo lo que necesita la IA para comenzar a analizar las conexiones lógicas necesarias para el diagrama.

Cómo entiende la IA tu solicitud
Cuando haces clic en «Aceptar», elherramienta de diagramas impulsada por IAanaliza tu texto utilizando procesamiento avanzado del lenguaje natural. Descompone la estructura de la oración para entender el «quién», «qué» y «dónde» de tus datos:
- Los sustantivos se convierten en Entidades o Almacenes:Palabras como «Cliente» o «Administrador» se identifican como Entidades externas. «Base de datos» o «Inventario» se reconocen como Almacenes de datos.
- Los verbos se convierten en Procesos:Acciones como «Procesar pago» o «Actualizar catálogo» se convierten en burbujas de proceso.
- El contexto se convierte en flujo:La relación entre estos elementos determina la dirección de las flechas (flujos de datos).
Paso 2: Revisión del diagrama generado
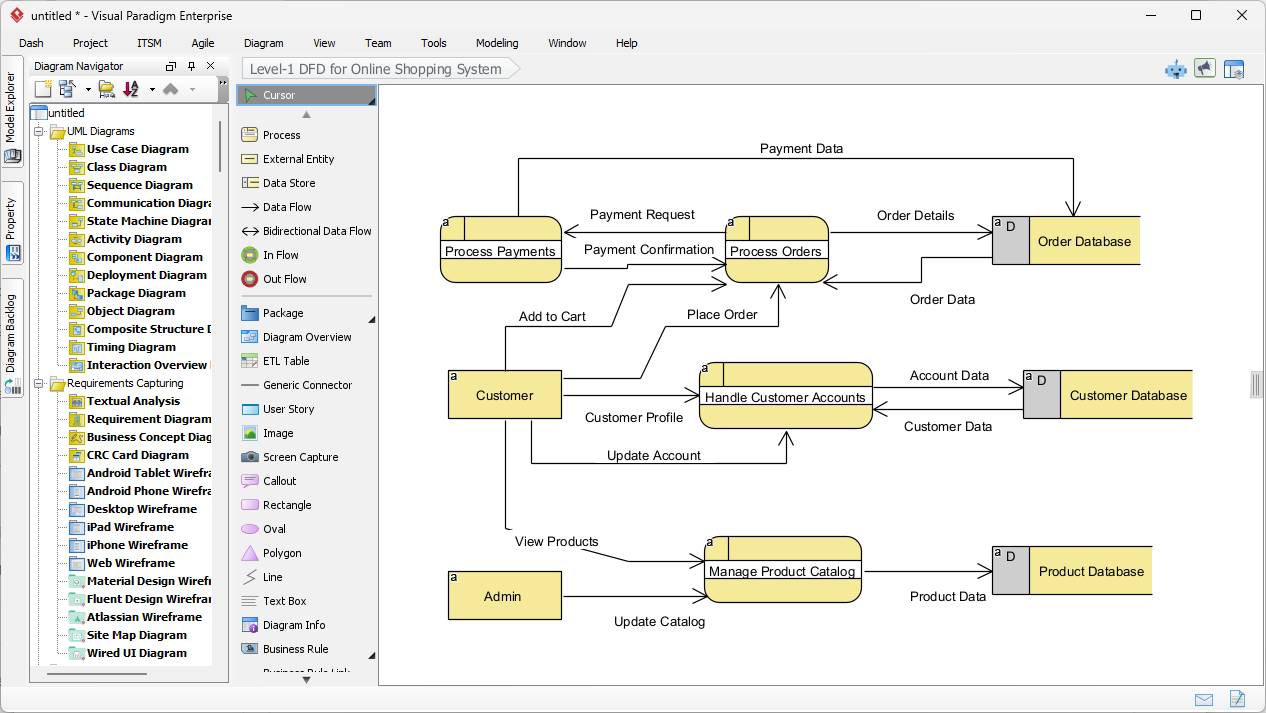
Momentos después de enviar la descripción, Visual Paradigm presenta un diagrama de flujo de datos de nivel 1 completamente construido. El resultado no es solo una imagen estática, sino un modelo completamente editable. Como se observa en la salida generada, la IA ha organizado lógicamente la complejidad de un sistema de compras en línea en un formato visual claro y legible.
Observa cómo el diagrama captura las interacciones esenciales. La entidad «Cliente» en el lado izquierdo se conecta al proceso «Gestionar cuentas de clientes». Los flujos están correctamente etiquetados con paquetes de datos como «Perfil de cliente» y «Datos de cuenta». El sistema también ha colocado inteligentemente los almacenes de datos en el lado derecho, como la «Base de datos de pedidos» y la «Base de datos de productos», asegurando que el diseño siga las prácticas estándar donde los datos se mueven de izquierda (fuente) a derecha (almacenamiento).

Entendiendo los elementos visuales
El diagrama generado utiliza símbolos específicos para representar diferentes partes del sistema. En esta vista específica, el software ha utilizado un estilo de notación similar al de Gane-Sarson, caracterizado por rectángulos redondeados para procesos y rectángulos abiertos para almacenes de datos.
- Procesos (rectángulos redondeados): Las formas amarillas como «Procesar pagos» y «Gestionar catálogo de productos» representan dónde se transforma la información.
- Entidades externas (rectángulos): Los cuadros «Cliente» y «Administrador» representan usuarios o sistemas fuera del alcance de control que interactúan con el sistema principal.
- Flujos de datos (flechas): Las líneas muestran la ruta de la información, como «Solicitud de pago» que se mueve desde el proceso de pago hasta la base de datos de pedidos.
Perfeccionando y estandarizando su modelo
Una de las características destacadas de estaherramienta profesional de diseñoes su flexibilidad con los estándares de notación. Mientras que la IA genera una base sólida, es posible que esté trabajando en un proyecto que requiere un estándar académico o industrial específico. Visual Paradigm admite múltiples notaciones de DFD, incluyendo:
- Yourdon & Coad: Utiliza círculos para procesos.
- Yourdon DeMarco: Utiliza círculos para procesos y curvas genéricas para flujos.
- Gane-Sarson: Como se muestra arriba, utilizando rectángulos redondeados.
Dado que el diagrama generado está completamente integrado en el editor, puede descomponer fácilmente estos procesos. Por ejemplo, podría hacer clic en «Procesar pedidos» y generar un diagrama secundario para mostrar exactamente cómo se valida, selecciona y empaqueta un pedido. Esto lo convierte en una solución ideal paraanalistas de sistemas quienes necesitan comenzar con una visión de alto nivel y profundizar en los detalles.
Conclusión
Utilizar la IA para generar diagramas de flujo de datos en Visual Paradigm cambia el enfoque de dibujar a diseñar. Al simplemente describir el flujo de unsistema de compras en línea, pudimos producir un diagrama de flujo de datos de nivel 1 completo en cuestión de segundos. Esta metodología elimina el síndrome de la página en blanco y garantiza que su documentación esté estructurada, estandarizada y lista para el desarrollo.
¿Listo para simplificar su flujo de trabajo de análisis de sistemas y diagramación? Comience su viaje de diseño hoy.
Pruebe Visual Paradigm Desktop Gratis
Enlaces relacionados
Diagramas de flujo de datos (DFD)son representaciones gráficas utilizadas en sistemas de información empresariales para visualizarcómo los datos se mueven a través de un sistema, ilustrando procesos clave, almacenes de datos y entidades externas. Visual Paradigm ofrece unecosistema integral para la modelización de DFD, ofreciendo soluciones tanto de escritorio como basadas en web que permitencolaboracióny documentación de calidad profesional. Las actualizaciones recientes han mejorado aún más estas herramientas mediante la integración deautomatización impulsada por IA, que permite a los usuarios generar DFD editables de inmediato a partir dedescripciones en lenguaje natural. Al utilizar especializadoseditores arrastrar y soltary una amplia biblioteca de plantillas predefinidas, arquitectos y analistas de negocios pueden desentrañar flujos de información complejos y asegurar que los diseños del sistema se alineen con los requisitos operativos.
-
Herramienta interactiva para crear diagramas de flujo de datos: Una herramienta en línea potente diseñada para crear DFD profesionales con claridad y facilidad de uso.
-
¿Qué es un diagrama de flujo de datos? – Guía completa: Un recurso fundamental que explica la notación, los símbolos y el papel de los DFD en la modelización de sistemas.
-
Guía paso a paso para tutoriales de DFD: Una guía amigable para principiantes que conduce a los usuarios a través del proceso de creación de modelos efectivos de flujo de datos.
-
Características avanzadas de la herramienta de diagramas de flujo de datos: Una visión general de las capacidades avanzadas de edición, compartición y modelado de precisión dentro de la plataforma.
-
Solución gratuita en línea para dibujar DFD: Una solución completa basada en navegador para crear y compartir DFD sin necesidad de instalación local.
-
Desbloquea el poder de los diagramas de flujo de datos (DFD) con Visual Paradigm: Explora cómo el ecosistema de Visual Paradigm apoya el diseño eficiente y la colaboración en equipo para proyectos de DFD.
-
Desentrañando el flujo de información con DFD: Una guía detallada sobre cómo los DFD representan el movimiento de información a través de diversos componentes del sistema.
-
Plantillas de diagramas de flujo de datos – Visual Paradigm en línea: Un repositorio de plantillas listas para usar que aceleran el diseño de sistemas de información empresarial.
-
Cómo dibujar un diagrama de flujo de datos (DFD) – Guía oficial del usuario: Documentación técnica que proporciona instrucciones paso a paso para dibujar y personalizar DFD con herramientas de diseño intuitivas.
-
Generador de diagramas de IA – Creación instantánea de diagramas de flujo de datos a partir de texto: Información sobre las últimas funciones de inteligencia artificial que permiten a los usuarios crear diagramas de flujo de datos estructurados automáticamente a partir de simples prompts de texto.











