オンラインショッピングのデータフローを可視化する:Visual ParadigmにおけるAIによるDFD生成ガイド

html



オンラインショッピングのデータフローを可視化する:Visual ParadigmにおけるAIによるDFD生成ガイド

新しい電子商取引プラットフォームのアーキテクチャを設計することを任されたと想像してください。ビジネスの仕組みは正確に理解しています:顧客は商品をカートに追加し、注文を出し、支払いが処理されると在庫が更新されます。しかし、その概念モデルを構造的で技術的な図に変換するには、通常、図形をドラッグして矢印を手動で配置する作業に何時間も費やすことになります。しかし、AIによるデータフロー図生成機能を備えたVisual Paradigmこの機能により、面倒なプロセスが簡単な会話に変化します。

この強力な図作成ソフトウェアこのソフトウェアは、ユーザーが平易な英語でシステムを記述できるようにし、瞬時にプロフェッショナルレベルのデータフロー図(DFD)を提供します。要件をマッピングするビジネスアナリストであろうと、システム設計を学ぶ学生であろうと、このツールはあなたのアイデアと視覚的ドキュメントの間のギャップを埋めます。

要約:主なポイント

  • 即時可視化:自然言語テキストを自動的に構造化されたDFDに変換します。
  • 柔軟な表記法:標準、Gane-Sarson、Yourdon & Coad、Yourdon DeMarcoスタイルをサポートしています。
  • 知的解析:外部エンティティ、プロセス、データストア、フローを自動的に識別します。
  • 完全な編集性:生成された結果は、修正・編集・拡張可能なネイティブ図です。
  • レベル対応:詳細に応じて、コンテキスト(レベル0)およびレベル1の図を生成可能です。

ステップ1:システム論理の記述

このプロセスは、白紙のキャンバスと明確なアイデアから始まります。Visual Paradigm Desktopでは、パレットからツールを選択して始める必要はありません。代わりに、AI図生成機能にアクセスします。インターフェースは洗練されており、シンプルで、必要な図の種類と構築する内容の説明のみを求めます。

以下の例では、電子商取引プラットフォーム用のモデルを作成しています。図の種類として「データフロー図」を選択し、深さとして「第1レベル(レベル1)」を指定しています。最も重要なのはシステム名またはプロンプトです。ここではユーザーは次のように入力しています:「オンラインショッピングシステムを通じてデータがどのように移動するかを可視化するためのデータフロー図を生成してください。」このシンプルな指示だけで、AIは図に必要な論理的接続を分析し始めるためのすべての情報が得られます。

This is a screenshot of Visual Paradigm (aka. Visual Paradigm Desktop). It is now showing the use of AI diagram generation to

AIがあなたの要求を理解する方法

「OK」をクリックすると、AI搭載の図作成ツール advanced natural language processing を使用してテキストを分析します。文の構造を分解して、データの「誰が」「何を」「どこで」行っているかを理解します:

  • 名詞はエンティティまたはストアに変換されます: 「Customer」や「Admin」などの単語は外部エンティティとして識別されます。「Database」や「Inventory」はデータストアとして認識されます。
  • 動詞はプロセスに変換されます: 「Process Payment」や「Update Catalog」などの行動は、プロセスバブルに変換されます。
  • 文脈がフローになります: これらの要素間の関係が矢印の方向(データフロー)を決定します。

ステップ2:生成された図の確認

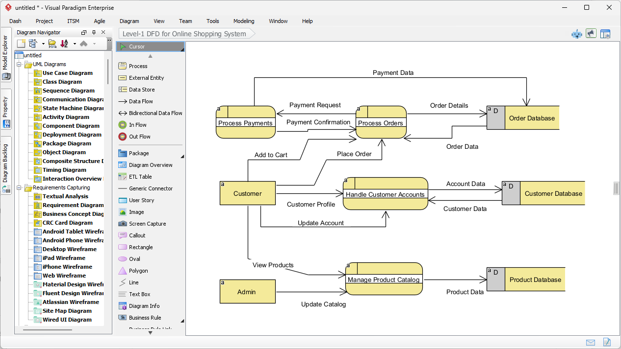
説明を提出してから数秒後、Visual Paradigm は完全に構築されたレベル1データフローダイアグラムを提示します。結果は単なる静的画像ではなく、完全に編集可能なモデルです。生成された出力からわかるように、AIはオンラインショッピングシステムの複雑さを論理的に整理し、明確で読みやすい視覚的フォーマットにしています。

図が重要な相互作用をどのように捉えているかに注目してください。「Customer」エンティティが左側から「Handle Customer Accounts」プロセスに接続されています。フローは「Customer Profile」や「Account Data」などのデータパケットで正しくラベル付けされています。また、システムは「Order Database」や「Product Database」などのデータストアを右側に知的に配置しており、データが左(ソース)から右(ストレージ)へ移動するという標準的な設計原則に従っています。

This is the screenshot of Visual Paradigm Desktop. It shows a Data Flow Diagram generated by AI, based on the description sup

視覚的要素の理解

生成された図は、システムの異なる部分を表すために特定の記号を使用しています。この特定のビューでは、ソフトウェアはプロセスに丸みを帯びた長方形、データストアに開口部のある長方形を使用するGane-Sarsonに類似した表記法を採用しています。

  • プロセス(丸みを帯びた長方形): 「Process Payments」や「Manage Product Catalog」などの黄色の形状は、データが変換される場所を表しています。
  • 外部エンティティ(長方形): 「Customer」や「Admin」のボックスは、主システムとやり取りするが、制御範囲外のユーザーまたはシステムを表しています。
  • データフロー(矢印): 線は情報の経路を示しており、たとえば「Payment Request」が支払いプロセスから注文データベースへ移動する様子を表しています。

モデルの洗練と標準化

この プロフェッショナルデザインツール の特徴の一つは、表記規準に対する柔軟性です。AIがしっかりとした基盤を生成する一方で、特定の学術的または業界標準を必要とするプロジェクトに取り組んでいる可能性があります。Visual Paradigm は以下の複数のDFD表記をサポートしています:

  • Yourdon & Coad: プロセスには円を使用します。
  • Yourdon DeMarco: プロセスには円、フローには一般的な曲線を使用します。
  • Gane-Sarson: 上記のように、丸みを帯びた長方形を使用します。

生成された図がエディタに完全に統合されているため、これらのプロセスをさらに分解することが容易です。たとえば、「Process Orders」をクリックして、注文がどのように検証され、選別され、梱包されるかを示す子図を生成できます。これにより、システムアナリスト 高レベルの視点から始め、詳細へと掘り下げたい人向けです。

結論

Visual ParadigmでAIを活用してデータフローダイアグラムを生成することで、描画から設計への焦点が移ります。単に「オンラインショッピングシステム」の流れを説明するだけで、数秒で包括的なレベル1DFDを生成できました。このワークフローにより、白紙状態の悩みが解消され、ドキュメントが構造的で標準化され、開発に備えた状態になります。

システム分析と図面作成のワークフローをスムーズにしたいですか?今日からデザインの旅を始めましょう。

Visual Paradigm Desktopを無料で試す

関連リンク

データフローダイアグラム(DFD)は、ビジネス情報システムで使用される図式表現で、データがシステム内でどのように移動するかを可視化するを示しており、主要なプロセス、データ保管所、外部エンティティを明示します。Visual Paradigmは、DFDモデリングの包括的なエコシステムを提供しており、デスクトップ版とウェブベースのソリューションを両方提供し、共同作業とプロフェッショナルレベルのドキュメント作成をサポートしています。最近のアップデートにより、AI駆動の自動化を統合することで、ユーザーが自然言語による記述から即座に編集可能なDFDを生成できるようになりました。自然言語による記述。専用のドラッグアンドドロップエディタと豊富な事前作成テンプレートライブラリを活用することで、アーキテクトやビジネスアナリストは複雑な情報フローを明確にし、システム設計が運用要件と一致することを保証できます。

  1. インタラクティブなデータフローダイアグラム作成ツール:明確さと使いやすさを備えた、プロフェッショナルなDFDを作成するための強力なオンラインツールです。

  2. データフローダイアグラムとは?-包括的なガイド:DFDの記法、記号、およびシステムモデリングにおける役割を解説する基盤的なリソースです。

  3. ステップバイステップのDFDチュートリアルガイド:効果的なデータフローモデルの構築プロセスを、初心者にもわかりやすく案内するチュートリアルです。

  4. 高度なデータフローダイアグラムツール機能:プラットフォーム内の高度な編集機能、共有機能、精密モデリング機能の概要です。

  5. 無料オンラインDFD作成ソリューション: ローカルインストールの必要なく、ブラウザベースでDFDの作成と共有が可能な完全なソリューションです。

  6. Visual Paradigmでデータフロー図(DFD)の力を解き放つ: Visual ParadigmエコシステムがDFDプロジェクトにおける効率的な設計とチーム協働をどのように支援するかを紹介しています。

  7. DFDで情報フローを解明する: DFDがさまざまなシステムコンポーネント間での情報の流れをどのように表現するかを詳しく解説したガイドです。

  8. データフロー図テンプレート – Visual Paradigm Online: ビジネス情報システムの設計を迅速化するための即用型テンプレートのリポジトリです。

  9. データフロー図(DFD)の描き方 – 公式ユーザーガイド: 直感的なデザインツールを使用してDFDの描画とカスタマイズを行うためのステップバイステップの手順を提供する技術文書。

  10. AI図作成ツール – テキストから即座にDFDを作成: 簡単なテキストプロンプトから構造化されたDFDを自動で作成できる最新のAI機能に関する情報。