html
Wyobraź sobie, że masz za zadanie zaprojektować architekturę nowej platformy e-commerce. Dokładnie wiesz, jak działa biznes: klienci dodają przedmioty do koszyka, składają zamówienia, a płatności są przetwarzane, podczas gdy stan magazynowy jest aktualizowany. Jednak przekształcenie tego modelu mentalnego w strukturalny, techniczny schemat zwykle wiąże się z godzinami przeciągania kształtów i ręcznego routingu strzałek. Dzięki możliwościom generowania diagramów przepływu danych z wykorzystaniem AI w Visual Paradigm, ten kłopotliwy proces zostaje przekształcony w prostą rozmowę.
To potężneoprogramowanie do tworzenia diagramówpozwala użytkownikom opisywać systemy w języku potocznym i natychmiast otrzymywać profesjonalny diagram przepływu danych (DFD). Niezależnie od tego, czy jesteś analitykiem biznesowym mapującym wymagania, czy studentem uczącym się projektowania systemów, ten narzędzie łączy Twoje pomysły z dokumentacją wizualną.
Szybki podsumowanie: Kluczowe wnioski
- Natychmiastowa wizualizacja:Konwertuje tekst w języku naturalnym na strukturalne DFD-y automatycznie.
- Elastyczne notacje:Obsługuje standardowe, style Gane-Sarson, Yourdon & Coad oraz Yourdon DeMarco.
- Inteligentne przetwarzanie:Automatycznie identyfikuje jednostki zewnętrzne, procesy, magazyny danych i przepływy.
- Pełna edytowalność:Uzyskany wynik to natywny diagram, który można dopracować, edytować i rozszerzyć.
- Wsparcie poziomów:Może generować diagramy kontekstowe (poziom 0) i poziom 1 na podstawie szczegółów.
Krok 1: Opisywanie logiki systemu
Droga zaczyna się od pustego płótna i jasnego pomysłu. W Visual Paradigm Desktop nie musisz zaczynać od wybierania narzędzi z palety. Zamiast tego uzyskujesz dostęp do funkcji generowania diagramów z wykorzystaniem AI. Interfejs jest czysty i prosty, prośba tylko o typ diagramu, który potrzebujesz, oraz opis tego, co budujesz.
W poniższym przykładzie tworzymy model dla platformy e-commerce. Wybraliśmy „Diagram przepływu danych” jako typ i określiliśmy „Pierwszy poziom (poziom 1)” jako głębokość. Najważniejszą częścią jest nazwa systemu lub prompt. Użytkownik wpisał:„Wygeneruj diagram przepływu danych w celu wizualizacji przepływu danych przez system zakupów online.” To prosta instrukcja, którą AI potrzebuje, by rozpocząć analizę logicznych połączeń wymaganych dla diagramu.

Jak AI rozumie Twoje żądanie
Kiedy klikniesz „OK”, narzędzie do tworzenia diagramów z wykorzystaniem AI analizuje Twój tekst przy użyciu zaawansowanego przetwarzania języka naturalnego. Rozbija strukturę zdania, aby zrozumieć „kogo”, „co” i „gdzie” Twoich danych:
- Rzeczowniki stają się Istotami lub Magazynami: Słowa takie jak „Klient” lub „Administrator” są identyfikowane jako Istoty Zewnętrzne. „Baza danych” lub „Inwentarz” są rozpoznawane jako Magazyny Danych.
- Czasowniki stają się Procesami: Działania takie jak „Przetwarzanie płatności” lub „Aktualizacja katalogu” są konwertowane na bąble procesów.
- Kontekst staje się Przepływem: Relacja między tymi elementami określa kierunek strzałek (Przepływy danych).
Krok 2: Przegląd wygenerowanego diagramu
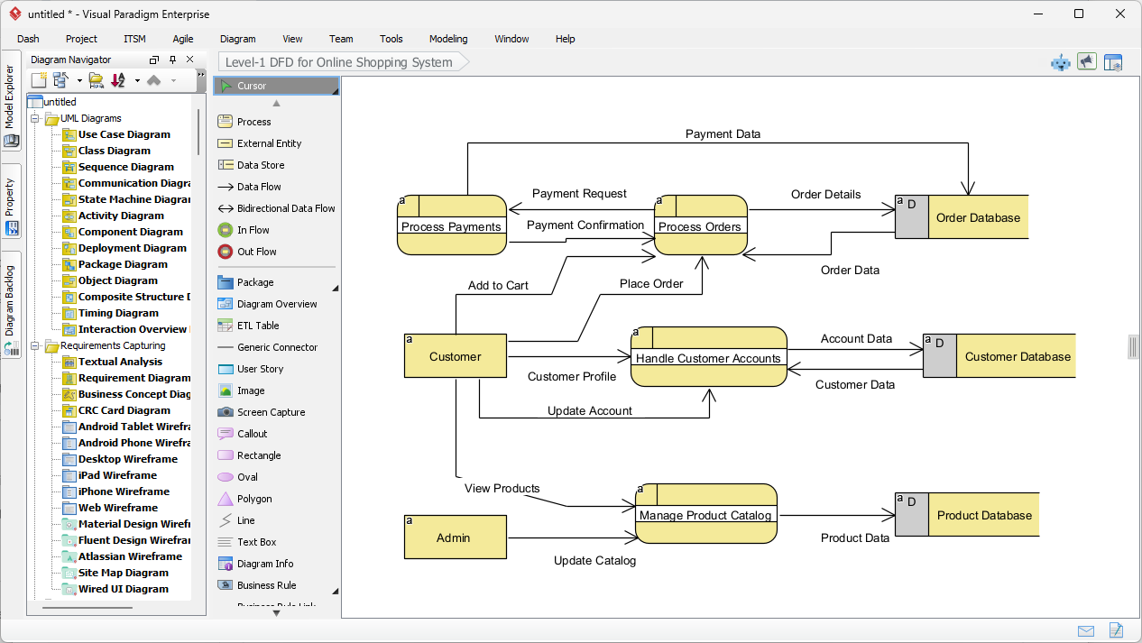
Chwilę po przesłaniu opisu, Visual Paradigm prezentuje kompletnie zbudowany diagram przepływu danych poziomu 1. Wynik nie jest tylko statycznym obrazem, ale pełnym edytowalnym modelem. Jak widać w wygenerowanym wyniku, AI logicznie uporządkował złożoność systemu zakupów online w jasnej, czytelnej formie wizualnej.
Zwróć uwagę, jak diagram oddaje istotne interakcje. Istota „Klient” po lewej stronie łączy się z procesem „Obsługa kont klienta”. Przepływy są poprawnie oznaczone pakietami danych, takimi jak „Profil klienta” i „Dane konta”. System również inteligentnie umieścił Magazyny Danych po prawej stronie, takie jak „Baza danych zamówień” i „Baza danych produktów”, zapewniając, że układ odpowiada standardowym zasadom projektowania, w których dane przemieszczają się od lewej (źródła) do prawej (przechowywania).

Zrozumienie elementów wizualnych
Wygenerowany diagram używa określonych symboli do przedstawienia różnych części systemu. W tym konkretnym widoku oprogramowanie wykorzystało styl notacji podobny do Gane-Sarsona, charakteryzujący się zaokrąglonymi prostokątami dla procesów i otwartymi prostokątami dla magazynów danych.
- Procesy (zaokrąglone prostokąty): Żółte kształty, takie jak „Przetwarzanie płatności” i „Zarządzanie katalogiem produktów”, reprezentują miejsca, gdzie dane są przetwarzane.
- Istoty zewnętrzne (prostokąty): Prostokąty „Klient” i „Administrator” reprezentują użytkowników lub systemy poza zakresem kontroli, które współdziałają z głównym systemem.
- Przepływy danych (strzałki): Linie pokazują ścieżkę informacji, taką jak „Prośba o płatność” przemieszczająca się od procesu płatności do bazy danych zamówień.
Doskonalenie i standaryzacja Twojego modelu
Jedną z wyróżniających cech tego profesjonalnego narzędzia projektowego jest jego elastyczność w zakresie standardów notacji. Choć AI generuje solidną podstawę, możesz pracować nad projektem wymagającym konkretnego standardu akademickiego lub branżowego. Visual Paradigm obsługuje wiele notacji DFD, w tym:
- Yourdon & Coad: Używa okręgów do procesów.
- Yourdon DeMarco: Używa okręgów do procesów i ogólnych krzywych do przepływów.
- Gane-Sarson: Jak pokazano powyżej, używając zaokrąglonych prostokątów.
Ponieważ wygenerowany diagram jest całkowicie zintegrowany z edytorem, możesz łatwo rozbić te procesy dalej. Na przykład możesz kliknąć na „Przetwarzanie zamówień” i wygenerować diagram podrzędny, aby dokładnie pokazać, jak zamówienie jest weryfikowane, wybierane i pakowane. To czyni go idealnym rozwiązaniem dla analityków systemów którzy potrzebują zacząć od ogólnego widoku i przejść do szczegółów.
Wnioski
Korzystanie z AI do generowania diagramów przepływu danych w Visual Paradigm przesuwa nacisk z rysowania na projektowanie. Po prostu opisując przepływ systemu system e-commerce, udało nam się w ciągu kilku sekund stworzyć kompletny diagram DFD poziomu 1. Ten przepływ pracy eliminuje zjawisko „pustej strony” i zapewnia, że Twoja dokumentacja jest zorganizowana, standaryzowana i gotowa do wdrożenia.
Gotowy na ułatwienie analizy systemu i procesu tworzenia diagramów? Zacznij swoją podróż projektową już dziś.
Wypróbuj Visual Paradigm Desktop za darmo
Linki powiązane
Diagramy przepływu danych (DFD) to graficzne reprezentacje używane w systemach informacyjnych biznesowych do wizualizacji jak dane poruszają się przez system, ilustrując kluczowe procesy, magazyny danych i jednostki zewnętrzne. Visual Paradigm oferuje kompleksowy ekosystem do modelowania DFD, oferując zarówno rozwiązania stacjonarne, jak i internetowe, które wspierają współpracę oraz dokumentację profesjonalnego poziomu. Nowe aktualizacje dalej ulepszyły te narzędzia poprzez zintegrowanie automatyzację opartą na AI, która pozwala użytkownikom na natychmiastowe generowanie edytowalnych DFD z opisów w języku naturalnym. Korzystając z specjalistycznych edycji przeciągnij i upuść oraz obszerną bibliotekę gotowych szablonów, architekci i analitycy biznesowi mogą rozwiązać złożone przepływy informacji i zapewnić, że projekty systemów są zgodne z wymaganiami operacyjnymi.
-
Narzędzie do tworzenia interaktywnych diagramów przepływu danych: Potężne narzędzie online zaprojektowane do tworzenia profesjonalnych DFD z jasnością i prostotą obsługi.
-
Co to jest diagram przepływu danych? – Kompletny przewodnik: Podstawowy zasób wyjaśniający notację, symbole i rolę DFD w modelowaniu systemów.
-
Przewodnik krok po kroku po DFD: Przyjazny dla początkujących przewodnik, który prowadzi użytkowników przez proces tworzenia skutecznych modeli przepływu danych.
-
Zaawansowane funkcje narzędzia do diagramów przepływu danych: Przegląd zaawansowanych możliwości edycji, współdzielenia i precyzyjnego modelowania w ramach platformy.
-
Bezpłatne online rozwiązanie do rysowania schematów przepływu danych: Pełne rozwiązanie oparte na przeglądarce do tworzenia i udostępniania schematów przepływu danych bez konieczności instalacji lokalnej.
-
Odkryj moc schematów przepływu danych (DFD) za pomocą Visual Paradigm: Przedstawia, jak ekosystem Visual Paradigm wspiera efektywne projektowanie i współpracę zespołową w projektach schematów przepływu danych.
-
Rozwiązanie zagadki przepływu informacji za pomocą schematów przepływu danych: szczegółowy przewodnik, w jaki sposób schematy przepływu danych przedstawiają ruch informacji między różnymi elementami systemu.
-
Szablony schematów przepływu danych – Visual Paradigm Online: Repozytorium gotowych szablonów, które przyspieszają projektowanie systemów informacyjnych biznesowych.
-
Jak rysować schemat przepływu danych (DFD) – Oficjalny przewodnik użytkownika: Dokumentacja techniczna zawierająca krok po kroku instrukcje dotyczące rysowania i dostosowywania schematów przepływu danych za pomocą intuicyjnych narzędzi projektowych.
-
Generator schematów z AI – natychmiastowe tworzenie schematów przepływu danych z tekstu: Informacje o najnowszych funkcjach AI, które pozwalają użytkownikom automatycznie tworzyć zorganizowane schematy przepływu danych z prostych podpowiedzi tekstowych.









