Visualizando Fluxos de Dados de Compras Online: Um Guia para a Geração de Diagramas de Fluxo de Dados com IA no Visual Paradigm

html



Visualizando Fluxos de Dados de Compras Online: Um Guia para a Geração de Diagramas de Fluxo de Dados com IA no Visual Paradigm

Imagine que você foi encarregado de projetar a arquitetura de uma nova plataforma de comércio eletrônico. Você sabe exatamente como o negócio funciona: os clientes adicionam itens ao carrinho, fazem pedidos e os pagamentos são processados enquanto o estoque é atualizado. No entanto, traduzir esse modelo mental em um diagrama técnico estruturado geralmente envolve horas arrastando formas e roteando setas manualmente. Com a geração de diagramas de fluxo de dados com IA capacidades no Visual Paradigm, esse processo tedioso é transformado em uma simples conversa.

Este poderoso software de diagramaçãopermite que os usuários descrevam sistemas em inglês simples e recebam instantaneamente um Diagrama de Fluxo de Dados (DFD) de qualidade profissional. Seja você um analista de negócios mapeando requisitos ou um estudante aprendendo design de sistemas, esta ferramenta fecha a lacuna entre suas ideias e a documentação visual.

Resumo Rápido: Principais Pontos

  • Visualização Instantânea:Converte texto em linguagem natural em DFDs estruturados automaticamente.
  • Notações Flexíveis:Suporta estilos padrão, Gane-Sarson, Yourdon & Coad e Yourdon DeMarco.
  • Análise Inteligente:Identifica automaticamente Entidades Externas, Processos, Armazenamentos de Dados e Fluxos.
  • Total Editabilidade:O resultado gerado é um diagrama nativo que pode ser aprimorado, editado e expandido.
  • Suporte a Níveis:Capaz de gerar diagramas de Contexto (Nível 0) e Nível 1 com base no nível de detalhe.

Passo 1: Descrevendo a Lógica do Sistema

A jornada começa com uma tela em branco e uma ideia clara. No Visual Paradigm Desktop, você não precisa começar selecionando ferramentas de uma paleta. Em vez disso, você acessa o recurso de Geração de Diagramas com IA. A interface é limpa e direta, solicitando apenas o tipo de diagrama que você precisa e uma descrição do que está construindo.

No exemplo abaixo, estamos criando um modelo para uma plataforma de comércio eletrônico. Selecionamos “Diagrama de Fluxo de Dados” como o tipo e especificamos “Primeiro Nível (nível 1)” para a profundidade. A parte mais importante é o nome do sistema ou a instrução. Aqui, o usuário digitou: “Gere um Diagrama de Fluxo de Dados para visualizar como os dados se movem através de um sistema de compras online.” Esta instrução simples é tudo que a IA precisa para começar a analisar as conexões lógicas necessárias para o diagrama.

This is a screenshot of Visual Paradigm (aka. Visual Paradigm Desktop). It is now showing the use of AI diagram generation to

Como a IA Entende sua Solicitação

Quando você clicar em “OK”, o ferramenta de diagrama com IA analisa seu texto usando processamento avançado de linguagem natural. Ele analisa a estrutura da frase para entender o “quem”, “o que” e “onde” dos seus dados:

  • Substantivos tornam-se Entidades ou Armazenamentos:Palavras como “Cliente” ou “Administrador” são identificadas como Entidades Externas. “Banco de dados” ou “Estoque” são reconhecidos como Armazenamentos de Dados.
  • Verbos tornam-se Processos:Ações como “Processar Pagamento” ou “Atualizar Catálogo” são convertidas em bolhas de processo.
  • O contexto torna-se Fluxo: A relação entre esses elementos determina a direção das setas (Fluxos de Dados).

Etapa 2: Revisão do Diagrama Gerado

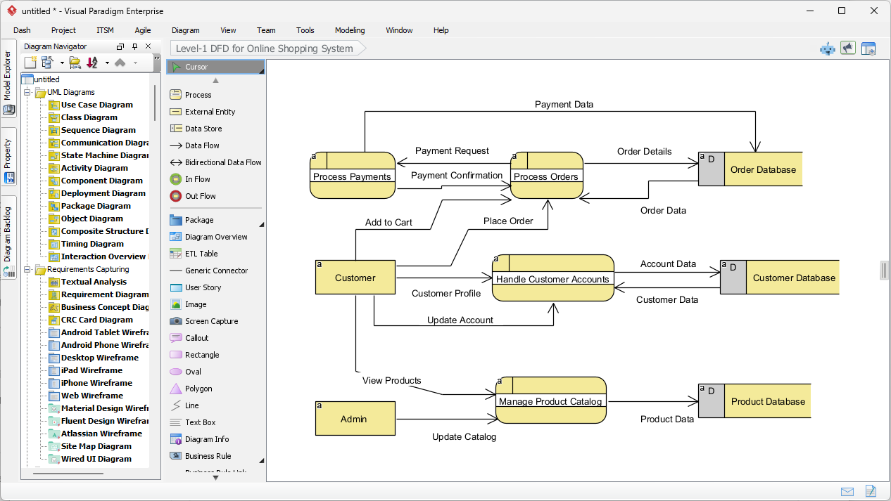
Momentos após enviar a descrição, o Visual Paradigm apresenta um Diagrama de Fluxo de Dados de Nível 1 totalmente construído. O resultado não é apenas uma imagem estática, mas um modelo totalmente editável. Como visto na saída gerada, a IA organizou logicamente a complexidade de um sistema de compras online em um formato visual claro e legível.

Observe como o diagrama captura as interações essenciais. A entidade “Cliente” à esquerda conecta-se ao processo “Gerenciar Contas de Clientes”. Os fluxos são corretamente rotulados com pacotes de dados como “Perfil do Cliente” e “Dados da Conta”. O sistema também posicionou inteligentemente os Armazenamentos de Dados à direita, como o “Banco de Dados de Pedidos” e o “Banco de Dados de Produtos”, garantindo que o layout siga práticas padrão de design, onde os dados se movem da esquerda (fonte) para a direita (armazenamento).

This is the screenshot of Visual Paradigm Desktop. It shows a Data Flow Diagram generated by AI, based on the description sup

Compreendendo os Elementos Visuais

O diagrama gerado utiliza símbolos específicos para representar diferentes partes do sistema. Nesta visualização específica, o software utilizou um estilo de notação semelhante ao Gane-Sarson, caracterizado por retângulos arredondados para processos e retângulos abertos para armazenamentos de dados.

  • Processos (Retângulos Arredondados): As formas amarelas como “Processar Pagamentos” e “Gerenciar Catálogo de Produtos” representam onde os dados são transformados.
  • Entidades Externas (Retângulos): As caixas “Cliente” e “Administrador” representam usuários ou sistemas fora do escopo de controle que interagem com o sistema principal.
  • Fluxos de Dados (Setas): As linhas mostram o caminho da informação, como “Pedido de Pagamento” se movendo do processo de pagamento para o banco de dados de pedidos.

Refinando e Padronizando Seu Modelo

Uma das características marcantes desta ferramenta profissional de design é sua flexibilidade com padrões de notação. Embora a IA gere uma base sólida, você pode estar trabalhando em um projeto que exige um padrão acadêmico ou da indústria específico. O Visual Paradigm suporta múltiplas notações de DFD, incluindo:

  • Yourdon & Coad: Usa círculos para processos.
  • Yourdon DeMarco: Usa círculos para processos e curvas genéricas para fluxos.
  • Gane-Sarson: Como mostrado acima, usando retângulos arredondados.

Como o diagrama gerado está totalmente integrado ao editor, você pode facilmente decompor esses processos ainda mais. Por exemplo, você poderia clicar em “Processar Pedidos” e gerar um diagrama filho para mostrar exatamente como um pedido é validado, selecionado e embalado. Isso o torna uma solução ideal para analistas de sistemas que precisam começar com uma visão de alto nível e ir se aprofundando nos detalhes.

Conclusão

Usar IA para gerar Diagramas de Fluxo de Dados no Visual Paradigm muda o foco da desenho para o planejamento. Ao simplesmente descrever o fluxo de um sistema de compras online, conseguimos produzir um DFD de Nível 1 abrangente em segundos. Este fluxo de trabalho elimina o sintoma da página em branco e garante que sua documentação esteja estruturada, padronizada e pronta para desenvolvimento.

Pronto para simplificar seu fluxo de trabalho de análise de sistemas e diagramação? Comece sua jornada de design hoje.

Experimente o Visual Paradigm Desktop Grátis

Links Relacionados

Diagramas de Fluxo de Dados (DFD)são representações gráficas usadas em sistemas de informação empresariais para visualizar como os dados se movem através de um sistema, ilustrando processos principais, armazenamentos de dados e entidades externas. O Visual Paradigm oferece um ecossistema abrangente para modelagem de DFD, oferecendo soluções para desktop e baseadas na web que suportam colaboraçãoe documentação de nível profissional. Atualizações recentes aprimoraram ainda mais estas ferramentas ao integrar automatização impulsionada por IA, que permite aos usuários gerar DFDs editáveis instantaneamente a partir de descrições em linguagem natural. Ao utilizar editores de arrastar e soltare uma vasta biblioteca de modelos pré-prontos, arquitetos e analistas de negócios podem esclarecer fluxos de informações complexos e garantir que os projetos de sistemas estejam alinhados aos requisitos operacionais.

  1. Ferramenta Interativa para Criação de Diagramas de Fluxo de Dados: Uma ferramenta online poderosa projetada para criar DFDs profissionais com clareza e facilidade de uso.

  2. O que é Diagrama de Fluxo de Dados? – Guia Completo: Um recurso fundamental que explica a notação, símbolos e papel dos DFDs na modelagem de sistemas.

  3. Guia Passo a Passo para Tutorial de DFD: Um tutorial amigável para iniciantes que guia os usuários pelo processo de criação de modelos eficazes de fluxo de dados.

  4. Recursos Avançados da Ferramenta de Diagramas de Fluxo de Dados: Uma visão geral das capacidades avançadas de edição, compartilhamento e modelagem de precisão dentro da plataforma.

  5. Solução Online Gratuita para Desenhar Diagramas de Fluxo de Dados: Uma solução completa baseada em navegador para criar e compartilhar DFDs sem a necessidade de instalação local.

  6. Desbloqueie o poder dos Diagramas de Fluxo de Dados (DFD) com o Visual Paradigm: Explora como o ecossistema do Visual Paradigm apoia o design eficiente e a colaboração em equipe para projetos de DFD.

  7. Desvendando o Fluxo de Informação com DFDs: Um guia detalhado sobre como os DFDs representam o movimento de informações entre diversos componentes do sistema.

  8. Modelos de Diagrama de Fluxo de Dados – Visual Paradigm Online: Um repositório de modelos prontos para uso que aceleram o design de sistemas de informação empresarial.

  9. Como Desenhar um Diagrama de Fluxo de Dados (DFD) – Guia Oficial do Usuário: Documentação técnica que fornece instruções passo a passo sobre como desenhar e personalizar DFDs usando ferramentas de design intuitivas.

  10. Gerador de Diagramas com IA – Criação Instantânea de DFDs a partir de Texto: Informações sobre os últimos recursos de IA que permitem aos usuários criar DFDs estruturados automaticamente a partir de prompts de texto simples.