Опубликовано вUML
Интеграция UML в гибкую разработку программного обеспечения: Полное руководство
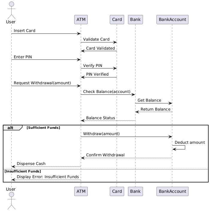
Единый язык моделирования (UML) — это стандартизированный язык моделирования, который предлагает набор диаграмм для спецификации, визуализации, построения и документирования артефактов программных систем. В контексте гибкой разработки программного обеспечения UML служит…








