Кейс: Процесс снятия наличных через банкомат

Введение

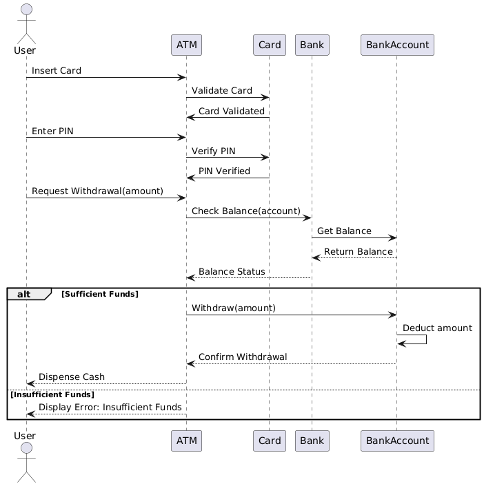
В этом кейсе рассматривается процесс снятия наличных через банкомат, демонстрируя, как пользователь взаимодействует с банкоматом для получения денег. Диаграмма последовательности UML предоставляет визуальное представление взаимодействий между пользователем, банкоматом, картой, банком и банковским счетом. В этом кейсе будут объяснены основные понятия диаграмм последовательности UML и интерпретирована диаграмма для понимания процесса снятия наличных через банкомат.

Основные понятия диаграмм последовательности UML

Диаграмма последовательности UML

Диаграмма последовательности UML — это тип диаграммы взаимодействия, которая показывает, как объекты обмениваются сообщениями в последовательном порядке. Она фиксирует поведение системы, демонстрируя последовательность сообщений, передаваемых между объектами во времени.

Основные элементы

  1. Актеры: Представляют внешние сущности, взаимодействующие с системой (например, пользователь).
  2. Жизненные линии: Вертикальные линии, представляющие существование объекта или актера во времени.
  3. Сообщения: Горизонтальные стрелки, представляющие общение между жизненными линиями.
  4. Блоки активности: Тонкие прямоугольники на жизненных линиях, указывающие на период, когда объект находится в активном состоянии.
  5. Альтернативные рамки: Представляют альтернативные потоки или условные ветви в последовательности.

Интерпретация диаграммы процесса снятия наличных через банкомат

Актеры и жизненные линии

  • Пользователь: Внешняя сущность, взаимодействующая с банкоматом.
  • Банкомат: Автоматизированный банковский терминал, обеспечивающий процесс снятия наличных.
  • Карта: Банковская карта пользователя, используемая для аутентификации.
  • Банк: Финансовое учреждение, обрабатывающее транзакцию.
  • Банковский счет: Банковский счет пользователя, с которого снимаются средства.

Последовательность событий

  1. Вставьте карту: Пользователь вставляет карту в банкомат.
  2. Проверка карты: Банкомат проверяет карту, связавшись с банком.
  3. Карта проверена: Банк подтверждает действительность карты.
  4. Введите PIN: Пользователь вводит PIN.
  5. Проверка PIN: Банкомат проверяет PIN с банком.
  6. PIN проверен: Банк подтверждает действительность PIN.
  7. Запрос на снятие (сумма): Пользователь запрашивает снятие определённой суммы.
  8. Проверка баланса (счёт): Банкомат проверяет баланс счёта с банком.
  9. Получить баланс: Банк получает баланс счёта.
  10. Вернуть баланс: Банк возвращает баланс банкомату.
  11. Статус баланса: Банкомат оценивает статус баланса.

Альтернативные потоки

  • Достаточно средств:

    1. Снять (сумма): Банкомат инициирует процесс снятия средств.
    2. Списать сумму: Банк списывает сумму со счёта.
    3. Подтвердить снятие: Банк подтверждает снятие средств.
    4. Выдать наличные: ATM выдает наличные пользователю.
  • Недостаточно средств:

    1. Отобразить ошибку: Недостаточно средств: ATM отображает сообщение об ошибке, указывающее на недостаток средств.

Заключение

Диаграмма последовательности UML для процесса снятия наличных с банкомата предоставляет четкое и подробное представление об взаимодействии между пользователем, банкоматом, картой, банком и банковским счетом. Она выделяет последовательные этапы и условные ветви, участвующие в процессе снятия средств, что облегчает понимание и анализ поведения системы. Этот пример показывает важность диаграмм последовательности UML для визуализации и передачи динамики взаимодействий в системе.

Ссылка

  1. Введение в диаграммы UML в Visual Paradigm
    Обзор различных диаграмм UML, поддерживаемых Visual Paradigm, включая диаграммы последовательностей, и их применение при моделировании взаимодействий в системе.
  2. Что такое диаграмма последовательности
    Подробное объяснение диаграмм последовательностей, их компонентов и способов моделирования временной последовательности взаимодействий между объектами в системе.
  3. Использование диаграмм вариантов использования, классов и последовательностей
    Руководство по использованию диаграмм вариантов использования, классов и последовательностей совместно для эффективного моделирования требований и взаимодействий в системе.
  4. Пример диаграммы последовательности
    Пример, иллюстрирующий диаграмму последовательности, показывающий, как выполняются операции и как обмениваются сообщениями объекты.
  5. Фрагмент разрыва коммуникации – Сообщество Visual Paradigm
    Пример, демонстрирующий использование фрагментов коммуникации в диаграммах последовательностей для моделирования альтернативных и опциональных сценариев.
  6. Полное руководство по Visual Paradigm для TOGAF ADM, ArchiMate, BPMN и UML
    Глубокий обзор функций Visual Paradigm, включая поддержку диаграмм последовательностей, и его интеграцию с различными нотациями моделирования.
  7. Применение UML в агILE-проектах с помощью Visual Paradigm
    Учебник по интеграции моделирования UML, в частности диаграмм последовательностей, в рабочие процессы агILE-проектов с использованием Visual Paradigm.
  8. Навигация по UML: Обзор 14 типов диаграмм и их актуальности в агILE-средах
    Обзор типов диаграмм UML, включая диаграммы последовательностей, и их применение в разработке программного обеспечения по агILE-методологии.
  9. Диаграммы последовательностей: Ключевые техники моделирования UML
    Глубокое исследование диаграмм последовательностей, включая их цель, компоненты и лучшие практики для эффективного моделирования.
  10. Диаграммы последовательностей UML: Ключевые понятия и всестороннее руководство
    Полное руководство по диаграммам последовательностей UML, охватывающее ключевые понятия и способы визуализации последовательности сообщений, обмениваемых между объектами во времени.
  11. Моделирование циклической и итерационной логики с использованием диаграмм последовательностей UML
    Обсуждение того, как моделировать циклическую и итерационную логику с использованием диаграмм последовательностей UML, с акцентом на особенности Visual Paradigm для создания и управления этими диаграммами.
  12. Полное руководство по диаграммам последовательностей
    Подробный обзор диаграмм последовательностей, включая советы и хитрости по созданию эффективных диаграмм, которые четко передают динамическое поведение вашей системы.
  13. Полное руководство по изучению UML с использованием Visual Paradigm
    Полное введение в использование Visual Paradigm для моделирования UML, охватывающее различные типы диаграмм и функции.
  14. Понимание диаграмм последовательностей UML: Полное руководство Обзор диаграмм последовательностей, их компонентов и способов их использования на различных этапах проектирования системы.
  15. Раскрытие сценариев использования с помощью диаграмм последовательностей: Практическое руководство Практическое руководство по использованию диаграмм последовательностей для детализации сценариев использования, улучшая понимание поведения системы.
  16. Моделирование поведения с помощью UML: Полное руководство Исследование различных диаграмм UML, включая диаграммы последовательностей, и их роль в моделировании поведения системы.
  17. Руководство по диаграммам последовательностей
    Глубокое руководство, вводящее в диаграммы последовательностей, их назначение и способы их создания с помощью Visual Paradigm.
  18. Что такое диаграмма последовательностей?
    Объяснение диаграмм последовательностей, с описанием их компонентов и способов моделирования потока сообщений между объектами во времени.
  19. Как рисовать диаграммы последовательностей UML?
    Пошаговое руководство по созданию диаграмм последовательностей UML, включая советы по эффективному использованию функций Visual Paradigm.
  20. Диаграмма последовательностей – Сообщество Visual Paradigm
    Сборник примеров диаграмм последовательностей, демонстрирующих различные сценарии и способы их моделирования с помощью Visual Paradigm.
  21. Диаграмма последовательностей, пример диаграмм UML: использование ссылок
    Пример, иллюстрирующий, как использовать ссылки в диаграммах последовательностей для представления сложных взаимодействий между объектами.
  22. Ветвление с использованием opt и alt
    Пример диаграммы последовательностей, демонстрирующий использование блоков ‘opt’ и ‘alt’ для представления опциональных и альтернативных сценариев.
  23. Выбор и циклы в комбинации
    Пример, демонстрирующий, как моделировать конструкции выбора и циклов внутри диаграмм последовательностей.
  24. Оформление заказа – Диаграмма последовательностей
    Практический пример диаграммы последовательностей, иллюстрирующий процесс оформления заказа и выделяющий ключевые взаимодействия.
  25. Диаграмма последовательностей – Инструмент унифицированного языка моделирования
    Обзор диаграмм последовательностей, включая их определение и способы поддержки их создания с помощью Visual Paradigm.
  26. Диаграмма последовательности в Visual Paradigm
    Руководство пользователя, в котором описано, как создавать диаграммы последовательностей в Visual Paradigm, включая использование диаграмм и редактора.
  27. Создание диаграмм последовательностей в UML: подробное руководство
    Подробное руководство по созданию диаграмм последовательностей в UML, охватывающее обозначения, элементы и этапы создания.
  28. Как создать диаграмму последовательности из пользовательской истории?