Skip to content
Method Post Simplified Chinese | Your Daily Guide to AI & Software Solutions Method Post Simplified Chinese | Your Daily Guide to AI & Software Solutions
  • Home

月度归档: 2026 年 3 月

Home » Archives for 3 月 2026 » 第13页
Visual Paradigm AI + C4模型:完整逐步指南(2026版)
Posted inAI C4 Model UML

Visual Paradigm AI + C4模型:完整逐步指南(2026版)

Visual Paradigm为以下内容提供了强大的支持:C…
Posted inAI AI Visual Modeling C4 Model

使用 Visual Paradigm 的 UML 综合指南:利用 AI 功能提升效率

UML 简介 统一建模语言(UML)是一种标准化的建模语言,…
Posted inAI AI Visual Modeling BPMN

全面指南:Visual Paradigm 的 AI 图表生成器生态系统

在视觉思维推动创新的时代,Visual Paradigm已成…
革新您的UML建模:通过Visual Paradigm AI,仅需几秒钟即可从文本生成专业图表
Posted inAI UML

革新您的UML建模:通过Visual Paradigm AI,仅需几秒钟即可从文本生成专业图表

是否厌倦了花费数小时手动绘制UML图表? 迎接可视化建模的未…
如何使用 Visual Paradigm 的 AI 聊天机器人进行 ArchiMate 建模:实用指南
Posted inAI AI Chatbot ArchiMate

如何使用 Visual Paradigm 的 AI 聊天机器人进行 ArchiMate 建模:实用指南

企业架构日益复杂,需要在业务、应用和技术各层之间保持清晰。A…
对可视化范式四大AI驱动支柱的全面回顾
Posted inAI Visual Paradigm

对可视化范式四大AI驱动支柱的全面回顾

可视化范式已从传统的绘图工具演变为一个整体的AI驱动的可视化…
掌握 Visual Paradigm 中人工智能的四大支柱:全面教程与实战展示
Posted inAI Visual Paradigm

掌握 Visual Paradigm 中人工智能的四大支柱:全面教程与实战展示

引言:全面可视化建模的时代 软件与企业建模的格局已经发生了变…
Visual Paradigm 中人工智能驱动的视觉建模的四大支柱
Posted inAI Visual Paradigm

Visual Paradigm 中人工智能驱动的视觉建模的四大支柱

Visual Paradigm 已从传统的绘图工具演变为一个…
Visual Paradigm:引领人工智能驱动的用例驱动开发
Posted inAI UML

Visual Paradigm:引领人工智能驱动的用例驱动开发

在不断发展的软件工程领域中,能够快速将业务需求转化为稳健的技…
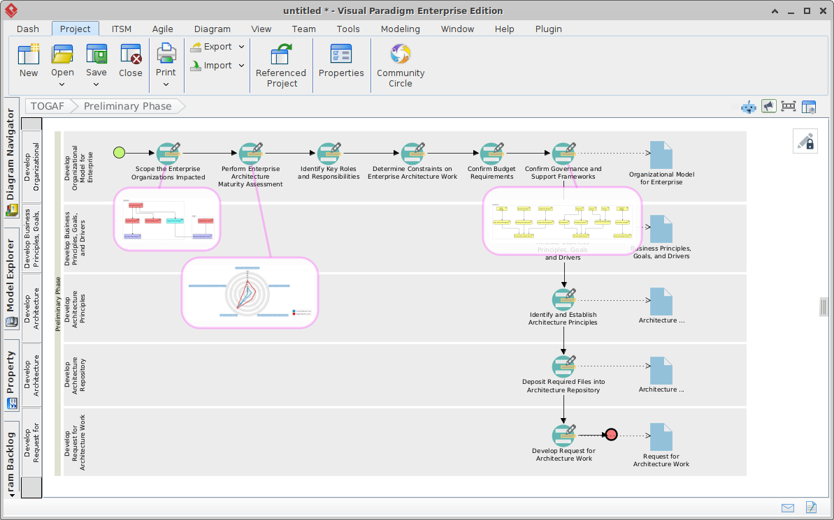
基于人工智能的TOGAF ADM指南流程:现代企业架构综合指南
Posted inAI TOGAF

基于人工智能的TOGAF ADM指南流程:现代企业架构综合指南

引言 该TOGAF架构开发方法(ADM)指南流程是一种结构化…

文章分页

Previous page 1 … 11 12 13 14 Next page

Categories

  • AI
  • AI Chatbot
  • AI Visual Modeling
  • Animated Video Maker
  • ArchiMate
  • BPMN
  • C4 Model
  • Cloud Architecture Diagram
  • Content & Visual
  • Customer Journey Mapping
  • DFD
  • Flipbook Tool
  • Flowchart
  • OpenDocs
  • Project Management
  • Strategic Analysis
  • SysML
  • TOGAF
  • UML
  • Uncategorized
  • User Story
  • Visual Paradigm

Recent Posts

  • 初学者的商业模式画布:一步步教程,帮助验证你的创业想法
  • 停止猜测你的收入:科技初创企业的商业模式画布完整指南
  • 创始人在填写商业模式画布时常见的10个错误(以及如何纠正)
  • 你的商业模式画布为何失败以及如何精准排查:一份故障排除手册
  • 破解收入模式的迷思:关于商业模式画布的常见误解详解

Archives

  • 2026 年 4 月
  • 2026 年 3 月
  • 2026 年 2 月
  • 2026 年 1 月
Copyright 2026 — Method Post Simplified Chinese | Your Daily Guide to AI & Software Solutions. All rights reserved.
Scroll to Top