Posted inAI AI Chatbot UML
Modularize, Reutilize e Escale: O Papel dos e no UML e Como o Visual Paradigm Acelera o Desenvolvimento Moderno de TI
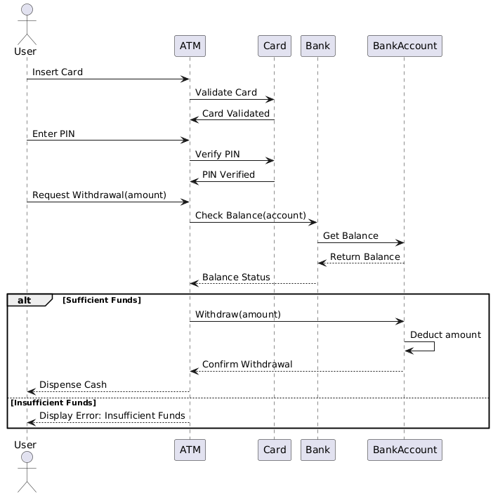
Introdução No cenário do design orientado a objetos, as relações e nos diagramas de casos de uso do UML atuam como pilares fundamentais para modularizar requisitos funcionais, promover a reutilização de código…






