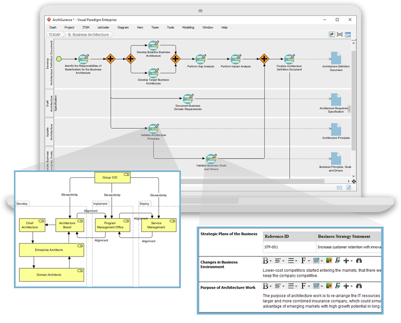
O Processo Guide-Through TOGAF ADM Impulsionado por IA: Um Guia Abrangente para a EA Moderna
Introdução O Processo Guide-Through do Método de Desenvolvimento de Arquitetura TOGAF (ADM) é uma metodologia estruturada e passo a passo projetada para simplificar a execução do complexo ciclo de 10 fases do…





