Posted inUML
Kompletny przewodnik po projektowaniu i rozumieniu diagramu działania zarządzania sprzedażą i propozycjami
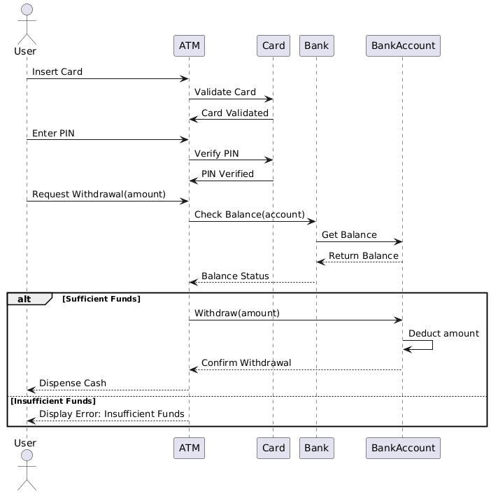
Ten przewodnik zapewnia strukturalny, profesjonalny i działający ramowy do interpretacji, projektowania i weryfikacji diagramy działania UML w kontekście złożonych procesów biznesowych takich jak Zarządzanie sprzedażą i propozycjami. 🔷 1. Wprowadzenie: Cel diagramu działania The Proces zarządzania sprzedażą…







