Kompletny przewodnik po analizie luk w TOGAF przy użyciu Visual Paradigm
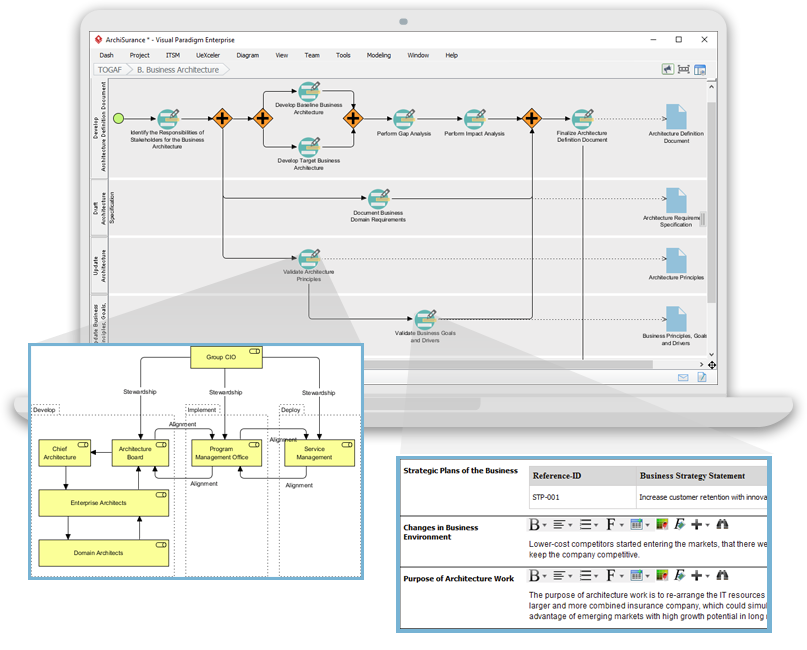
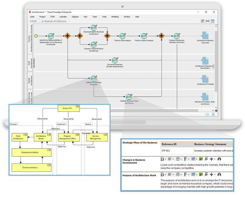
Wprowadzenie Analiza luk to kluczowa technika w ramach metodyki rozwoju architektury TOGAF (The Open Group Architecture Framework) (ADM). Pomaga organizacjom identyfikować różnice między obecną (bazową) a pożądaną (celową) architekturą. Visual…






