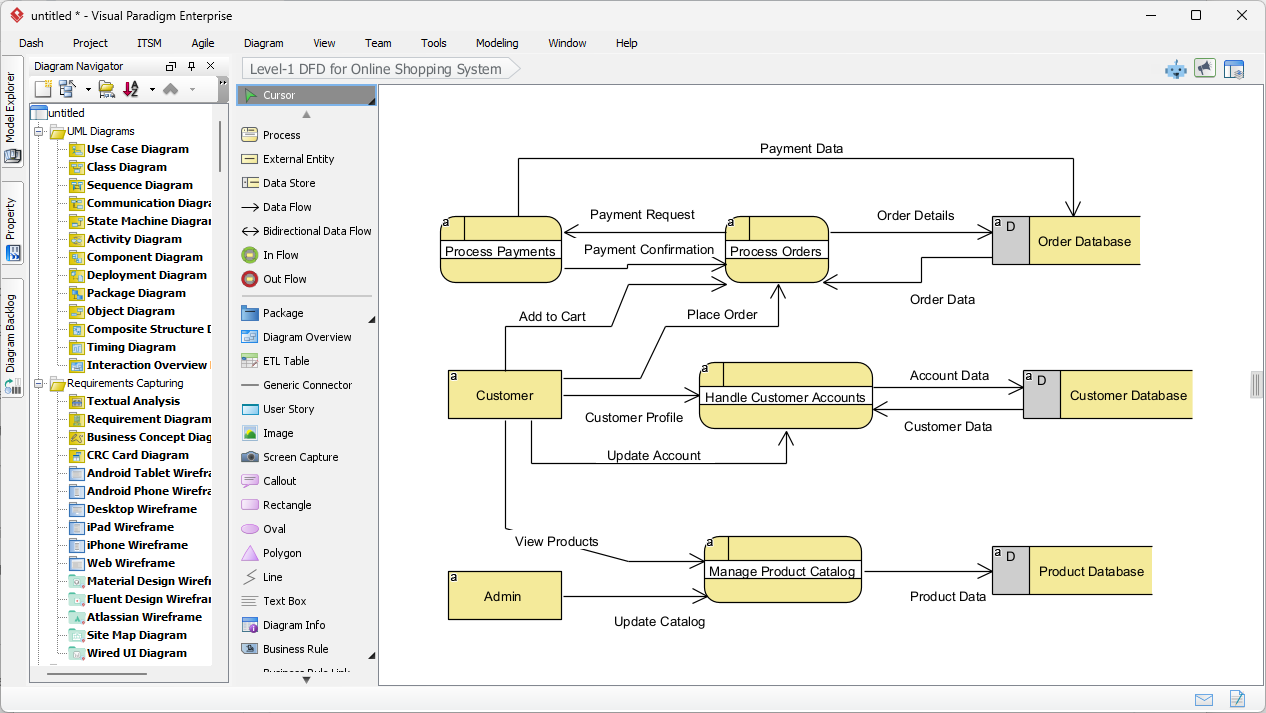
🚀 Pełny przewodnik: Wysyłaj swoje twory Visual Paradigm Online bezpośrednio do OpenDocs
Nie ma znaczenia, czy chodzi o techniczny model UML, czy wysoce efektowny grafik marketingowy – Twoje wizualizacje w chmurze teraz mają bezpośredni dom w dokumentacji. 🎯 Cel tej integracji Nowa integracja…






