引言
本案例研究聚焦于ATM取款流程,说明用户如何与ATM交互以提取现金。UML顺序图提供了用户、ATM、卡片、银行和银行账户之间交互的可视化表示。本案例研究将解释UML顺序图的关键概念,并解读该图以理解ATM取款流程。
UML顺序图的关键概念
UML顺序图
UML顺序图是一种交互图,用于展示对象按顺序进行通信的方式。它通过展示对象在时间上交换消息的顺序来捕捉系统的行为。
关键元素
- 参与者:表示与系统交互的外部实体(例如,用户)。
- 生命线:垂直线,表示对象或参与者在时间上的存在。
- 消息:水平箭头,表示生命线之间的通信。
- 激活条:生命线上的细长矩形,表示对象处于活动状态的时段。
- 替代框:表示序列中的替代流程或条件分支。
解读ATM取款流程图

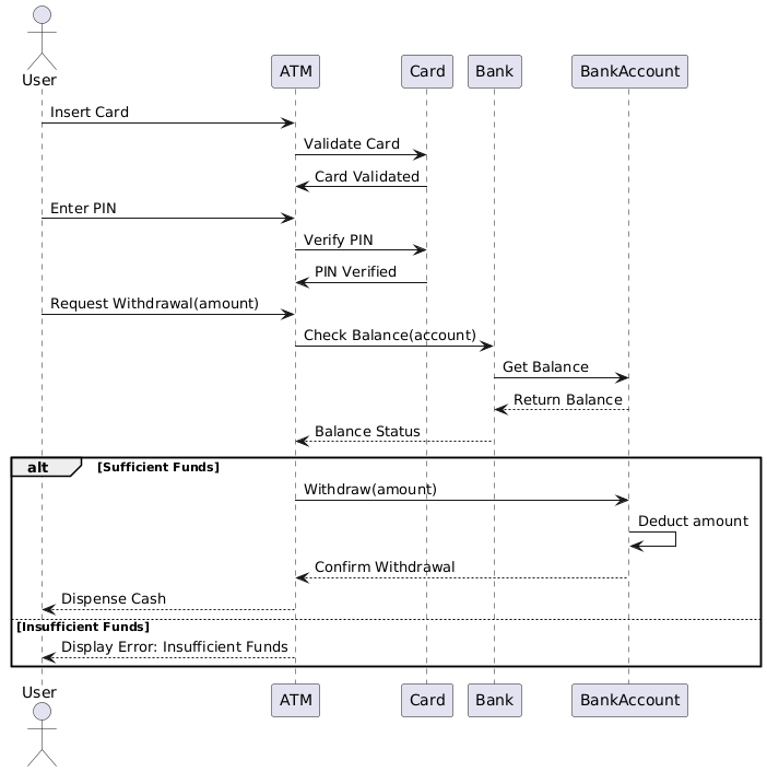
参与者与生命线
- 用户:与ATM交互的外部实体。
- ATM:促进取款流程的自动取款机。
- 卡片:用户用于身份验证的银行卡。
- 银行:处理交易的金融机构。
- 银行账户:用户取款的银行账户。
事件顺序
- 插入卡片: 用户将卡片插入ATM。
- 验证卡片: ATM通过与银行通信来验证卡片。
- 卡片已验证: 银行确认卡片的有效性。
- 输入PIN: 用户输入PIN。
- 验证PIN: ATM通过银行验证PIN。
- PIN已验证: 银行确认PIN的有效性。
- 请求取款(金额): 用户请求取出特定金额。
- 查询余额(账户): ATM与银行核对账户余额。
- 获取余额: 银行获取账户余额。
- 返回余额: 银行将余额返回给ATM。
- 余额状态: ATM评估余额状态。
替代流程
-
资金充足:
- 取款(金额): ATM启动取款流程。
- 扣除金额: 银行从账户中扣除相应金额。
- 确认取款: 银行确认取款。
- 发放现金: ATM 将现金发放给用户。
-
余额不足:
- 显示错误:余额不足: ATM 显示一条提示余额不足的错误信息。
结论
ATM取款流程的UML顺序图清晰且详细地展示了用户、ATM、卡片、银行和银行账户之间的交互。它突出了取款过程中涉及的顺序步骤和条件分支,使系统行为更容易理解和分析。本案例研究展示了UML顺序图在可视化和传达系统交互动态方面的重要性。
参考
- Visual Paradigm 中的 UML 图解入门
概述 Visual Paradigm 支持的各种 UML 图,包括顺序图,以及它们在建模系统交互中的应用。 - 什么是顺序图
对顺序图的详细解释,包括其组成部分,以及它们如何建模系统中对象之间的时间有序交互。 - 使用用例图、类图和顺序图
一份指南,介绍如何结合使用用例图、类图和顺序图,以有效建模系统需求和交互。 - 顺序图示例
一个示例,展示顺序图,说明操作是如何执行的,以及对象之间如何交换消息。 - 通信片段中断 – Visual Paradigm 社区圈
一个示例,展示在顺序图中使用通信片段来建模替代和可选场景。 - Visual Paradigm 用于 TOGAF ADM、ArchiMate、BPMN 和 UML 的全面指南
深入探讨 Visual Paradigm 的功能,包括对顺序图的支持,以及其与各种建模符号的集成。 - 使用 Visual Paradigm 将 UML 应用于敏捷项目
一份教程,介绍如何使用 Visual Paradigm 将 UML 建模,特别是顺序图,整合到敏捷项目工作流程中。 - 导航 UML:14 种图类型的概述及其在敏捷环境中的相关性
对 UML 图类型的概述,包括顺序图,以及它们在敏捷软件开发中的应用。 - 顺序图:UML 建模的关键技术
对顺序图的深入探讨,包括其目的、组成部分以及有效建模的最佳实践。 - UML 顺序图:关键概念与全面指南
一份关于 UML 顺序图的全面指南,涵盖关键概念,以及它们如何用于可视化对象之间随时间交换的消息序列。 - 使用UML顺序图建模循环和迭代逻辑
讨论如何使用UML顺序图建模循环和迭代逻辑,重点介绍Visual Paradigm在创建和管理这些图表方面的功能。 - 顺序图全面指南
顺序图的详细概述,包括创建有效图表的技巧和窍门,以清晰地传达系统动态行为。 - 使用Visual Paradigm学习UML的全面教程
全面介绍如何使用Visual Paradigm进行UML建模,涵盖各种图表类型和功能。 - 理解UML顺序图:全面指南 顺序图的概述,包括其组成部分,以及它们在系统设计不同阶段的应用。
- 使用顺序图解析用例:实用指南 一份实用指南,介绍如何使用顺序图来详细说明用例,以增强对系统行为的理解。
- 使用UML建模行为:全面指南 对各种UML图表(包括顺序图)的探索,以及它们在建模系统行为中的作用。
- 顺序图教程
深入教程,介绍顺序图的用途及其如何使用Visual Paradigm创建。 - 什么是顺序图?
对顺序图的解释,详细说明其组成部分,以及它们如何在时间上建模对象之间的消息传递流程。 - 如何绘制UML顺序图?
创建UML顺序图的逐步指南,包括如何有效使用Visual Paradigm功能的技巧。 - 顺序图 – Visual Paradigm社区圈
一系列顺序图示例,展示各种场景以及如何使用Visual Paradigm进行建模。 - 顺序图,UML图表示例:使用引用
一个示例,说明如何在顺序图中使用引用来表示对象之间的复杂交互。 - 使用opt和alt进行分支
一个顺序图示例,展示如何使用‘opt’和‘alt’框架来表示可选和替代场景。 - 组合中的选择与循环
一个示例,展示如何在顺序图中建模选择和循环结构。 - 下单 – 顺序图
一个顺序图的实际示例,展示下单过程,并突出关键交互。 - 顺序图 – 统一建模语言工具
顺序图的概述,包括其定义以及Visual Paradigm如何支持其创建。 - Visual Paradigm 中的顺序图
一份用户指南,详细介绍了如何在 Visual Paradigm 中创建顺序图,包括图表和编辑器的使用。 - UML 中创建顺序图:全面教程
一份关于在 UML 中创建顺序图的全面教程,涵盖符号、元素及相关步骤。 - 如何从用户故事生成顺序图?











