はじめに
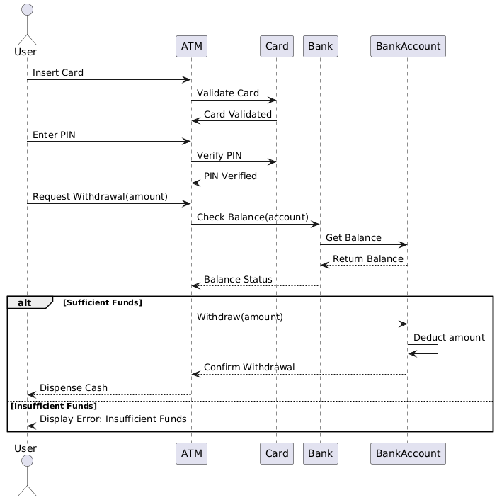
この事例研究では、ユーザーがATMとどのようにやり取りして現金を引き出すかを示すATM引き出しプロセスに焦点を当てます。UMLシーケンス図は、ユーザー、ATM、カード、銀行、銀行口座の間の相互作用を視覚的に表現しています。この事例研究では、UMLシーケンス図の主要な概念を説明し、図を解釈することでATM引き出しプロセスを理解します。
UMLシーケンス図の主要な概念
UMLシーケンス図
UMLシーケンス図は、オブジェクトが順序立ててどのように通信するかを示す相互作用図の一種です。時間の経過とともにオブジェクト間で交換されるメッセージの順序を示すことによって、システムの振る舞いを捉えます。
主要な要素
- アクター:システムとやり取りする外部の実体を表す(例:ユーザー)。
- ライフライン:時間の経過にわたってオブジェクトまたはアクターの存在を表す垂直線。
- メッセージ:ライフライン間の通信を表す水平の矢印。
- アクティベーションバー:ライフライン上の細い長方形で、オブジェクトがアクティブな期間を示す。
- Altフレーム:シーケンス内の代替フローまたは条件分岐を表す。
ATM引き出しプロセス図の解釈

アクターとライフライン
- ユーザー:ATMとやり取りする外部の実体。
- ATM:引き出しプロセスを支援する自動契約機。
- カード:認証に使用されるユーザーの銀行カード。
- 銀行:取引を処理する金融機関。
- 銀行口座:資金が引き出されるユーザーの銀行口座。
イベントの順序
- カードを挿入: ユーザーがカードをATMに挿入する。
- カードの検証: ATMは銀行と通信することでカードを検証する。
- カードの検証完了: 銀行がカードの有効性を確認する。
- PINの入力: ユーザーがPINを入力する。
- PINの確認: ATMは銀行と連携してPINを確認する。
- PINの確認完了: 銀行がPINの有効性を確認する。
- 現金引き出しの依頼(金額): ユーザーが特定の金額の引き出しを依頼する。
- 残高照会(口座): ATMは銀行と連携して口座残高を確認する。
- 残高取得: 銀行が口座残高を取得する。
- 残高の返却: 銀行が残高をATMに返却する。
- 残高状況: ATMは残高状況を評価する。
代替フロー
-
十分な資金:
- 引き出し(金額): ATMは引き出し処理を開始する。
- 金額の控除: 銀行が口座から金額を控除する。
- 引き出しの確認:銀行は引き出しを確認します。
- 現金の払い出し:ATMはユーザーに現金を払い出します。
-
残高不足:
- エラー表示:残高不足:ATMは残高不足を示すエラーメッセージを表示します。
結論
ATMの引き出しプロセスにおけるUMLシーケンス図は、ユーザー、ATM、カード、銀行、銀行口座の間の相互作用を明確かつ詳細に表現しています。引き出しプロセスに含まれる順次的なステップと条件分岐を強調しており、システムの挙動を理解し、分析しやすくしています。この事例研究は、UMLシーケンス図がシステムの相互作用のダイナミクスを可視化し、伝達する上で重要な役割を果たしていることを示しています。
参考文献
- Visual ParadigmにおけるUML図の紹介
Visual ParadigmがサポートするさまざまなUML図(シーケンス図を含む)の概要と、システムの相互作用をモデル化する際の応用について。 - シーケンス図とは
シーケンス図の詳細な説明、その構成要素、およびシステム内のオブジェクト間の時系列に沿った相互作用をどのようにモデル化するか。 - Use Case図、クラス図、シーケンス図の活用
Use Case図、クラス図、シーケンス図を統合して、システム要件や相互作用を効果的にモデル化する方法についてのガイド。 - シーケンス図の例
シーケンス図の例を示し、オブジェクト間での操作の実行方法やメッセージのやり取りの仕方を説明します。 - 通信フラグメントの分割 – Visual Paradigmコミュニティサークル
シーケンス図における通信フラグメントの使用例を示し、代替的・オプションのシナリオをモデル化する方法を紹介します。 - TOGAF ADM、ArchiMate、BPMN、UML向けVisual Paradigmの包括的ガイド
Visual Paradigmの機能について詳しく紹介し、シーケンス図のサポートやさまざまなモデル化記法との統合についても解説します。 - Visual Paradigmを活用したアジャイルプロジェクトにおけるUMLの導入
Visual Paradigmを用いて、UMLモデリング(特にシーケンス図)をアジャイルプロジェクトのワークフローに統合するためのチュートリアル。 - UMLの使い方:14種類の図の概要とアジャイル環境におけるその重要性
UML図の種類(シーケンス図を含む)の概要と、アジャイルソフトウェア開発における応用について。 - シーケンス図:UMLモデリングのための必須技術
シーケンス図の詳細な探求。目的、構成要素、効果的なモデリングのためのベストプラクティスを含む。 - UMLシーケンス図:重要な概念と包括的ガイド
UMLシーケンス図の包括的ガイド。重要な概念をカバーし、オブジェクト間で時間経過とともに交換されるメッセージの順序を可視化する方法について説明します。 - UMLシーケンス図を用いたループおよび反復論理のモデリング
UMLシーケンス図を用いてループおよび反復論理をモデリングする方法についての議論であり、Visual Paradigmがこれらの図を作成および管理するための機能を強調しています。 - シーケンス図の包括的ガイド
シーケンス図の詳細な概要であり、システムの動的動作を明確に伝えるための効果的な図を作成するためのヒントやテクニックを含んでいます。 - Visual Paradigmを用いたUML学習の包括的チュートリアル
Visual Paradigmを用いたUMLモデリングの包括的な紹介であり、さまざまな図の種類と機能をカバーしています。 - UMLシーケンス図の理解:包括的ガイドシーケンス図の概要、その構成要素、およびシステム設計の異なる段階での使用方法。
- シーケンス図によるユースケースの解明:実践ガイドユースケースを詳細化するためにシーケンス図を使用する方法についての実践ガイドであり、システム動作の理解を深めます。
- UMLによる動作のモデリング:包括的ガイドさまざまなUML図、特にシーケンス図の探求と、それらがシステム動作のモデリングにおいて果たす役割。
- シーケンス図チュートリアル
シーケンス図の導入、目的、およびVisual Paradigmを用いた作成方法についての詳細なチュートリアル。 - シーケンス図とは何か?
シーケンス図の説明であり、その構成要素と、時間の経過に伴うオブジェクト間のメッセージの流れをどのようにモデリングするかを詳細に示しています。 - UMLシーケンス図の描き方
UMLシーケンス図を作成するためのステップバイステップガイドであり、Visual Paradigmの機能を効果的に使用するためのヒントを含んでいます。 - シーケンス図 – Visual Paradigmコミュニティサークル
さまざまなシナリオを示すシーケンス図の例のコレクションであり、Visual Paradigmを用いてそれらをモデリングする方法を示しています。 - シーケンス図、UML図の例:参照の使用
オブジェクト間の複雑な相互作用を表現するために、シーケンス図で参照を使用する方法を示す例。 - optとaltを用いた分岐
‘opt’と‘alt’フレームの使用を示すシーケンス図の例であり、オプションおよび代替のシナリオを表現しています。 - 組み合わせにおける選択とループ
シーケンス図内で選択およびループ構造をモデリングする方法を示す例。 - 注文の提出 – シーケンス図
注文の提出プロセスを描写した実用的なシーケンス図の例であり、重要な相互作用を強調しています。 - シーケンス図 – 統一モデリング言語ツール
シーケンス図の概要であり、その定義とVisual Paradigmがそれらの作成をどのようにサポートするかを含んでいます。 - Visual Paradigm におけるシーケンス図
Visual Paradigm 内でシーケンス図を作成する方法を詳しく説明したユーザーガイドで、図の作成とエディタの使い方を含む。 - UML におけるシーケンス図の作成:包括的なチュートリアル
UML におけるシーケンス図の作成についての包括的なチュートリアルで、表記法、要素、作成手順をカバーする。 - ユーザーストーリーからシーケンス図を生成するには?











