परिचय
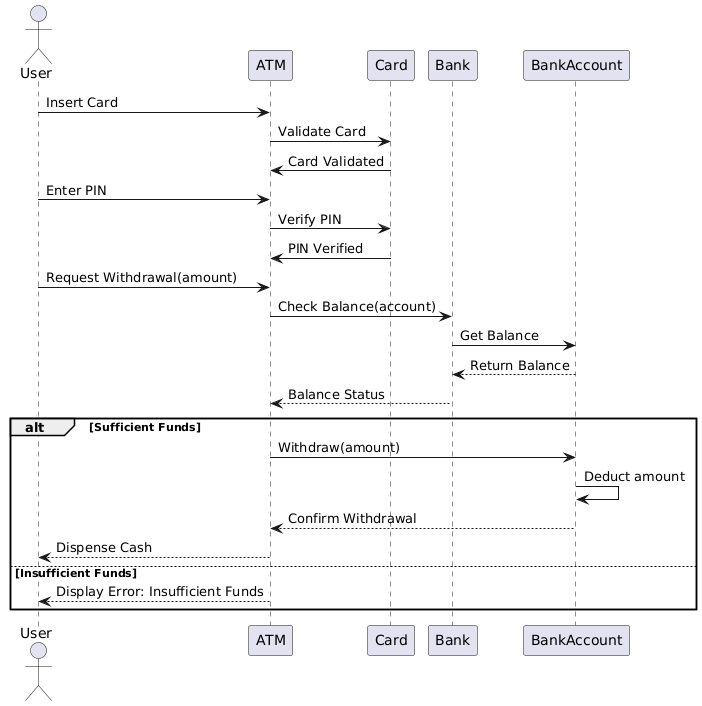
यह केस स्टडी एटीएम निकास प्रक्रिया पर केंद्रित है, जो उपयोगकर्ता द्वारा एटीएम के साथ निकास के लिए बातचीत करने के तरीके को दर्शाती है। यूएमएल सीक्वेंस डायग्राम उपयोगकर्ता, एटीएम, कार्ड, बैंक और बैंक खाते के बीच बातचीत का दृश्य प्रस्तुत करता है। यह केस स्टडी यूएमएल सीक्वेंस डायग्राम की मुख्य अवधारणाओं को समझाएगी और डायग्राम की व्याख्या करके एटीएम निकास प्रक्रिया को समझने में मदद करेगी।
यूएमएल सीक्वेंस डायग्राम की मुख्य अवधारणाएँ
यूएमएल सीक्वेंस डायग्राम
यूएमएल सीक्वेंस डायग्राम एक प्रकार का इंटरैक्शन डायग्राम है जो वस्तुओं के क्रमिक क्रम में संचार कैसे होता है, इसे दर्शाता है। यह समय के साथ वस्तुओं के बीच आदान-प्रदान किए गए संदेशों के क्रम को दर्शाकर प्रणाली के व्यवहार को दर्शाता है।
मुख्य तत्व
- एक्टर्स: प्रणाली के साथ बातचीत करने वाले बाहरी तत्वों का प्रतिनिधित्व करते हैं (उदाहरण के लिए, उपयोगकर्ता)।
- लाइफलाइन्स: समय के साथ वस्तु या एक्टर की उपस्थिति का प्रतिनिधित्व करने वाली ऊर्ध्वाधर रेखाएँ।
- संदेश: लाइफलाइन्स के बीच संचार का प्रतिनिधित्व करने वाले क्षैतिज तीर।
- एक्टिवेशन बार: लाइफलाइन्स पर पतले आयत जो उस समय के अंतराल को दर्शाते हैं जब वस्तु सक्रिय होती है।
- अल्ट फ्रेम्स: क्रम में वैकल्पिक प्रवाह या शर्तीय शाखाओं का प्रतिनिधित्व करते हैं।
एटीएम निकास प्रक्रिया डायग्राम की व्याख्या

एक्टर्स और लाइफलाइन्स
- उपयोगकर्ता: एटीएम के साथ बातचीत करने वाला बाहरी तत्व।
- एटीएम: निकास प्रक्रिया को सुगम बनाने वाला स्वचालित टेलर मशीन।
- कार्ड: प्रमाणीकरण के लिए उपयोग किया जाने वाला उपयोगकर्ता का बैंक कार्ड।
- बैंक: लेनदेन को प्रक्रिया करने वाला वित्तीय संस्थान।
- बैंक खाता: उपयोगकर्ता का बैंक खाता जिसमें से धन निकाला जाता है।
घटनाओं का क्रम
- कार्ड डालें: उपयोगकर्ता कार्ड को एटीएम में डालता है।
- कार्ड की प्रमाणीकरण: एटीएम बैंक से संचार करके कार्ड की प्रमाणीकरण करता है।
- कार्ड प्रमाणित किया गया: बैंक कार्ड की वैधता की पुष्टि करता है।
- पिन दर्ज करें: उपयोगकर्ता पिन दर्ज करता है।
- पिन की प्रमाणीकरण: एटीएम बैंक के साथ पिन की प्रमाणीकरण करता है।
- पिन प्रमाणित किया गया: बैंक पिन की वैधता की पुष्टि करता है।
- निकासी का अनुरोध (राशि): उपयोगकर्ता एक निश्चित राशि निकालने का अनुरोध करता है।
- बैलेंस जांचें (खाता): एटीएम बैंक के साथ खाता शेष जांचता है।
- बैलेंस प्राप्त करें: बैंक खाता शेष लेता है।
- बैलेंस लौटाएं: बैंक बैलेंस को एटीएम को लौटाता है।
- बैलेंस स्थिति: एटीएम बैलेंस स्थिति का मूल्यांकन करता है।
वैकल्पिक प्रवाह
-
पर्याप्त धनराशि:
- निकासी (राशि): एटीएम निकासी प्रक्रिया शुरू करता है।
- राशि काटें: बैंक खाते से राशि काटता है।
- निकासी की पुष्टि करें: बैंक निकासी की पुष्टि करता है।
- नकदी निकासी: एटीएम उपयोगकर्ता को नकदी निकालता है।
-
पर्याप्त धन नहीं:
- त्रुटि प्रदर्शित करें: पर्याप्त धन नहीं: एटीएम एक त्रुटि संदेश प्रदर्शित करता है जो पर्याप्त धन नहीं होने का संकेत करता है।
निष्कर्ष
एटीएम निकासी प्रक्रिया के लिए यूएमएल अनुक्रम आरेख उपयोगकर्ता, एटीएम, कार्ड, बैंक और बैंक खाते के बीच अंतरक्रियाओं का स्पष्ट और विस्तृत प्रतिनिधित्व प्रदान करता है। यह निकासी प्रक्रिया में शामिल अनुक्रमिक चरणों और शर्ती शाखाओं को उजागर करता है, जिससे सिस्टम के व्यवहार को समझना और विश्लेषित करना आसान हो जाता है। यह अध्ययन यूएमएल अनुक्रम आरेखों के महत्व को दर्शाता है जो सिस्टम की अंतरक्रियाओं के गतिशीलता को दृश्यीकृत करने और संचारित करने में महत्वपूर्ण भूमिका निभाते हैं।
संदर्भ
- विजुअल पैराडाइग्म में यूएमएल आरेखों का परिचय
विजुअल पैराडाइग्म द्वारा समर्थित विभिन्न यूएमएल आरेखों का एक समीक्षा, जिसमें अनुक्रम आरेख भी शामिल हैं, और उनका अंतरक्रिया के मॉडलिंग में उपयोग। - अनुक्रम आरेख क्या है
अनुक्रम आरेखों, उनके घटकों और एक सिस्टम में वस्तुओं के बीच समय-क्रमबद्ध अंतरक्रियाओं के मॉडलिंग के बारे में विस्तृत व्याख्या। - उपयोग केस, क्लास और अनुक्रम आरेखों का उपयोग करना
एक मार्गदर्शिका जो उपयोग केस, क्लास और अनुक्रम आरेखों के साथ एक साथ उपयोग करके सिस्टम की आवश्यकताओं और अंतरक्रियाओं को प्रभावी ढंग से मॉडलिंग करने के बारे में बताती है। - अनुक्रम आरेख उदाहरण
एक अनुक्रम आरेख के उदाहरण को दर्शाता है, जो ऑपरेशन कैसे किए जाते हैं और वस्तुओं के बीच संदेशों का आदान-प्रदान कैसे होता है, इसका उदाहरण प्रस्तुत करता है। - संचार टुकड़ा तोड़ें – विजुअल पैराडाइग्म समुदाय वृत्त
अनुक्रम आरेखों में संचार टुकड़ों के उपयोग को दर्शाने वाला एक उदाहरण, जो वैकल्पिक और वैकल्पिक परिदृश्यों को मॉडल करने के लिए उपयोग किया जाता है। - टोगाफ एडीएम, आर्किमेट, बीपीएमएन और यूएमएल के लिए विजुअल पैराडाइग्म के लिए व्यापक मार्गदर्शिका
विजुअल पैराडाइग्म की सुविधाओं का गहन अध्ययन, जिसमें अनुक्रम आरेखों का समर्थन भी शामिल है, और विभिन्न मॉडलिंग नोटेशन के साथ इसका एकीकरण। - विजुअल पैराडाइग्म के साथ एजाइल प्रोजेक्ट्स के लिए यूएमएल को अपनाना
विजुअल पैराडाइग्म के उपयोग करके एजाइल प्रोजेक्ट वर्कफ्लो में यूएमएल मॉडलिंग, विशेष रूप से अनुक्रम आरेखों को एकीकृत करने के लिए एक ट्यूटोरियल। - यूएमएल का नेविगेशन: 14 आरेख प्रकारों और उनके एजाइल परिवेश में प्रासंगिकता का एक समीक्षा
यूएमएल आरेख प्रकारों का एक समीक्षा, जिसमें अनुक्रम आरेख भी शामिल हैं, और उनका एजाइल सॉफ्टवेयर विकास में उपयोग। - अनुक्रम आरेख: यूएमएल मॉडलिंग के लिए आवश्यक तकनीकें
अनुक्रम आरेखों का गहन अध्ययन, जिसमें उनका उद्देश्य, घटक और प्रभावी मॉडलिंग के लिए उत्तम व्यवहार शामिल हैं। - यूएमएल अनुक्रम आरेख: मुख्य अवधारणाएं और व्यापक मार्गदर्शिका
यूएमएल अनुक्रम आरेखों के लिए एक व्यापक मार्गदर्शिका, जो मुख्य अवधारणाओं को कवर करती है और यह बताती है कि वस्तुओं के बीच समय के साथ संदेशों के अदला-बदली के क्रम को दृश्यीकृत करने के लिए उनका उपयोग कैसे किया जाता है। - UML अनुक्रम आरेखों का उपयोग करके लूपिंग और इटरेशन तर्क का मॉडलिंग
UML अनुक्रम आरेखों का उपयोग करके लूपिंग और इटरेशन तर्क का मॉडलिंग कैसे करें, इस पर एक चर्चा, जिसमें Visual Paradigm के विशेषताओं को उजागर किया गया है जो इन आरेखों के निर्माण और प्रबंधन में सहायता करते हैं। - अनुक्रम आरेखों का व्यापक गाइड
अनुक्रम आरेखों का विस्तृत अवलोकन, जिसमें आपके प्रणाली के गतिशील व्यवहार को स्पष्ट रूप से संचारित करने वाले प्रभावी आरेख बनाने के टिप्स और ट्रिक्स शामिल हैं। - Visual Paradigm के साथ UML सीखने के लिए व्यापक ट्यूटोरियल
Visual Paradigm के उपयोग के लिए व्यापक परिचय, जिसमें विभिन्न आरेख प्रकार और विशेषताओं को शामिल किया गया है। - UML अनुक्रम आरेखों को समझना: एक व्यापक गाइड अनुक्रम आरेखों का एक समीक्षा, उनके घटकों और यह जानना कि वे प्रणाली डिजाइन के विभिन्न चरणों में कैसे उपयोग किए जाते हैं।
- अनुक्रम आरेखों के साथ उपयोग केस को समझना: एक व्यावहारिक गाइड उपयोग केस को विस्तारित करने के लिए अनुक्रम आरेखों का उपयोग कैसे करें, इस पर एक व्यावहारिक गाइड, जो प्रणाली के व्यवहार को समझने में सुधार करता है।
- UML के साथ व्यवहार का मॉडलिंग: एक व्यापक गाइड विभिन्न UML आरेखों, जिसमें अनुक्रम आरेख भी शामिल हैं, और उनकी भूमिका का अन्वेषण प्रणाली व्यवहार के मॉडलिंग में।
- अनुक्रम आरेख ट्यूटोरियल
अनुक्रम आरेखों, उनके उद्देश्य और Visual Paradigm का उपयोग करके उन्हें कैसे बनाया जाए, इस पर गहन ट्यूटोरियल। - अनुक्रम आरेख क्या है?
अनुक्रम आरेखों की व्याख्या, जिसमें उनके घटकों और वस्तुओं के बीच समय के साथ संदेशों के प्रवाह को मॉडलिंग करने के तरीके का वर्णन शामिल है। - UML अनुक्रम आरेख कैसे बनाएं?
UML अनुक्रम आरेख बनाने के लिए एक स्टेप-बाय-स्टेप गाइड, जिसमें Visual Paradigm की विशेषताओं के प्रभावी उपयोग के टिप्स शामिल हैं। - अनुक्रम आरेख – Visual Paradigm समुदाय सर्कल
अनुक्रम आरेख उदाहरणों का संग्रह, जो विभिन्न परिदृश्यों को दर्शाता है और उन्हें Visual Paradigm के साथ मॉडलिंग कैसे करें, इसका उदाहरण देता है। - अनुक्रम आरेख, UML आरेख उदाहरण: संदर्भों का उपयोग करना
एक उदाहरण जो दर्शाता है कि वस्तुओं के बीच जटिल अंतरक्रियाओं को दर्शाने के लिए अनुक्रम आरेखों में संदर्भों का उपयोग कैसे किया जाता है। - opt और alt के साथ शाखाएं
एक अनुक्रम आरेख उदाहरण जो ‘opt’ और ‘alt’ फ्रेम के उपयोग को दर्शाता है जो वैकल्पिक और वैकल्पिक परिदृश्यों को दर्शाते हैं। - संयोजन में चयन और लूप
एक उदाहरण जो दर्शाता है कि अनुक्रम आरेखों के भीतर चयन और लूपिंग निर्माणों को कैसे मॉडल किया जाता है। - आदेश दें – अनुक्रम आरेख
एक व्यावहारिक उदाहरण जो आदेश देने की प्रक्रिया को दर्शाता है, और महत्वपूर्ण अंतरक्रियाओं पर बल देता है। - अनुक्रम आरेख – समन्वित मॉडलिंग भाषा टूल
अनुक्रम आरेखों का एक समीक्षा, जिसमें उनकी परिभाषा और Visual Paradigm द्वारा उनके निर्माण के समर्थन का वर्णन शामिल है। - विजुअल पैराडाइम में अनुक्रम आरेख
विजुअल पैराडाइम के भीतर अनुक्रम आरेख बनाने के तरीके का विवरण देता हुआ उपयोगकर्ता गाइड, आरेख और संपादक के उपयोग सहित। - UML में अनुक्रम आरेख बनाना: एक व्यापक ट्यूटोरियल
UML में अनुक्रम आरेख बनाने पर एक व्यापक ट्यूटोरियल, जिसमें निरूपण, तत्वों और शामिल चरणों को शामिल किया गया है। - उपयोगकर्ता कहानी से अनुक्रम आरेख कैसे उत्पन्न करें?











