引言
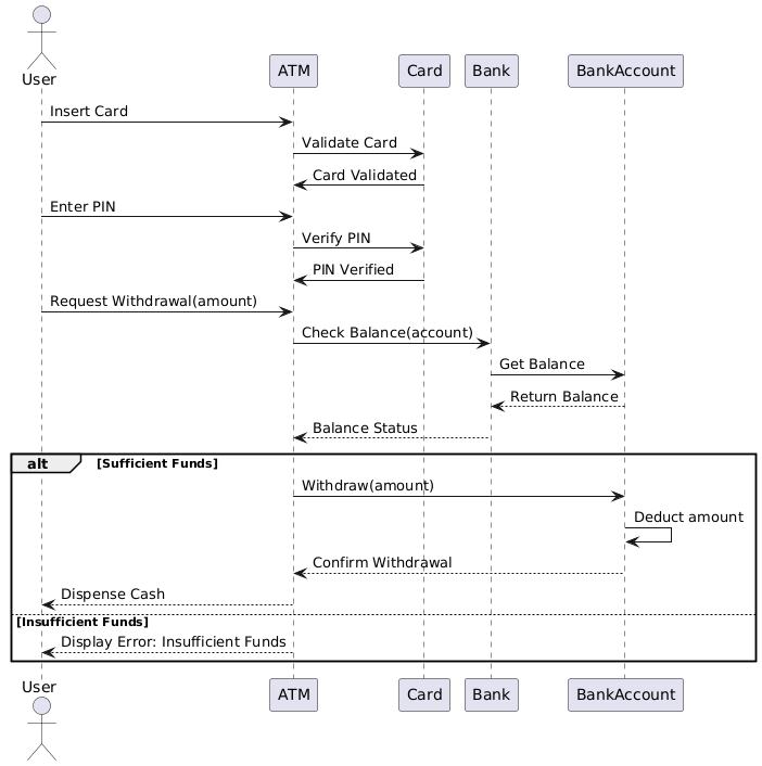
本案例研究著重於自動櫃員機提款流程,說明使用者如何與自動櫃員機互動以提取現金。UML序列圖提供了使用者、自動櫃員機、金融卡、銀行與銀行帳戶之間互動的視覺化呈現。本案例研究將解釋UML序列圖的關鍵概念,並解讀圖表以理解自動櫃員機提款流程。
UML序列圖的關鍵概念
UML序列圖
UML序列圖是一種互動圖,用以顯示物件之間按順序進行的溝通方式。它透過展示物件之間在時間上交換訊息的順序,來捕捉系統的行為。
關鍵元素
- 參與者:代表與系統互動的外部實體(例如:使用者)。
- 生命線:垂直線,代表物件或參與者在時間上的存在。
- 訊息:水平箭頭,代表生命線之間的溝通。
- 激活條:生命線上的細長矩形,表示物件處於活躍狀態的期間。
- 替代框架:代表序列中的替代流程或條件分支。
解讀自動櫃員機提款流程圖

參與者與生命線
- 使用者:與自動櫃員機互動的外部實體。
- 自動櫃員機:協助提款流程的自動櫃員機。
- 金融卡:使用者用於驗證的銀行卡。
- 銀行:處理交易的金融機構。
- 銀行帳戶:使用者提款的銀行帳戶。
事件順序
- 插入卡片: 使用者將卡片插入自動櫃員機。
- 驗證卡片: 自動櫃員機透過與銀行通訊來驗證卡片。
- 卡片已驗證: 銀行確認卡片的有效性。
- 輸入PIN: 使用者輸入PIN。
- 驗證PIN: 自動櫃員機與銀行核對PIN。
- PIN已驗證: 銀行確認PIN的有效性。
- 請求提款(金額): 使用者請求提領特定金額。
- 查詢餘額(帳戶): 自動櫃員機與銀行查詢帳戶餘額。
- 取得餘額: 銀行取得帳戶餘額。
- 回傳餘額: 銀行將餘額回傳至自動櫃員機。
- 餘額狀態: 自動櫃員機評估餘額狀態。
替代流程
-
資金充足:
- 提款(金額): 自動櫃員機啟動提款流程。
- 扣除金額: 銀行從帳戶中扣除該金額。
- 確認提款: 銀行確認提款。
- 發放現金: 自動櫃員機將現金發放給使用者。
-
資金不足:
- 顯示錯誤:資金不足: 自動櫃員機顯示錯誤訊息,指出資金不足。
結論
ATM提款流程的UML序列圖提供了使用者、自動櫃員機、金融卡、銀行與銀行帳戶之間互動的清晰且詳細的呈現。它突顯了提款流程中涉及的順序步驟與條件分支,使系統行為更容易理解與分析。此案例研究展示了UML序列圖在視覺化與溝通系統互動動態方面的關鍵重要性。
參考
- Visual Paradigm 中的 UML 圖表入門
概述 Visual Paradigm 所支援的各種 UML 圖表,包括序列圖,以及它們在模擬系統互動中的應用。 - 什麼是序列圖
對序列圖的詳細說明,包括其組成部分,以及它如何模擬系統中物件之間的時間順序互動。 - 使用用例圖、類圖與序列圖
一份指南,說明如何結合使用用例圖、類圖與序列圖,以有效模擬系統需求與互動。 - 序列圖範例
一個示範序列圖的範例,展示操作如何執行,以及物件之間如何交換訊息。 - 通訊片段中斷 – Visual Paradigm 社群圈
一個範例,展示在序列圖中使用通訊片段來模擬替代與可選情境。 - Visual Paradigm 對 TOGAF ADM、ArchiMate、BPMN 與 UML 的完整指南
深入探討 Visual Paradigm 的功能,包括對序列圖的支援,以及與各種建模符號的整合。 - 使用 Visual Paradigm 將 UML 採用於敏捷專案
一份教學,說明如何使用 Visual Paradigm 將 UML 建模,特別是序列圖,整合至敏捷專案工作流程中。 - 導覽 UML:14 種圖表類型的概述及其在敏捷環境中的相關性
對 UML 圖表類型的概述,包括序列圖,以及它們在敏捷軟體開發中的應用。 - 序列圖:UML 建模的關鍵技巧
對序列圖的深入探討,包括其目的、組成部分,以及有效建模的最佳實務。 - UML 序列圖:關鍵概念與完整指南
一份關於 UML 序列圖的完整指南,涵蓋關鍵概念,以及它們如何用來視覺化物件之間隨時間交換訊息的順序。 - 使用UML序列圖建模循環與迭代邏輯
探討如何使用UML序列圖來建模循環與迭代邏輯,並強調Visual Paradigm在創建和管理這些圖表方面的功能。 - 序列圖全面指南
序列圖的詳細概述,包括創建有效圖表的技巧與訣竅,以清晰傳達系統的動態行為。 - 使用Visual Paradigm學習UML的全面教程
全面介紹如何使用Visual Paradigm進行UML建模,涵蓋各種圖表類型與功能。 - 理解UML序列圖:全面指南 序列圖的概述,包括其組成部分,以及在系統設計不同階段的應用方式。
- 利用序列圖解析用例:實用指南 一份實用指南,說明如何使用序列圖來詳述用例,以增進對系統行為的理解。
- 使用UML建模行為:全面指南 對各種UML圖表(包括序列圖)的探討,以及它們在建模系統行為中的角色。
- 序列圖教程
深入教程,介紹序列圖的用途及其如何使用Visual Paradigm進行創建。 - 什麼是序列圖?
對序列圖的解釋,詳細說明其組成部分,以及如何模擬物件之間訊息傳遞的時間流程。 - 如何繪製UML序列圖?
逐步指南,說明如何創建UML序列圖,並提供有效使用Visual Paradigm功能的技巧。 - 序列圖 – Visual Paradigm社群圈
一系列序列圖範例,展示各種情境及其如何使用Visual Paradigm進行建模。 - 序列圖,UML圖表示例:使用參考
一個範例,說明如何在序列圖中使用參考來表示物件之間的複雜互動。 - 使用 opt 和 alt 進行分支
一個序列圖範例,展示如何使用「opt」和「alt」框架來表示可選與替代情境。 - 組合中的選擇與迴圈
一個範例,展示如何在序列圖中建模選擇與迴圈結構。 - 下訂單 – 序列圖
一個實用的序列圖範例,展示下訂單的流程,並突出關鍵互動。 - 序列圖 – 統一建模語言工具
序列圖的概述,包括其定義,以及Visual Paradigm如何支援其創建。 - Visual Paradigm 中的序列圖
一份使用者指南,詳細說明如何在 Visual Paradigm 中建立序列圖,包括圖表與編輯器的使用方法。 - 在 UML 中建立序列圖:一份完整的教學
一份關於在 UML 中建立序列圖的完整教學,涵蓋符號、元件以及相關步驟。 - 如何從使用者故事產生序列圖?











