Introduction
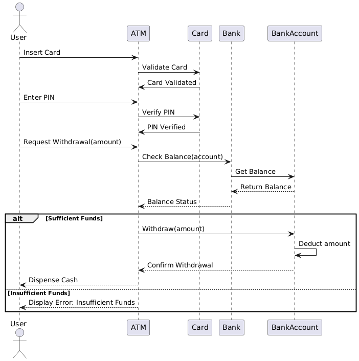
Cette étude de cas se concentre sur le processus de retrait par ATM, illustrant comment un utilisateur interagit avec une ATM pour retirer de l’argent. Le diagramme de séquence UML fournit une représentation visuelle des interactions entre l’utilisateur, l’ATM, la carte, la banque et le compte bancaire. Cette étude de cas expliquera les concepts clés des diagrammes de séquence UML et interprétera le diagramme pour comprendre le processus de retrait par ATM.
Concepts clés des diagrammes de séquence UML
Diagramme de séquence UML
Un diagramme de séquence UML est un type de diagramme d’interaction qui montre comment les objets communiquent dans un ordre séquentiel. Il capture le comportement d’un système en illustrant la séquence des messages échangés entre les objets au fil du temps.
Éléments clés
- Acteurs: Représentent des entités externes qui interagissent avec le système (par exemple, Utilisateur).
- Lignes de vie: Des lignes verticales qui représentent l’existence d’un objet ou d’un acteur au fil du temps.
- Messages: Des flèches horizontales qui représentent la communication entre les lignes de vie.
- Barres d’activation: Des rectangles fins sur les lignes de vie qui indiquent la période pendant laquelle un objet est actif.
- Cadres alternatifs: Représentent les flux alternatifs ou les branches conditionnelles dans la séquence.
Interprétation du diagramme du processus de retrait par ATM

Acteurs et lignes de vie
- Utilisateur: L’entité externe interagissant avec l’ATM.
- ATM: La machine automatique de retrait qui facilite le processus de retrait.
- Carte: La carte bancaire de l’utilisateur utilisée pour l’authentification.
- Banque: L’institution financière qui traite la transaction.
- Compte bancaire: Le compte bancaire de l’utilisateur à partir duquel les fonds sont retirés.
Séquence des événements
- Insérer la carte: L’utilisateur insère la carte dans le distributeur.
- Valider la carte: Le distributeur valide la carte en communiquant avec la banque.
- Carte validée: La banque confirme la validité de la carte.
- Saisir le code PIN: L’utilisateur saisit le code PIN.
- Vérifier le code PIN: Le distributeur vérifie le code PIN avec la banque.
- Code PIN vérifié: La banque confirme la validité du code PIN.
- Demander un retrait (montant): L’utilisateur demande un retrait d’un montant spécifique.
- Vérifier le solde (compte): Le distributeur vérifie le solde du compte avec la banque.
- Obtenir le solde: La banque récupère le solde du compte.
- Retourner le solde: La banque retourne le solde au distributeur.
- État du solde: Le distributeur évalue l’état du solde.
Flux alternatifs
-
Fonds suffisants:
- Retirer (montant): Le distributeur initie le processus de retrait.
- Déduire le montant: La banque déduit le montant du compte.
- Confirmer le retrait: La banque confirme le retrait.
- Distribuer de l’argent: La machine distribue l’argent à l’utilisateur.
-
Fonds insuffisants:
- Afficher une erreur : Fonds insuffisants: La machine affiche un message d’erreur indiquant un fonds insuffisants.
Conclusion
Le diagramme de séquence UML pour le processus de retrait par ATM fournit une représentation claire et détaillée des interactions entre l’utilisateur, la machine, la carte, la banque et le compte bancaire. Il met en évidence les étapes séquentielles et les branches conditionnelles impliquées dans le processus de retrait, ce qui facilite la compréhension et l’analyse du comportement du système. Cette étude de cas démontre l’importance des diagrammes de séquence UML pour visualiser et communiquer les dynamiques des interactions au sein d’un système.
Référence
- Introduction aux diagrammes UML dans Visual Paradigm
Un aperçu des différents diagrammes UML pris en charge par Visual Paradigm, y compris les diagrammes de séquence, et leurs applications dans la modélisation des interactions système. - Qu’est-ce qu’un diagramme de séquence
Une explication détaillée des diagrammes de séquence, de leurs composants, et de la manière dont ils modélisent les interactions ordonnées dans le temps entre les objets d’un système. - Utilisation des diagrammes de cas d’utilisation, de classes et de séquence
Un guide sur la manière d’utiliser conjointement les diagrammes de cas d’utilisation, de classes et de séquence pour modéliser efficacement les exigences et les interactions du système. - Exemple de diagramme de séquence
Un exemple illustrant un diagramme de séquence, montrant comment les opérations sont exécutées et comment les messages sont échangés entre les objets. - Fragment de communication – Cercle communautaire Visual Paradigm
Un exemple mettant en évidence l’utilisation des fragments de communication dans les diagrammes de séquence pour modéliser des scénarios alternatifs et optionnels. - Guide complet de Visual Paradigm pour TOGAF ADM, ArchiMate, BPMN et UML
Un examen approfondi des fonctionnalités de Visual Paradigm, y compris le support des diagrammes de séquence, et son intégration avec diverses notations de modélisation. - Adoption de UML pour les projets agiles avec Visual Paradigm
Un tutoriel sur l’intégration de la modélisation UML, en particulier des diagrammes de séquence, dans les flux de travail de projets agiles à l’aide de Visual Paradigm. - Navigation dans UML : Aperçu des 14 types de diagrammes et de leur pertinence dans les environnements agiles
Un aperçu des types de diagrammes UML, y compris les diagrammes de séquence, et leurs applications dans le développement logiciel agile. - Diagrammes de séquence : Techniques essentielles pour la modélisation UML
Une exploration approfondie des diagrammes de séquence, y compris leur objectif, leurs composants et les meilleures pratiques pour une modélisation efficace. - Diagrammes de séquence UML : Concepts clés et guide complet
Un guide complet sur les diagrammes de séquence UML, couvrant les concepts clés et la manière dont ils sont utilisés pour visualiser la séquence des messages échangés entre les objets au fil du temps. - Modélisation de la logique de boucle et d’itération à l’aide de diagrammes de séquence UML
Une discussion sur la manière de modéliser la logique de boucle et d’itération à l’aide de diagrammes de séquence UML, mettant en évidence les fonctionnalités de Visual Paradigm pour créer et gérer ces diagrammes. - Guide complet sur les diagrammes de séquence
Un aperçu détaillé des diagrammes de séquence, incluant des astuces et des conseils pour créer des diagrammes efficaces qui communiquent clairement le comportement dynamique de votre système. - Un tutoriel complet pour apprendre UML avec Visual Paradigm
Une introduction complète à l’utilisation de Visual Paradigm pour la modélisation UML, couvrant divers types de diagrammes et fonctionnalités. - Comprendre les diagrammes de séquence UML : un guide complet Un aperçu des diagrammes de séquence, de leurs composants et de leur utilisation dans différentes phases de conception de système.
- Dévoiler les cas d’utilisation à l’aide de diagrammes de séquence : un guide pratique Un guide pratique sur la manière d’utiliser les diagrammes de séquence pour développer les cas d’utilisation, améliorant la compréhension du comportement du système.
- Modélisation du comportement avec UML : un guide complet Une exploration de divers diagrammes UML, y compris les diagrammes de séquence, et de leur rôle dans la modélisation du comportement du système.
- Tutoriel sur les diagrammes de séquence
Un tutoriel approfondi présentant les diagrammes de séquence, leur objectif et la manière de les créer à l’aide de Visual Paradigm. - Qu’est-ce qu’un diagramme de séquence ?
Une explication des diagrammes de séquence, détaillant leurs composants et la manière dont ils modélisent le flux de messages entre objets au fil du temps. - Comment dessiner un diagramme de séquence UML ?
Un guide étape par étape pour créer des diagrammes de séquence UML, incluant des conseils pour utiliser efficacement les fonctionnalités de Visual Paradigm. - Diagramme de séquence – Cercle communautaire Visual Paradigm
Une collection d’exemples de diagrammes de séquence illustrant divers scénarios et la manière de les modéliser à l’aide de Visual Paradigm. - Diagramme de séquence, exemple de diagrammes UML : utilisation des références
Un exemple illustrant la manière d’utiliser les références dans les diagrammes de séquence pour représenter des interactions complexes entre objets. - Branchement avec opt et alt
Un exemple de diagramme de séquence montrant l’utilisation des cadres ‘opt’ et ‘alt’ pour représenter des scénarios optionnels et alternatifs. - Sélection et boucles combinées
Un exemple montrant la manière de modéliser les constructions de sélection et de boucle dans les diagrammes de séquence. - Passer une commande – Diagramme de séquence
Un exemple pratique de diagramme de séquence illustrant le processus de passation d’une commande, mettant en évidence les interactions clés. - Diagramme de séquence – Outil de langage de modélisation unifié
Un aperçu des diagrammes de séquence, y compris leur définition et la manière dont Visual Paradigm les soutient dans leur création. - Diagramme de séquence dans Visual Paradigm
Un guide utilisateur détaillant la création de diagrammes de séquence dans Visual Paradigm, incluant l’utilisation du diagramme et de l’éditeur. - Création de diagrammes de séquence en UML : un tutoriel complet
Un tutoriel complet sur la création de diagrammes de séquence en UML, couvrant les notations, les éléments et les étapes impliquées. - Comment générer un diagramme de séquence à partir d’une histoire utilisateur ?











