Pendahuluan
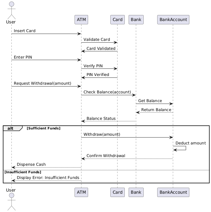
Studi kasus ini berfokus pada proses penarikan tunai ATM, menggambarkan bagaimana pengguna berinteraksi dengan ATM untuk menarik uang tunai. Diagram Urutan UML menyediakan representasi visual dari interaksi antara pengguna, ATM, kartu, bank, dan rekening bank. Studi kasus ini akan menjelaskan konsep-konsep utama Diagram Urutan UML dan menafsirkan diagram tersebut untuk memahami proses penarikan tunai ATM.
Konsep-Konsep Utama Diagram Urutan UML
Diagram Urutan UML
Diagram Urutan UML adalah jenis diagram interaksi yang menunjukkan bagaimana objek berkomunikasi secara berurutan. Diagram ini menangkap perilaku suatu sistem dengan menggambarkan urutan pesan yang ditukar antar objek seiring waktu.
Elemen-Elemen Utama
- Aktor: Menggambarkan entitas eksternal yang berinteraksi dengan sistem (misalnya, Pengguna).
- Lifeline: Garis vertikal yang menggambarkan keberadaan suatu objek atau aktor sepanjang waktu.
- Pesan: Panah horizontal yang menggambarkan komunikasi antar lifeline.
- Batas Aktivitas: Persegi panjang tipis pada lifeline yang menunjukkan periode saat suatu objek sedang aktif.
- Bingkai Alt: Menggambarkan alur alternatif atau cabang bersyarat dalam urutan.
Menafsirkan Diagram Proses Penarikan Tunai ATM

Aktor dan Lifeline
- Pengguna: Entitas eksternal yang berinteraksi dengan ATM.
- ATM: Mesin teller otomatis yang memfasilitasi proses penarikan.
- Kartu: Kartu bank pengguna yang digunakan untuk otentikasi.
- Bank: Lembaga keuangan yang memproses transaksi.
- Rekening Bank: Rekening bank pengguna dari mana dana ditarik.
Urutan Kejadian
- Masukkan Kartu: Pengguna memasukkan kartu ke dalam ATM.
- Memvalidasi Kartu: ATM memvalidasi kartu dengan berkomunikasi dengan bank.
- Kartu Divalidasi: Bank mengonfirmasi keabsahan kartu.
- Masukkan PIN: Pengguna memasukkan PIN.
- Memverifikasi PIN: ATM memverifikasi PIN dengan bank.
- PIN Diverifikasi: Bank mengonfirmasi keabsahan PIN.
- Permintaan Penarikan (jumlah): Pengguna meminta untuk menarik jumlah tertentu.
- Periksa Saldo (akun): ATM memeriksa saldo akun dengan bank.
- Dapatkan Saldo: Bank mengambil saldo akun.
- Kembalikan Saldo: Bank mengembalikan saldo ke ATM.
- Status Saldo: ATM mengevaluasi status saldo.
Alur Alternatif
-
Dana Cukup:
- Tarik Tunai (jumlah): ATM memulai proses penarikan.
- Kurangi jumlah: Bank mengurangi jumlah dari akun.
- Konfirmasi Penarikan: Bank mengonfirmasi penarikan.
- Keluarkan Uang Tunai: ATM mengeluarkan uang tunai kepada pengguna.
-
Saldo Tidak Cukup:
- Tampilkan Kesalahan: Saldo Tidak Cukup: ATM menampilkan pesan kesalahan yang menunjukkan saldo tidak cukup.
Kesimpulan
Diagram Urutan UML untuk proses penarikan ATM memberikan representasi yang jelas dan rinci mengenai interaksi antara pengguna, ATM, kartu, bank, dan rekening bank. Diagram ini menyoroti langkah-langkah berurutan dan cabang kondisional yang terlibat dalam proses penarikan, sehingga memudahkan pemahaman dan analisis perilaku sistem. Studi kasus ini menunjukkan pentingnya diagram urutan UML dalam memvisualisasikan dan mengkomunikasikan dinamika interaksi dalam suatu sistem.
Referensi
- Pengantar Diagram UML di Visual Paradigm
Ringkasan berbagai diagram UML yang didukung oleh Visual Paradigm, termasuk diagram urutan, dan aplikasinya dalam pemodelan interaksi sistem. - Apa itu Diagram Urutan
Penjelasan rinci mengenai diagram urutan, komponen-komponennya, dan bagaimana mereka memodelkan interaksi yang diurutkan menurut waktu antara objek-objek dalam suatu sistem. - Menggunakan Diagram Use Case, Kelas, dan Urutan
Panduan tentang cara menggunakan diagram use case, kelas, dan urutan secara bersamaan untuk memodelkan kebutuhan sistem dan interaksi secara efektif. - Contoh Diagram Urutan
Contoh yang menggambarkan diagram urutan, menunjukkan bagaimana operasi dilakukan dan bagaimana pesan ditukar antar objek. - Fragment Komunikasi Pemutus – Komunitas Visual Paradigm
Contoh yang menunjukkan penggunaan fragmen komunikasi dalam diagram urutan untuk memodelkan skenario alternatif dan opsional. - Panduan Lengkap Visual Paradigm untuk TOGAF ADM, ArchiMate, BPMN, dan UML
Tinjauan mendalam mengenai fitur-fitur Visual Paradigm, termasuk dukungan untuk diagram urutan, dan integrasinya dengan berbagai notasi pemodelan. - Mengadopsi UML untuk Proyek Agile dengan Visual Paradigm
Tutorial tentang mengintegrasikan pemodelan UML, khususnya diagram urutan, ke dalam alur kerja proyek agile menggunakan Visual Paradigm. - Menjelajahi UML: Ringkasan 14 Jenis Diagram dan Relevansinya dalam Lingkungan Agile
Ringkasan jenis-jenis diagram UML, termasuk diagram urutan, dan aplikasinya dalam pengembangan perangkat lunak agile. - Diagram Urutan: Teknik Penting untuk Pemodelan UML
Eksplorasi mendalam mengenai diagram urutan, termasuk tujuannya, komponen-komponennya, dan praktik terbaik untuk pemodelan yang efektif. - Diagram Urutan UML: Konsep Kunci dan Panduan Lengkap
Panduan lengkap mengenai diagram urutan UML, mencakup konsep-konsep kunci dan bagaimana mereka digunakan untuk memvisualisasikan urutan pesan yang ditukar antar objek seiring waktu. - Pemodelan Logika Pengulangan dan Iterasi Menggunakan Diagram Urutan UML
Sebuah diskusi tentang cara memodelkan logika pengulangan dan iterasi menggunakan diagram urutan UML, menyoroti fitur-fitur Visual Paradigm untuk membuat dan mengelola diagram tersebut. - Panduan Lengkap tentang Diagram Urutan
Gambaran menyeluruh tentang diagram urutan, termasuk tips dan trik untuk membuat diagram yang efektif yang secara jelas menyampaikan perilaku dinamis sistem Anda. - Tutorial Lengkap untuk Belajar UML dengan Visual Paradigm
Pengantar komprehensif tentang penggunaan Visual Paradigm untuk pemodelan UML, mencakup berbagai jenis diagram dan fitur-fiturnya. - Memahami Diagram Urutan UML: Panduan LengkapGambaran umum tentang diagram urutan, komponen-komponennya, dan bagaimana mereka digunakan dalam berbagai tahap desain sistem.
- Mengungkap Kasus Pengguna dengan Diagram Urutan: Panduan PraktisPanduan praktis tentang cara menggunakan diagram urutan untuk menguraikan kasus pengguna, meningkatkan pemahaman terhadap perilaku sistem.
- Pemodelan Perilaku dengan UML: Panduan LengkapEksplorasi berbagai diagram UML, termasuk diagram urutan, dan peran mereka dalam memodelkan perilaku sistem.
- Tutorial Diagram Urutan
Tutorial mendalam yang memperkenalkan diagram urutan, tujuannya, dan cara membuatnya menggunakan Visual Paradigm. - Apa Itu Diagram Urutan?
Penjelasan tentang diagram urutan, yang mendetailkan komponen-komponennya dan bagaimana mereka memodelkan aliran pesan antar objek seiring waktu. - Bagaimana Cara Menggambar Diagram Urutan UML?
Panduan langkah demi langkah untuk membuat diagram urutan UML, termasuk tips tentang cara menggunakan fitur-fitur Visual Paradigm secara efektif. - Diagram Urutan – Komunitas Visual Paradigm
Kumpulan contoh diagram urutan yang menunjukkan berbagai skenario dan cara memodelkannya menggunakan Visual Paradigm. - Diagram Urutan, Contoh Diagram UML: Menggunakan Referensi
Contoh yang menunjukkan cara menggunakan referensi dalam diagram urutan untuk merepresentasikan interaksi kompleks antar objek. - Pemisahan dengan opt dan alt
Contoh diagram urutan yang menunjukkan penggunaan frame ‘opt’ dan ‘alt’ untuk merepresentasikan skenario opsional dan alternatif. - Pemilihan dan Pengulangan dalam Kombinasi
Contoh yang menunjukkan cara memodelkan konstruksi pemilihan dan pengulangan dalam diagram urutan. - Tempatkan Pesanan – Diagram Urutan
Contoh praktis diagram urutan yang menggambarkan proses pemesanan, menyoroti interaksi utama. - Diagram Urutan – Alat Unified Modeling Language
Gambaran umum tentang diagram urutan, termasuk definisinya dan bagaimana Visual Paradigm mendukung pembuatannya. - Diagram Urutan di Visual Paradigm
Panduan pengguna yang menjelaskan cara membuat diagram urutan di dalam Visual Paradigm, termasuk penggunaan diagram dan editor. - Membuat Diagram Urutan dalam UML: Tutorial Lengkap
Tutorial lengkap tentang pembuatan diagram urutan dalam UML, mencakup notasi, elemen, dan langkah-langkah yang terlibat. - Bagaimana cara menghasilkan diagram urutan dari cerita pengguna?











