Introducción
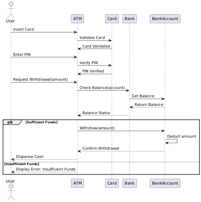
Este estudio de caso se centra en el proceso de retiro en cajero automático, ilustrando cómo un usuario interactúa con un cajero automático para retirar efectivo. El diagrama de secuencia UML proporciona una representación visual de las interacciones entre el usuario, el cajero automático, la tarjeta, el banco y la cuenta bancaria. Este estudio de caso explicará los conceptos clave de los diagramas de secuencia UML e interpretará el diagrama para comprender el proceso de retiro en cajero automático.
Conceptos clave de los diagramas de secuencia UML
Diagrama de secuencia UML
Un diagrama de secuencia UML es un tipo de diagrama de interacción que muestra cómo los objetos se comunican en un orden secuencial. Captura el comportamiento de un sistema al ilustrar la secuencia de mensajes intercambiados entre objetos a lo largo del tiempo.
Elementos clave
- Actores: Representan entidades externas que interactúan con el sistema (por ejemplo, Usuario).
- Líneas de vida: Líneas verticales que representan la existencia de un objeto o actor a lo largo del tiempo.
- Mensajes: Flechas horizontales que representan la comunicación entre líneas de vida.
- Barras de activación: Rectángulos delgados en las líneas de vida que indican el período durante el cual un objeto está activo.
- Marcos alternativos: Representan flujos alternativos o ramificaciones condicionales en la secuencia.
Interpretación del diagrama del proceso de retiro en cajero automático

Actores y líneas de vida
- Usuario: La entidad externa que interactúa con el cajero automático.
- Cajero automático: La máquina de servicio automático que facilita el proceso de retiro.
- Tarjeta: La tarjeta bancaria del usuario utilizada para la autenticación.
- Banco: La institución financiera que procesa la transacción.
- Cuenta bancaria: La cuenta bancaria del usuario de la cual se retiran fondos.
Secuencia de eventos
- Insertar tarjeta: El usuario inserta la tarjeta en el cajero automático.
- Validar tarjeta: El cajero automático valida la tarjeta mediante comunicación con el banco.
- Tarjeta validada: El banco confirma la validez de la tarjeta.
- Ingresar PIN: El usuario ingresa el PIN.
- Verificar PIN: El cajero automático verifica el PIN con el banco.
- PIN verificado: El banco confirma la validez del PIN.
- Solicitar retiro (monto): El usuario solicita retirar una cantidad específica.
- Verificar saldo (cuenta): El cajero automático verifica el saldo de la cuenta con el banco.
- Obtener saldo: El banco recupera el saldo de la cuenta.
- Devolver saldo: El banco devuelve el saldo al cajero automático.
- Estado del saldo: El cajero automático evalúa el estado del saldo.
Flujos alternativos
-
Fondos suficientes:
- Retirar (monto): El cajero automático inicia el proceso de retiro.
- Deducir monto: El banco deduce el monto de la cuenta.
- Confirmar retiro: El banco confirma la retirada.
- Entregar efectivo: El cajero automático entrega el efectivo al usuario.
-
Fondos insuficientes:
- Mostrar error: Fondos insuficientes: El cajero automático muestra un mensaje de error que indica fondos insuficientes.
Conclusión
El diagrama de secuencia UML para el proceso de retiro del cajero automático proporciona una representación clara y detallada de las interacciones entre el usuario, el cajero automático, la tarjeta, el banco y la cuenta bancaria. Destaca los pasos secuenciales y las ramificaciones condicionales involucrados en el proceso de retiro, facilitando la comprensión y el análisis del comportamiento del sistema. Este estudio de caso demuestra la importancia de los diagramas de secuencia UML para visualizar y comunicar la dinámica de las interacciones de un sistema.
Referencia
- Introducción a los diagramas UML en Visual Paradigm
Una visión general de varios diagramas UML compatibles con Visual Paradigm, incluyendo diagramas de secuencia, y sus aplicaciones en la modelización de interacciones del sistema. - ¿Qué es un diagrama de secuencia
Una explicación detallada de los diagramas de secuencia, sus componentes y cómo modelan las interacciones ordenadas en el tiempo entre objetos en un sistema. - Uso de diagramas de caso de uso, clase y secuencia
Una guía sobre cómo utilizar conjuntamente los diagramas de caso de uso, clase y secuencia para modelar de forma efectiva los requisitos y las interacciones del sistema. - Ejemplo de diagrama de secuencia
Un ejemplo que ilustra un diagrama de secuencia, mostrando cómo se llevan a cabo las operaciones y cómo se intercambian mensajes entre objetos. - Fragmento de comunicación de ruptura – Círculo de comunidad de Visual Paradigm
Un ejemplo que muestra el uso de fragmentos de comunicación en diagramas de secuencia para modelar escenarios alternativos y opcionales. - Guía completa de Visual Paradigm para TOGAF ADM, ArchiMate, BPMN y UML
Una mirada profunda a las características de Visual Paradigm, incluyendo el soporte para diagramas de secuencia, y su integración con diversas notaciones de modelado. - Adopción de UML para proyectos ágiles con Visual Paradigm
Un tutorial sobre la integración de la modelización UML, específicamente diagramas de secuencia, en flujos de trabajo de proyectos ágiles utilizando Visual Paradigm. - Navegación por UML: Una visión general de los 14 tipos de diagramas y su relevancia en entornos ágiles
Una visión general de los tipos de diagramas UML, incluyendo diagramas de secuencia, y sus aplicaciones en el desarrollo de software ágil. - Diagramas de secuencia: Técnicas esenciales para la modelización UML
Una exploración profunda de los diagramas de secuencia, incluyendo su propósito, componentes y mejores prácticas para una modelización efectiva. - Diagramas de secuencia UML: Conceptos clave y guía completa
Una guía completa sobre los diagramas de secuencia UML, que cubre conceptos clave y cómo se utilizan para visualizar la secuencia de mensajes intercambiados entre objetos a lo largo del tiempo. - Modelado de lógica de bucles e iteración utilizando diagramas de secuencia UML
Una discusión sobre cómo modelar la lógica de bucles e iteración utilizando diagramas de secuencia UML, destacando las características de Visual Paradigm para crear y gestionar estos diagramas. - Guía completa sobre diagramas de secuencia
Una visión general detallada de los diagramas de secuencia, incluyendo consejos y trucos para crear diagramas efectivos que comuniquen claramente el comportamiento dinámico de su sistema. - Una tutorial completo para aprender UML con Visual Paradigm
Una introducción completa al uso de Visual Paradigm para modelado UML, cubriendo diversos tipos de diagramas y características. - Comprender los diagramas de secuencia UML: una guía completa Una visión general de los diagramas de secuencia, sus componentes y cómo se utilizan en diferentes fases del diseño de sistemas.
- Desentrañando casos de uso con diagramas de secuencia: una guía práctica Una guía práctica sobre cómo utilizar diagramas de secuencia para desarrollar casos de uso, mejorando la comprensión del comportamiento del sistema.
- Modelado de comportamiento con UML: una guía completa Una exploración de diversos diagramas UML, incluyendo diagramas de secuencia, y su papel en el modelado del comportamiento del sistema.
- Tutorial de diagramas de secuencia
Un tutorial detallado que presenta los diagramas de secuencia, su propósito y cómo crearlos utilizando Visual Paradigm. - ¿Qué es un diagrama de secuencia?
Una explicación de los diagramas de secuencia, detallando sus componentes y cómo modelan el flujo de mensajes entre objetos a lo largo del tiempo. - ¿Cómo dibujar un diagrama de secuencia UML?
Una guía paso a paso para crear diagramas de secuencia UML, incluyendo consejos sobre cómo usar eficazmente las características de Visual Paradigm. - Diagrama de secuencia – Círculo de comunidad de Visual Paradigm
Una colección de ejemplos de diagramas de secuencia que demuestran diversos escenarios y cómo modelarlos utilizando Visual Paradigm. - Diagrama de secuencia, ejemplo de diagramas UML: uso de referencias
Un ejemplo que ilustra cómo usar referencias en diagramas de secuencia para representar interacciones complejas entre objetos. - Ramificación con opt y alt
Un ejemplo de diagrama de secuencia que muestra el uso de marcos ‘opt’ y ‘alt’ para representar escenarios opcionales y alternativos. - Selección y bucles en combinación
Un ejemplo que demuestra cómo modelar constructos de selección y bucles dentro de diagramas de secuencia. - Colocar pedido – Diagrama de secuencia
Un ejemplo práctico de un diagrama de secuencia que representa el proceso de colocar un pedido, destacando las interacciones clave. - Diagrama de secuencia – Herramienta de Lenguaje de Modelado Unificado
Una visión general de los diagramas de secuencia, incluyendo su definición y cómo Visual Paradigm apoya su creación. - Diagrama de secuencia en Visual Paradigm
Una guía de usuario que detalla cómo crear diagramas de secuencia dentro de Visual Paradigm, incluyendo el uso del diagrama y del editor. - Creación de diagramas de secuencia en UML: Una guía completa
Una guía completa sobre cómo crear diagramas de secuencia en UML, cubriendo notaciones, elementos y pasos involucrados. - ¿Cómo generar un diagrama de secuencia a partir de una historia de usuario?











