html
Bayangkan Anda diberi tugas untuk merancang arsitektur platform e-commerce baru. Anda tahu persis bagaimana bisnis tersebut berjalan: pelanggan menambahkan barang ke keranjang, melakukan pemesanan, dan pembayaran diproses sementara stok persediaan diperbarui. Namun, menerjemahkan model mental tersebut ke dalam diagram teknis yang terstruktur biasanya melibatkan berjam-jam menggeser bentuk dan mengarahkan panah secara manual. Dengan pembuatan Diagram Aliran Data Berbasis AIkemampuan di Visual Paradigm, proses yang melelahkan ini diubah menjadi percakapan sederhana.
Perangkat lunak diagram yang kuat iniperangkat lunak diagrammemungkinkan pengguna menggambarkan sistem dalam bahasa Inggris sehari-hari dan langsung menerima Diagram Aliran Data (DFD) kelas profesional. Baik Anda seorang analis bisnis yang memetakan kebutuhan atau seorang mahasiswa yang belajar desain sistem, alat ini menghubungkan antara ide Anda dan dokumentasi visual.
Ringkasan Cepat: Poin-Poin Utama
- Visualisasi Instan:Mengubah teks bahasa alami menjadi DFD terstruktur secara otomatis.
- Notasi yang Fleksibel:Mendukung gaya standar, Gane-Sarson, Yourdon & Coad, dan Yourdon DeMarco.
- Pemrosesan Cerdas:Secara otomatis mengidentifikasi Entitas Eksternal, Proses, Penyimpanan Data, dan Aliran.
- Dapat Diedit Secara Lengkap:Hasil yang dihasilkan adalah diagram asli yang dapat disempurnakan, diedit, dan diperluas.
- Dukungan Tingkat:Mampu menghasilkan diagram Konteks (Tingkat 0) dan Tingkat 1 berdasarkan detail.
Langkah 1: Menggambarkan Logika Sistem
Perjalanan dimulai dengan kanvas kosong dan gagasan yang jelas. Di Visual Paradigm Desktop, Anda tidak perlu mulai dengan memilih alat dari palet. Sebaliknya, Anda mengakses fitur Generasi Diagram AI. Antarmuka yang bersih dan langsung, hanya meminta jenis diagram yang Anda butuhkan dan deskripsi tentang apa yang sedang Anda bangun.
Dalam contoh di bawah ini, kami sedang membuat model untuk platform e-commerce. Kami telah memilih “Diagram Aliran Data” sebagai jenis dan menentukan “Tingkat Pertama (tingkat 1)” untuk kedalaman. Bagian yang paling penting adalah nama sistem atau petunjuk. Di sini, pengguna telah memasukkan:“Hasilkan Diagram Aliran Data untuk memvisualisasikan bagaimana data bergerak melalui sistem belanja online.”Instruksi sederhana ini adalah semua yang dibutuhkan AI untuk mulai menganalisis koneksi logis yang diperlukan untuk diagram.

Cara AI Memahami Permintaan Anda
Ketika Anda mengklik “OK,”Alat diagram berbasis AImenganalisis teks Anda menggunakan pemrosesan bahasa alami canggih. Ia memecah struktur kalimat untuk memahami “siapa,” “apa,” dan “di mana” dari data Anda:
- Kata benda menjadi Entitas atau Penyimpanan:Kata-kata seperti “Pelanggan” atau “Admin” diidentifikasi sebagai Entitas Eksternal. “Database” atau “Persediaan” diakui sebagai Penyimpanan Data.
- Kata kerja menjadi Proses:Tindakan seperti “Proses Pembayaran” atau “Perbarui Katalog” diubah menjadi gelembung Proses.
- Konteks menjadi Aliran:Hubungan antara elemen-elemen ini menentukan arah panah (Aliran Data).
Langkah 2: Meninjau Diagram yang Dibuat
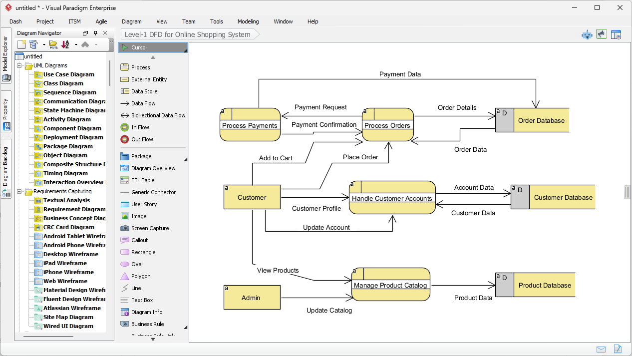
Beberapa saat setelah mengirimkan deskripsi, Visual Paradigm menampilkan Diagram Aliran Data Tingkat-1 yang sepenuhnya dibangun. Hasilnya bukan hanya gambar statis, tetapi model yang sepenuhnya dapat diedit. Seperti yang terlihat pada output yang dihasilkan, AI telah secara logis mengorganisasi kompleksitas sistem belanja online ke dalam format visual yang jelas dan mudah dibaca.
Perhatikan bagaimana diagram ini menangkap interaksi penting. Entitas “Pelanggan” di sebelah kiri terhubung ke proses “Kelola Akun Pelanggan”. Aliran diberi label dengan paket data seperti “Profil Pelanggan” dan “Data Akun”. Sistem juga secara cerdas menempatkan Penyimpanan Data di sebelah kanan, seperti “Database Pesanan” dan “Database Produk”, memastikan tata letak mengikuti praktik desain standar di mana data bergerak dari kiri (sumber) ke kanan (penyimpanan).

Memahami Elemen Visual
Diagram yang dihasilkan menggunakan simbol tertentu untuk mewakili bagian-bagian berbeda dari sistem. Dalam tampilan khusus ini, perangkat lunak telah menggunakan gaya notasi yang mirip dengan Gane-Sarson, yang ditandai dengan persegi panjang melengkung untuk proses dan persegi panjang terbuka untuk penyimpanan data.
- Proses (Persegi Panjang Melengkung): Bentuk kuning seperti “Proses Pembayaran” dan “Kelola Katalog Produk” mewakili tempat di mana data diubah.
- Entitas Eksternal (Persegi Panjang): Kotak “Pelanggan” dan “Admin” mewakili pengguna atau sistem di luar lingkup kendali yang berinteraksi dengan sistem utama.
- Aliran Data (Panah): Garis-garis menunjukkan jalur informasi, seperti “Permintaan Pembayaran” yang bergerak dari proses pembayaran ke basis data pesanan.
Memperhalus dan Menstandarkan Model Anda
Salah satu fitur unggulan dari inialat desain profesionaladalah fleksibilitasnya terhadap standar notasi. Meskipun AI menghasilkan fondasi yang kuat, Anda mungkin sedang mengerjakan proyek yang membutuhkan standar akademik atau industri tertentu. Visual Paradigm mendukung beberapa notasi DFD, termasuk:
- Yourdon & Coad:Menggunakan lingkaran untuk proses.
- Yourdon DeMarco:Menggunakan lingkaran untuk proses dan lengkungan umum untuk aliran.
- Gane-Sarson:Seperti yang ditunjukkan di atas, menggunakan persegi panjang melengkung.
Karena diagram yang dihasilkan sepenuhnya terintegrasi ke dalam editor, Anda dapat dengan mudah mendekomposisi proses-proses ini lebih lanjut. Sebagai contoh, Anda bisa mengklik pada “Proses Pesanan” dan membuat diagram anak untuk menunjukkan secara tepat bagaimana pesanan divalidasi, diambil, dan dikemas. Ini menjadikannya solusi ideal untukanalisis sistem yang perlu memulai dengan tampilan tingkat tinggi dan menelusuri ke rincian lebih dalam.
Kesimpulan
Menggunakan AI untuk menghasilkan Diagram Alir Data di Visual Paradigm mengalihkan fokus dari menggambar ke mendesain. Dengan hanya menjelaskan aliran dari sistem belanja online, kami berhasil menghasilkan DFD Level-1 yang komprehensif dalam hitungan detik. Alur kerja ini menghilangkan sindrom halaman kosong dan memastikan dokumentasi Anda terstruktur, standar, dan siap untuk pengembangan.
Siap menyederhanakan alur kerja analisis sistem dan pembuatan diagram Anda? Mulailah perjalanan desain Anda hari ini.
Coba Visual Paradigm Desktop Gratis
Tautan Terkait
Diagram Alir Data (DFD)adalah representasi grafis yang digunakan dalam sistem informasi bisnis untuk memvisualisasikan bagaimana data bergerak melalui suatu sistem, yang menggambarkan proses utama, penyimpanan data, dan entitas eksternal. Visual Paradigm menyediakan ekosistem komprehensif untuk pemodelan DFD, yang menawarkan solusi desktop dan berbasis web yang mendukung kolaborasidan dokumentasi kelas profesional. Pembaruan terbaru telah meningkatkan alat ini dengan mengintegrasikan otomatisasi yang didorong oleh AI, yang memungkinkan pengguna untuk menghasilkan DFD yang dapat diedit secara instan dari deskripsi dalam bahasa alami. Dengan memanfaatkan editor seret dan lepas dan perpustakaan besar template siap pakai, arsitek dan analis bisnis dapat mengungkap alur informasi yang kompleks dan memastikan desain sistem selaras dengan persyaratan operasional.
-
Alat Pembuat Diagram Aliran Data Interaktif: Alat online yang kuat dirancang untuk membuat DFD profesional dengan kejelasan dan kemudahan penggunaan.
-
Apa Itu Diagram Aliran Data? – Panduan Lengkap: Sumber dasar yang menjelaskan notasi, simbol, dan peran DFD dalam pemodelan sistem.
-
Panduan Tutorial DFD Langkah demi Langkah: Tutorial ramah pemula yang memandu pengguna melalui proses pembuatan model aliran data yang efektif.
-
Fitur Alat Diagram Aliran Data Tingkat Lanjut: Ringkasan tentang kemampuan pengeditan lanjutan, berbagi, dan pemodelan presisi dalam platform ini.
-
Solusi Menggambar DFD Online Gratis: Solusi berbasis browser lengkap untuk membuat dan berbagi DFD tanpa perlu instalasi lokal.
-
Buka Kekuatan Diagram Aliran Data (DFD) dengan Visual Paradigm: Menjelajahi bagaimana ekosistem Visual Paradigm mendukung desain efisien dan kolaborasi tim untuk proyek DFD.
-
Mengungkap Alur Informasi dengan DFD: Panduan rinci tentang bagaimana DFD merepresentasikan pergerakan informasi di berbagai komponen sistem.
-
Templat Diagram Aliran Data – Visual Paradigm Online: Repositori templat siap pakai untuk mempercepat desain sistem informasi bisnis.
-
Cara Menggambar Diagram Aliran Data (DFD) – Panduan Pengguna Resmi: Dokumentasi teknis yang memberikan petunjuk langkah demi langkah tentang menggambar dan menyesuaikan DFD menggunakan alat desain yang intuitif.
-
Pembuat Diagram AI – Pembuatan Instan DFD dari Teks: Informasi mengenai fitur AI terbaru yang memungkinkan pengguna membuat DFD terstruktur secara otomatis dari permintaan teks sederhana.