Panduan Komprehensif tentang Analisis Kesenjangan dalam TOGAF Menggunakan Visual Paradigm
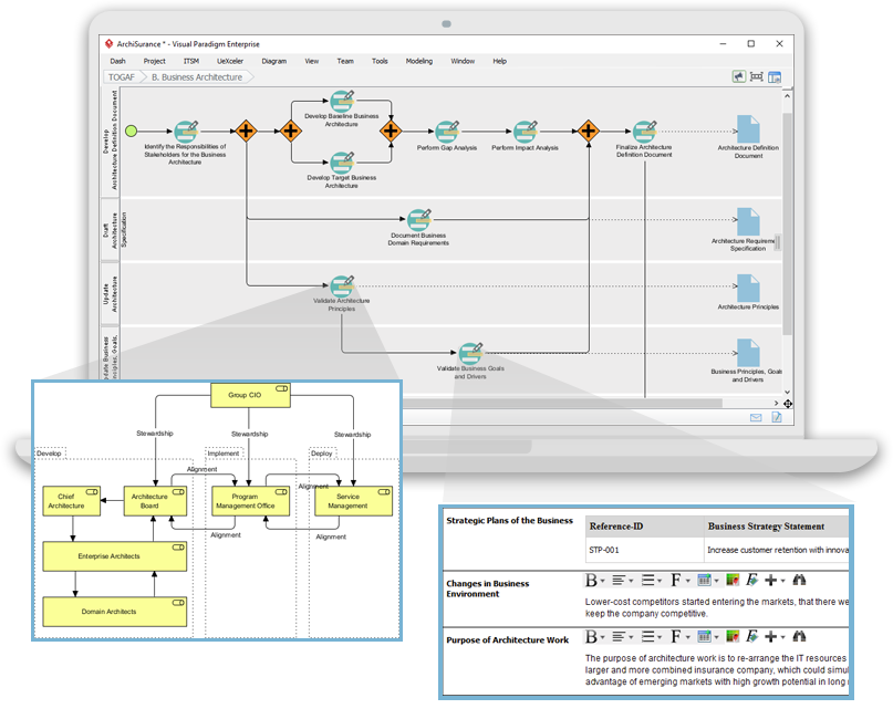
Pendahuluan Analisis kesenjangan adalah teknik penting dalam Metode Pengembangan Arsitektur (ADM) TOGAF (The Open Group Architecture Framework). Ini membantu organisasi mengidentifikasi perbedaan antara arsitektur saat ini (baseline) dan arsitektur yang…





